Configuration forms

General information

Configuration forms allow you to create and modify NFM-P objects and to view information about objects; see To use configuration forms to configure or view parameters . Figure 1-4, Service configuration form with built-in tree describes the main features of a configuration form in the NFM-P.

When you first create an object in the NFM-P, you use a configuration form to enter values for the parameters that define the object. For example, when you create a service, you use a service configuration form; when you create a policy, you use a policy configuration form. After object creation, the form associated with the object is typically called a property form. See Property forms in this section.

You can set user preferences to suppress warnings and messages for configuration forms; see To configure NFM-P user preferences .

Step forms

Some configuration activities lead the operator through a series of forms, each of which represents a step in the configuration process. Such a form is called a step form. You must click Next to proceed to the next step. The following figure shows the first step in a step form sequence. When the configuration sequence is complete, you must click Finish to commit the changes.

Figure 1-2: Step form
Step form

Some steps open a new step form. You must complete the steps in the new form before you can return to the previous form. After you click Finish on the new form, the previous form reappears.

Tabs

Configuration forms typically display tabs. You can use the tabs to open related forms for additional configurations or to open lists or view other information, such as deployment or fault status. Property forms allow you to show or hide tabs to suit your requirements, and to set preferences for tab display; see Tab preferences.

Collapsible panels

Configuration forms are often subdivided into specific information areas using panels. Panels are framed by border lines, with a title bar at the top that identifies the panel. Panels can be collapsed to hide areas that are not of interest, or expanded to display all information on a tab or form; see To use configuration forms to configure or view parameters.

When a configuration form closes, the current state of the panel is saved for that object type. When a user opens a configuration form, the last saved state of the panel is displayed.

Parameters

When you create or modify an object, you typically configure parameters, sometimes referred to as attributes. Parameter settings define the properties of an object. Some parameters are read-only, and cannot be configured. Configurable parameters typically display a white field, check box, or drop down arrow. Mandatory fields are yellow. Read-only parameter values display in a grey field. Non-applicable parameters are dimmed. See To use configuration forms to configure or view parameters for more information about parameters.

Saving configurations

When you complete a configuration, you can click OK, Apply, or other buttons to save the configured values. When you click the OK button, the information is saved and the form closes. When you click the Apply button, the information is saved and the form remains open to allow you to perform additional actions. See To use configuration forms to configure or view parameters for more information.

Warning and confirmation messages

When you save configuration changes or close a form, the NFM-P typically displays a warning or confirmation message. You must acknowledge the message. Not all configurations require confirmation.

When you save changes for a child object configuration form that was launched from a parent object form, the NFM-P displays a warning that the changes are not committed until the parent object form (called the containing window) is also saved. You must acknowledge the warning. You can set user preferences to suppress containing window warnings; see To configure NFM-P user preferences. If you then attempt to close the parent form without saving it first, the NFM-P displays a warning, regardless of the user preferences setting.

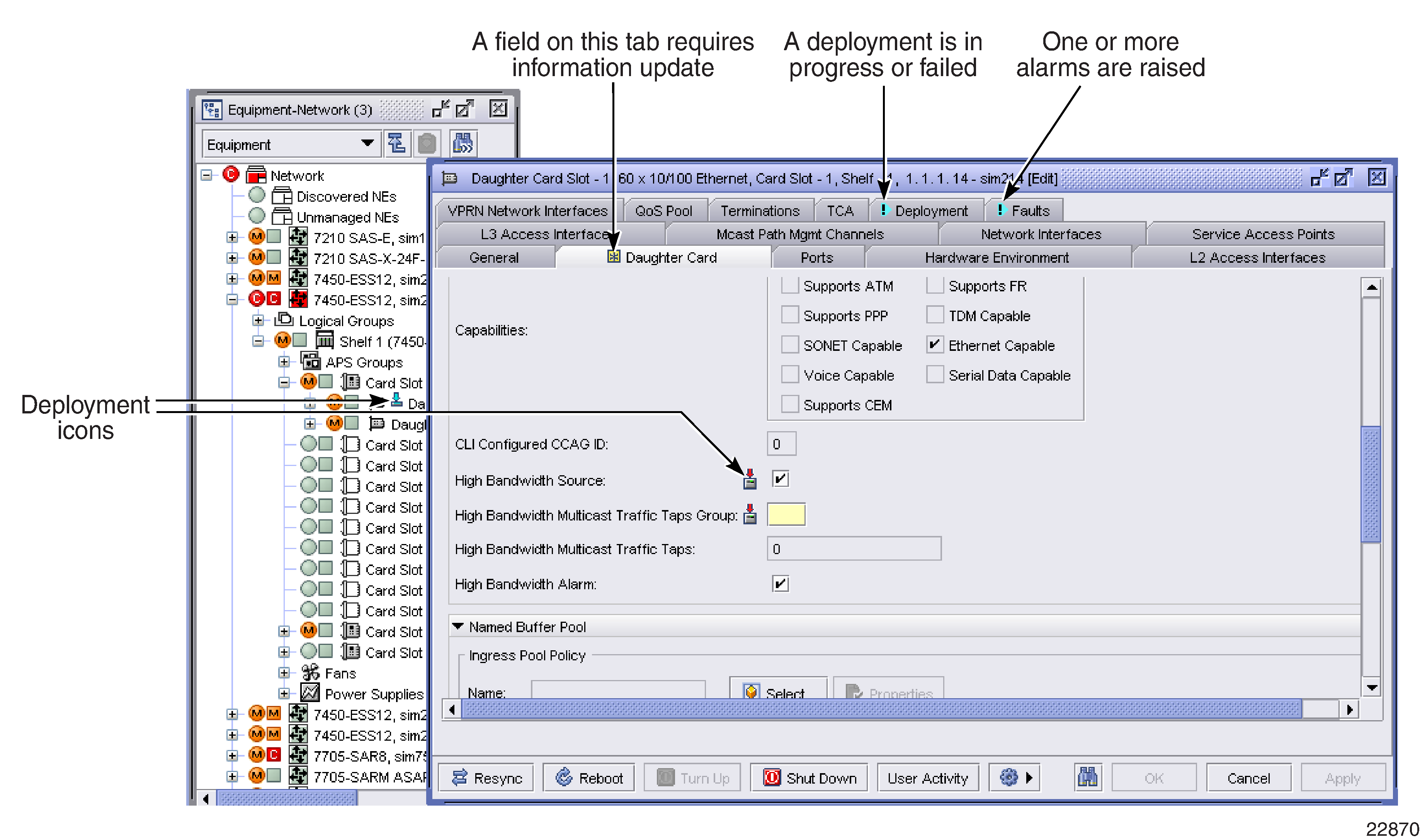
Indicators and icons

Indicators and icons inform you of activity that is in progress or requires attention, and can appear and disappear depending on the activity that is occurring in the NFM-P, as shown in the following figure.

Figure 1-3: Indicators and icons
Indicators and icons

A yellow asterisk icon on a tab or panel title bar indicates that a field contains incorrect data, or that a mandatory field requires data.

A warning indicator appears on the Deployment tab when a configuration change is not fully deployed to an NE.

When a deployment is in progress or has failed, a deployment icon appears beside parameters on an object properties form, and beside affected objects in the navigation tree, and in list forms. See Object deployment status in Chapter 11, Working with network objects for more information.

Action buttons

Configuration forms typically have a row of action buttons along the bottom. The available buttons vary depending on the form. The Find icon is available on all configuration forms, and allows you to quickly locate a specific tab, panel, or parameter; see To locate an attribute on a configuration form. On some configuration forms, not all buttons are displayed, but you can access them using the More Actions button. See More Actions button in this section.

Configuration forms with built-in navigation trees

Services and NEs typically require configuration at several levels of the service or equipment object tree. For example, when you create a service, you configure parameters at the service, site, and interface levels. NEs require configuration at the device, shelf, card, and port levels; see Chapter 11, Working with network objects.

NFM-P service configuration and NE property forms display a navigation tree on the left side of the form, which provides quick access to service and NE objects. Other object types also display navigation trees in configuration or property forms. See NFM-P navigation tree for information about using navigation trees. Objects in the tree provide access to configuration forms using contextual menus.

Service navigation trees for VPLS, I-VPLS, B-VPLS, MVPLS, IES, and VPRNs display a maximum of 50 access interfaces, SAPs, MSAPs, subscriber SAPs, and spoke and mesh SDP bindings at a time. When this limit is reached, you can click on the message beside the containing object under which the SAPs or access interfaces are listed to open a tab with the full list of objects.

Figure 1-4: Service configuration form with built-in tree
Service configuration form with built-in tree

When you first open a configuration form with a built-in navigation tree, the form is unlocked. When you select another object in the tree, a form for the selected object replaces the unlocked form of the previous object. You can lock forms to keep them open when you select additional objects. The form for each object is displayed as a tab in the main configuration form.

You can undock tabs to detach them from the main configuration form. Undocked tabs are displayed as separate forms and are managed like other standard form in the NFM-P. You cannot undock Create forms, tabs for object type lists, or tabs with unsaved changes.

See To manage configuration forms with built-in navigation trees for more information about managing configuration forms with built-in navigation trees.

Modifying configuration forms with built-in navigation trees

When you modify a docked configuration form, it becomes locked. The lock icon appears in orange until the changes are saved. An orange lock icon indicates unsaved changes on the form. You cannot undock tabs with orange lock icons. When you save the changes, the form remains locked but the icon is no longer orange.

If you attempt to close a modified configuration form that contains unsaved changes, a message prompts you to specify whether to discard the changes or return to the display. If you attempt to close a modified configuration form that has related forms with unsaved modifications, the message lists the forms that have unsaved changes.

For service configuration forms, if an object is added to the service configuration, the new object appears in the built-in navigation tree and the configuration form is displayed with the orange lock icon. The icon remains orange until the modifications are saved or discarded.

For NE property forms, if an object is added from the navigation tree, the change will be made immediately. However, if a change, such as adding or removing an object, is made to an equipment configuration form, the change will be reflected on the form immediately, but it will not be reflected on the navigation tree until the OK, Apply, or Apply Tab button is clicked.

Note: Changes implemented by pressing the OK or Apply buttons affect all tabs in the form. For some configuration forms, you can click the Apply Tab button to save changes for the current object-level tab and related objects. A message lists the affected objects.

If you save a set of forms for quick access when child forms are displayed as tabs in a parent form, all of the child tabs are saved as separate forms. When you reopen the forms, the child tabs are displayed as separate forms. See To save or open a set of forms for quick access .

Property forms

Configuration forms for objects that already exist in the NFM-P (NEs for example) are typically called property forms. You can access property forms by using contextual menus, the Properties button on list forms, or by double-clicking on objects in the navigation tree that have no child objects.

A property form has a property form identifier that you can copy to the clipboard and paste for various functions; see To use the NFM-P clipboard.

Most property forms contain tabs that provide specific information. The Deployment tab allows you to monitor the deployment status of an object; see Object deployment status in Chapter 11, Working with network objects.

NE sessions

You can open a CLI window using the Telnet Session or SSH Session button on NE property forms. You can access the NE file system using the File Browser button. These options are also available using the contextual menu for NE objects in the navigation tree.

User Activity button

The User Activity button opens a form that lists the recent NFM-P user actions performed on the object. See the section on user activity logging in the NSP System Administrator Guide for more information.

Resync button

The Resync button on a property form resynchronizes the data in the NFM-P with the current state of the corresponding object. The NFM-P requests the configuration from the object and updates the NFM-P network model accordingly. Resynchronization does not affect the contents of the historical statistics database.

Turn Up and Shut Down buttons

The Turn Up and Shut Down buttons on some property forms provide a convenient method for changing the administrative state of an object. When you click the Turn Up or Shut Down buttons, the change is effected immediately. When you modify the Administrative State parameter, the change is not effected until you click the OK or Apply button for the form.

Multi-edit property forms

The NFM-P provides a multi-edit function that allows you to select multiple objects at one time for editing of specific properties. The objects must be of the same type (for example, services must all be VPRN, not a mixture of VPRN and other service types).

Changes for the selected objects are entered on a Multiple Instances (Edit) property form. When the objects selected for multi-edit are configured with differing parameter values, the NFM-P typically alerts you by displaying multi-value fields or drop-downs for the parameters whose values differ. Multi-value fields and drop-downs are identified by triple borders along the top and right side; see Figure 1-5, Multi-value property form. Both configurable and read-only parameters may display as multi-value properties.

You can modify configurable multi-value fields. When a value is entered in a multi-value field, the value is propagated to all selected objects in the multi-edit group, and the parameter no longer displays as a multi-value property. See To modify multiple objects at one time (multi-edit) for more information.

The NFM-P also provides a bulk operations function; see Chapter 20, Bulk operations.

Figure 1-5: Multi-value property form
Multi-value property form
Problems encountered notifications

When you enter a faulty configuration or instruction in the NFM-P, a Problems Encountered form may open. The Problems Encountered form displays problems in a list. You can double-click on a problem entry, or select and click Properties to display a property form with more information about the problem. The Problems Encountered form contains a Deployment button that you can click to access the Deployment form for additional information and actions; see To view and manage failed deployments for more information. You can copy the property form identifier for the Problems Encountered form to the NFM-P clipboard; see To use the NFM-P clipboard.