Application Assurance — Usage Monitoring and Policy Control via Diameter Gx Protocol

This chapter provides information about the diameter (Gx) control feature.

Topics in this chapter include:

Applicability

This chapter was initially based on SR OS Release 13.0.R1, but the Diameter Base configuration in the current edition is based on SR OS Release 19.10.R1.

Overview

The Gx reference point is defined in the Policy and Charging Control (PCC) architecture within the 3rd Generation Partnership Project (3GPP) standardization body. The Gx reference point is used for policy and charging control. The PCC architecture is defined in the 23.203 3GPP technical specification, while the Gx functionality is defined in the 29.212 3GPP technical specification. The SR OS implementation of Gx supports both Release 11 and Release 12 of the specification. Gx is an application of the Diameter Base Protocol (RFC 6733).

As shown in Gx reference point, Gx is placed between a policy server Policy and Charging Rule Function (PCRF) and a traffic forwarding node Policy and Charging Enforcement Function (PCEF) that enforces rules set by the policy server.

Figure 1. Gx reference point

Although the Gx reference point is defined within the 3GPP standardization body, its applicability has also spread to wire-line operations to achieve mobile–fixed convergence gains by streamlining policy management functions into a single Gx based infrastructure, see Convergence.

Figure 2. Convergence

Gx support on SR OS is applicable to Enhanced Subscriber Management (ESM) functions, including the Application Assurance (AA) functions. The focus of this chapter is on the AA aspects of Gx.

The SR OS based Gx interface offers the following functionalities:

  • ESM subscriber-based policy decision providing

    • QoS attributes

    • charging attributes

    • subscriber identification

  • Usage management

    • usage reporting from PCEF to PCRF

Figure 3. Gx reference point

Note that Gx does not provide subscriber authentication or subscriber IP address assignment.

Figure 4. Diameter protocol stack

Policy assignment use case

The SR OS accepts the following policy information from PCRF using Gx:

  • Subscriber profile strings and SLA profile strings.

  • Subscriber-QoS-overrides.

  • Application profile strings.

  • Application subscriber options (ASOs) related to AA.

Gx operates at subscriber host level and creates an ‟IP-CAN Session” (IP Connectivity Access Network) for every subscriber host. However, as AA operates at the subscriber level, AA related policies apply to all the hosts belonging to that subscriber.

This chapter covers AA related functionalities, namely: application profile and ASO assignments and override. These functionalities are defined in either:

  1. Application Detection and Control (ADC) rules—per 3GPP Release 11— or

  2. Policy and Charging Control (PCC) rules—per 3GPP Release 12—.

    • Application Profile Alc-AA-Profile-Name Attribute-Value-Pair (AVP)

      • RADIUS equivalent is Alc-App-Prof-Str Vendor-Specific-Attribute (VSA)

    • ASO overrides Alc-AA-Service-Options AVP

      • RADIUS equivalent is Alc-AA-App-Service-Options VSA

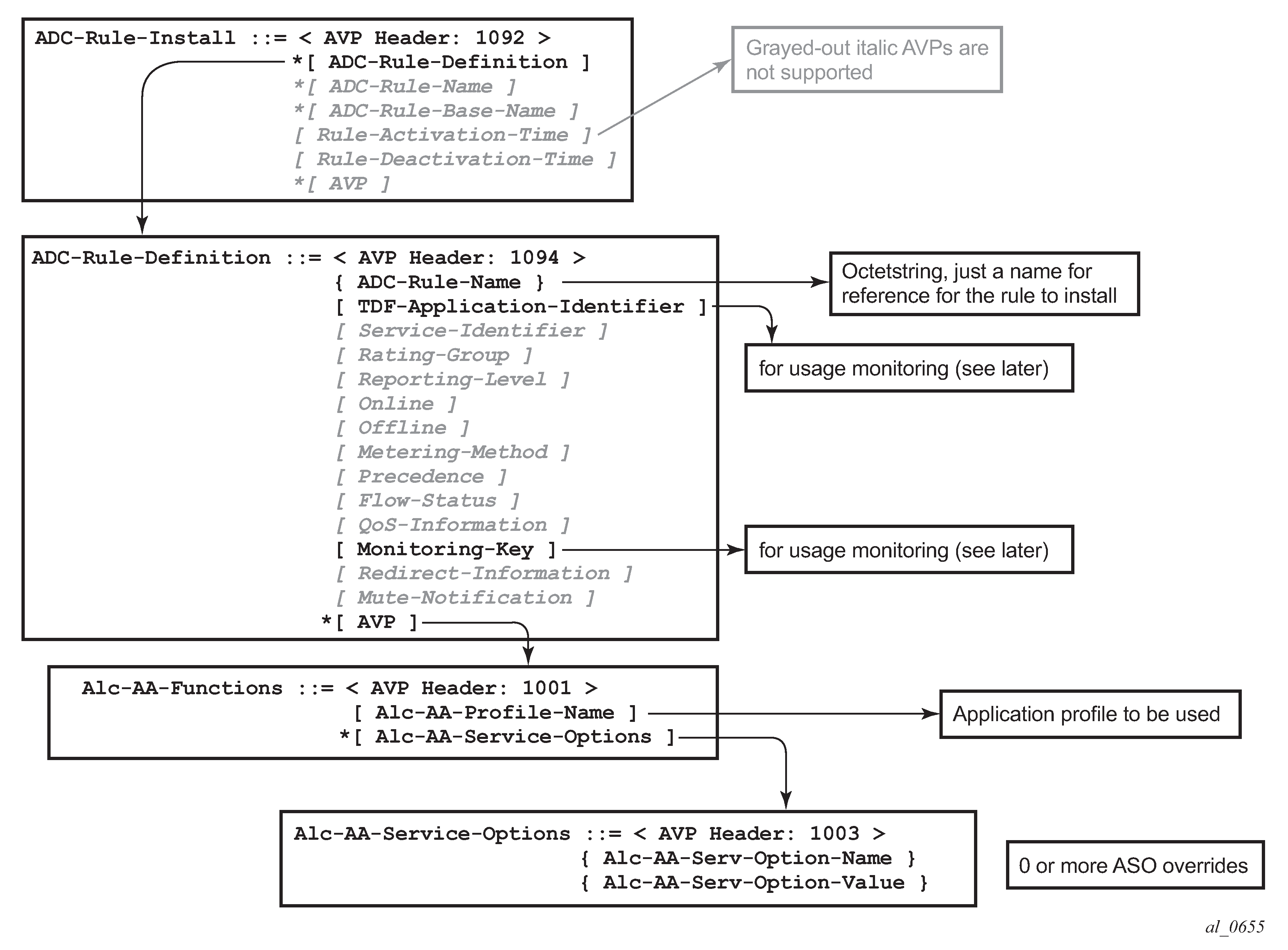
Details of the ADC rules and related Nokia defined AVPs defined for use by AA are shown in ADC rules and related Nokia-defined AVPs defined for use by AA.

Figure 5. ADC rules and related Nokia-defined AVPs defined for use by AA

The ADC-Rule-Install is at the root level of the GX message.

As for 3GPP Release 12, the details of the PCC rules and related Nokia-defined AVPs defined for use by AA are shown in PCC rules and related Nokia-defined AVPs defined for use by AA.

Figure 6. PCC rules and related Nokia-defined AVPs defined for use by AA

The PCC-Rule-Install, as in the case of ADC-Rule-Install, is at the root level of the GX message.

An example of the AVPs to install the application profile ‟gold_level” using 3GPP Release 11 (/ADC rules) is shown in PCC rules and related Nokia-defined AVPs defined for use by AA.

Figure 7. ADC rule example of AVPs to install the application profile ‟gold_level”

An example of the AVPs to install the ‟gold_level” application profile using 3GPP Release 12 (/PCC rules) is shown in Capture of the ADC rule assignment of the ‟gold_level” appProfile.

Figure 8. PCC rule example of AVPs to install the application profile ‟gold_level”
Note:

ADC-Rule-Names and PCC-Rule-Names have to start with aa-functions when they contain an Alc-AA-Functions AVP.

The assignment of the gold_level appProfile is shown in another format in Capture of the ADC rule assignment of the ‟gold_level” appProfile.

Figure 9. Capture of the ADC rule assignment of the ‟gold_level” appProfile

Application profiles and ASO overrides can be changed on-the-fly with a Re-Authentication-Request (RAR) message according to these rules:

  • If an Application profile is present in the Gx message it is applied first. Then ASO AVPs are applied when present (in the Gx message). In other words:

    • If a RAR message only contains the same application profile and no ASO overrides, then all previous ASO overrides are removed.

    • When a RAR message contains the same application profile and new ASO overrides, then the new ASO overrides are applied, and the previous ASO overrides are removed.

    • When a RAR message contains a new application profile, all previous ASO overrides are removed and replaced with the ASOs in the RAR if present.

    • When a RAR message does not contain an application profile but only ASO overrides, then the new ASO overrides are added to the existing ASO overrides.

Note that a single Gx ADC (or PCC) rule cannot contain both AA subscriber policies (appProfile/ASO) and AA Usage monitoring (as outlined later). These have to be in separate ADC (or PCC) rules.

Usage management/monitoring use-case

The AA-ISA can monitor application usage at the subscriber level and report back to the PCRF whenever the usage exceeds the threshold(s) set by the PCRF when receiving requests from the PCRF over the Gx interface.

Usage monitoring can be used by operators to report to PCRF when:

  • The AA-ISA detects the start of a subscriber application by setting the usage threshold to a very low value.

  • A pre-set usage volume per subscriber application is exceeded.

AA can monitor subscriber’s traffic for any defined:

  • Application

  • Application group, and/or

  • Charging group

The AA-ISA reports the accumulated usage when:

  • A usage threshold is reached.

  • The PCRF explicitly disables the usage monitoring.

  • The PCRF requests a report.

  • The ADC (or PCC) rule associated with the monitoring instance is removed or deactivated.

  • A session is terminated.

An AA defined application, application group and/or charging group is automatically allowed to be referenced by an ADC (or PCC) rule for the purpose of usage monitoring only if:

{It is already selected for either XML or RADIUS per subscriber accounting

OR

It is explicitly enabled by the operator for per subscriber statistics collection}

AND

Usage monitoring is enabled for the given AA group:partition

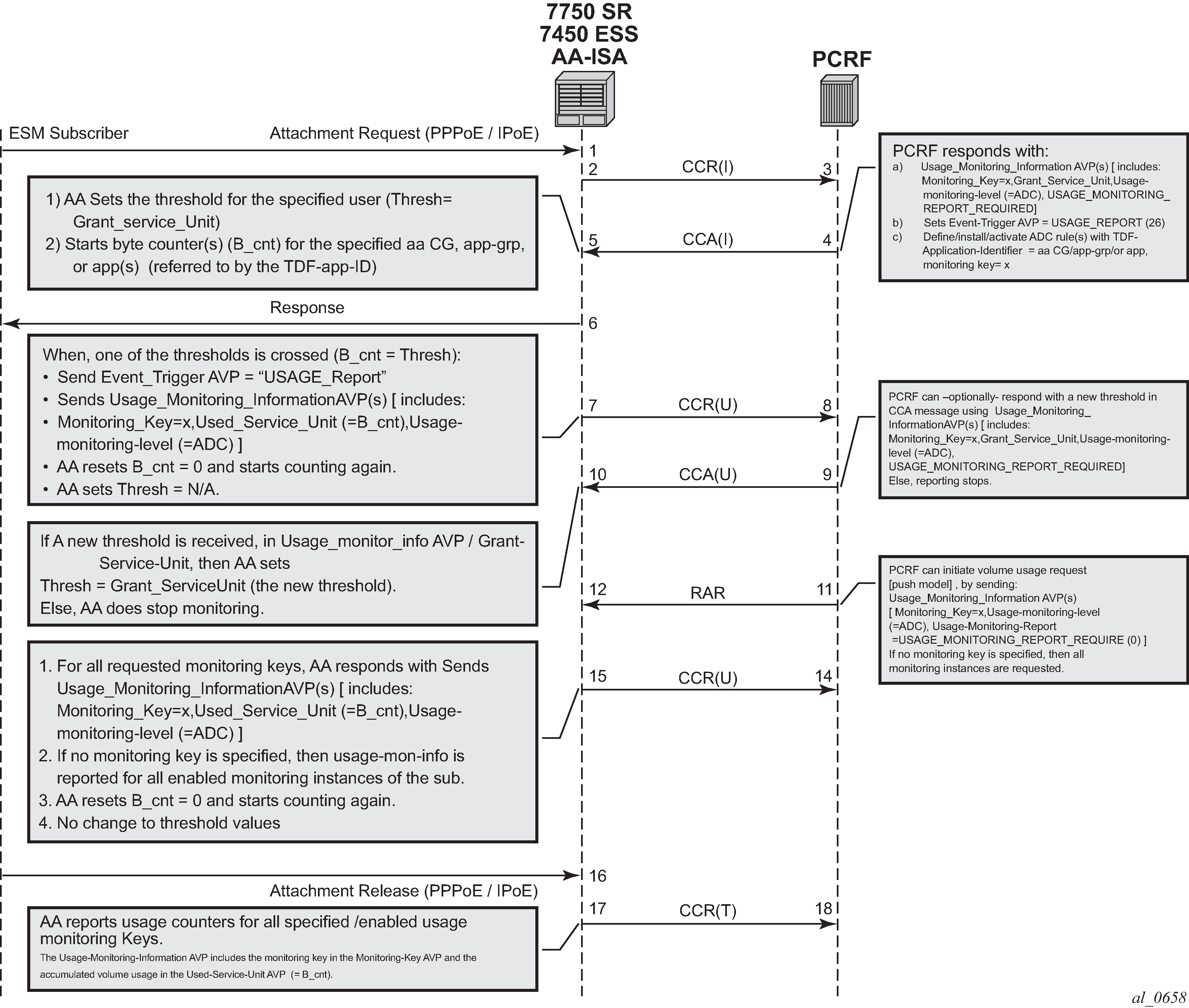
Call flow diagram illustrates the different messaging/call flows involved in application level usage monitoring. Details of the different supported AVPs used in these messages are illustrated later.

Figure 10. Call flow diagram

The AA-ISA/PCEF supports Usage-Thresholds AVPs that refer to the thresholds (in bytes) at which point an event needs to be sent back to the PCRF, (see PCC rule example of AVPs to install the application profile ‟gold_level”).

Time based thresholds are not supported.

AA supports the ‟grant-service-unit” AVP using the following possible values (AVP):

  • CC-Input-Octets AVP (code 412): from subscriber total byte count threshold.

  • CC-Output-Octet AVP (code 414): to subscriber total byte count threshold.

  • CC-Total-octets AVP (code 421): threshold of aggregate traffic (input and output byte counters).

As shown in Call flow diagram, (T=7), AA sends a Credit Control Request (CCR_ message) with a "USAGE_REPORT" Event-Trigger AVP to the PCRF when the usage counter reaches the configured usage monitoring threshold for a given subscriber (and given application group). AA counters are reset (to zero) when the monitoring threshold is reached (and an event is sent back to the PCRF). The counter(s) however does not stop counting newly arriving traffic. AA counters only include ‟admitted” packets. Any packets that were discarded by AA due to, for example, policing actions are not counted for usage-monitoring purposes.

The TDF-Application-Identifier AVP (within the ADC or PCC rule) refers to an AA Charging group, an AA application group or to an AA application. TDF-Application-Identifiers (for example, charging-groups) have to be manually entered at the PCRF to match the AA charging groups defined in the AA. If the TDF-Application-Identifier refers to a name that is used for both a charging group and an application (or an application group), AA monitors the charging group. In other words, the AA charging group has a higher precedence than the AA application group.

Gx usage monitoring AVP summary

For 3GPP Release 11 (using ADC rules), the following AVPs are used for AA-Usage monitoring:

ADC-Rule-Install ::= < AVP Header: 1092 >
                            *[ ADC-Rule-Definition ]
                            *[ ADC-Rule-Name ]
    

    ADC-Rule-Definition ::= < AVP Header: 1094 >
                            { ADC-Rule-Name }
                            [ TDF-Application-Identifier ]; AA app/app-grp/chrg-grp 
                            [ Monitoring-Key  ];

    Usage-Monitoring-Information::= < AVP Header: 1067 >
                                   [ Monitoring-Key ]
                                0,2[ Granted-Service-Unit ]
                                        Granted-Service-Unit ::= < AVP Header: 431 >
                                   [ CC-Total-Octets ] 
                                   [ CC-Input-Octets ]
                                   [ CC-Output-Octets ]

                            0,2[ Used-Service-Unit ]
    Used-Service-Unit ::= < AVP Header: 446 >
                            [ CC-Total-Octets ] ;
                            [ CC-Input-Octets ]
                            [ CC-Output-Octets ]
                             
                                 [ Usage-Monitoring-Level ]
; ADC_RULE_LEVEL (2) 

                                 [ Usage-Monitoring-Report ]
; immidiate report -- USAGE_MONITORING_REPORT_REQUIRED (0)

                                 [ Usage-Monitoring-Support ]
; to disable :  USAGE_MONITORING_DISABLED (0)

For 3GPP Release 12 (using PCC rules), the following AVPs are used for AA-Usage monitoring:

Charging-Rule-Install ::= < AVP Header: 1001 >
                               *[ Charging-Rule-Definition ]
                               *[ Charging-Rule-Name ]
    

    Charging-Rule-Definition ::= < AVP Header: 1003 >
                                  { Charging-Rule-Name } ;/ starts with ‟UM-AA:”
                        [ TDF-Application-Identifier ]; AA app/app-grp/chrg-grp 
                        [ Monitoring-Key ];


    Usage-Monitoring-Information::= < AVP Header: 1067 >
                             [ Monitoring-Key ]
                          0,2[ Granted-Service-Unit ]
                                Granted-Service-Unit ::= < AVP Header: 431 >
                                 [ CC-Total-Octets ] 
                                 [ CC-Input-Octets ]
                                 [ CC-Output-Octets ]

                          0,2[ Used-Service-Unit ]
    Used-Service-Unit ::= < AVP Header: 446 >
                            [ CC-Total-Octets ] ;
                            [ CC-Input-Octets ]
                            [ CC-Output-Octets ]
                             
                             [ Usage-Monitoring-Level ]
; PCC_RULE_LEVEL (1) 

                             [ Usage-Monitoring-Report ]
; immidiate report -- USAGE_MONITORING_REPORT_REQUIRED (0)

                             [ Usage-Monitoring-Support ]
; to disable :  USAGE_MONITORING_DISABLED (0)

Configuration

This configuration example highlights the commands illustrating how Gx can be used to:

  • Override AppProfile and ASO characteristics.

  • Set and retrieve AA level usage monitoring metrics.

While the configuration associated with setting up the Gx interface toward the PCRF is shown for the sake of completeness, that aspect of the configuration is not explored in detail, and only a 3GPP Release 11 model is shown Similarly, the Gx policies and usage monitoring associated with ESM host policies (non-AA aspects) are out of the scope of this chapter.

The configuration on the 7750 node is the same, independent of whether the PCRF supports 3GPP Release 11 (ADC) or Release 12(PCC) to provide AA policy control function.

Figure 11. Example configuration setup

The BNG is set up with at least one IOM and one MS-ISA MDA configured as ISA-AA.

configure
    card 1
        card-type iom3-xp
        mda 1
            mda-type m20-1gb-xp-sfp
            no shutdown
        exit
        mda 2
            mda-type isa-aa
            no shutdown
        exit
        no shutdown
    exit
    card 3
        card-type iom3-xp
        mda 1
            mda-type isa-aa
            no shutdown
        exit
        mda 2
            mda-type isa-aa
            no shutdown
        exit
        no shutdown
    exit

The configurations in this example are broken down into four main steps:

  1. Configuring the Gx interface (high-level)

  2. Configuring AA application profiles and ASOs (high-level)

  3. Configuring AA applications filters (high-level)

  4. Configuring AA usage-monitoring

The focus of this configuration example is on Step 4, and the updated show routines related to AA ESM subscriber state are shown at the end of Step 2.

  1. Configuring the Gx interface (high-level).

    These commands bring up the Gx diameter control channel between the Gx Controller(/Server), also known as PCRF, and the PCEF(/BNG).

    configure
        aaa
            diameter
                    node "bng-gx.realm-1.com" create
                        description "Authentication and Policy Management"
                        source-address 192.0.2.2
                        peer index 1 "dra-1.realm-1.com" create
                            address 10.1.0.10
                            no shutdown
                        exit
                    exit
                exit
            exit
        exit
    

    The diameter node ‟bng-gx.realm-1.com” is then referenced under subscriber management.

    configure     
        subscriber-mgmt
            diameter-application-policy "diamAppPlcy" create
                application gx
                diameter-node "bng-gx.realm-1.com" destination-realm "realm-1.com"
            exit
        exit
            
    

    Then the created subscriber management policy ‟diamAppPlcy” is applied to the subscriber interface.

    configure
        service
            customer 1 create
                description "Default customer"
            exit
            ies 1 customer 1 vpn 1 create
                description "Default Ies description for service id 1"
                subscriber-interface "ies-1-172.16.0.0" create
                    address 172.16.0.0/12
                    group-interface "grp-1-35782656-1" create
                        dhcp 
                            server 172.16.200.200
                            trusted
                            lease-populate 2000
                            gi-address 172.16.0.0
                            no shutdown
                        exit
                        diameter-application-policy "diamAppPlcy"
                        sap 1/1/4:1 create
                            description "sap-grp-1"
                            sub-sla-mgmt
                                def-sub-profile "sub_prof"
                                def-sla-profile "sla_prof"
                                def-app-profile "app_prof_1"
                                sub-ident-policy "sub_ident_A_1"
                                multi-sub-sap 2
                                no shutdown
                            exit
                        exit
                    exit
                exit
                service-name "ACG Ies 1"
                no shutdown
            exit
    

    Now verify the configuration and connectivity towards the PCRF by running the following command:

    
    # show aaa diameter-node "bng-gx.realm-1.com" peers
    
    ===============================================================================
    Peers
    ===============================================================================
    Host identity                          Status        Default Preference Active
    -------------------------------------------------------------------------------
    dra-1.realm-1.com                      I-Open        No      50         Yes
    -------------------------------------------------------------------------------
    No. of peers: 1
    ===============================================================================
    

    The Peer-State-Machine State (PSM), as per RFC 6733, has the value I-OPEN indicating that the peer is operational. The ‟I-” stands for Initiator state, in this case the BNG is the initiator.

    A detailed look into the traffic statistics between the PCEF and the PCRF (Gx controller) can be viewed using a show statistics command (see below). These statistics provide a breakdown of the messages exchanged:

    # show aaa diameter-node "bng-gx.realm-1.com" peer "dra-1.realm-1.com" statistics
    
    ===============================================================================
    Peer "dra-1.realm-1.com"
    ===============================================================================
    Message                              Sent                 Received
    -------------------------------------------------------------------------------
    Capabilities-Exchange-Request        7                    0
    Capabilities-Exchange-Answer         0                    7
    Disconnect-Peer-Request              0                    0
    Disconnect-Peer-Answer               0                    0
    Device-Watchdog-Request              1217                 778
    Device-Watchdog-Answer               778                  1217
    Application message request          0                    0
    Application message answer           0                    0
    
    Last cleared time: N/A
    ===============================================================================
    
    # show subscriber-mgmt diameter-application-policy "diamAppPlcy" statistics
    
    ===============================================================================
    Diameter node statistics for policy "diamAppPlcy"
    ===============================================================================
    Message                              Requests             Answers
    -------------------------------------------------------------------------------
    Initial Credit-Control               2                    2
    Update Credit-Control                14                   14
    Termination Credit-Control           1                    1
    Re-Auth                              2                    2
    Abort-Session                        0                    0
    -------------------------------------------------------------------------------
    
    Request message transmission failur* 0
    Request message retransmissions      0
    
    Result code                          Sent                 Received
    -------------------------------------------------------------------------------
    (1xxx) Informational                 0                    0
    (2xxx) Success                       0                    14
    (3xxx) Protocol Errors               0                    0
    (4xxx) Transient Failures            0                    0
    (5xxx) Permanent Failures            0                    0
    ===============================================================================
    * indicates that the corresponding row element may have been truncated.
    
  2. Configuring AA application profiles and ASOs (high-level)

    To illustrate the use of application profiles and ASO overrides using Gx RAR messages, four ASOs and 2 appProfiles are defined, as follows.

    ‟app_prof_1” is the default app-profile used when a subscriber is created on AA.

    configure
        application-assurance
            group 129:34883 create
                policy
                    begin
                    app-service-options
                        characteristic "permitDNS" persist-id 1 create
                            value "no" 
                            value "yes" 
                            default-value "yes"
                        exit
                        characteristic "permitRDP" persist-id 2 create
                            value "no" 
                            value "yes" 
                            default-value "yes"
                        exit
                        characteristic "permitHTTP" persist-id 3 create
                            value "no" 
                            value "yes" 
                            default-value "yes"
                        exit
                    exit
                    app-profile "app_prof_1" create
                        description "Application Profile Id app_prof_1"
                        divert
                    exit
                    app-profile "app_prof_2" create
                        description "Application Profile Id app_prof_2"
                        divert
                    exit
    
  3. Configuring AA applications filters (high-level)

    First create the application group, as follows.

    configure
        isa
            application-assurance-group 129 create
                primary 3/2
                backup 1/2
                partitions
                divert-fc be
                no shutdown
            exit
    

    Then create the partition and associated charging groups, application groups, applications, etc.

    configure
        application-assurance
            group 129:34883 create
                policy
                    begin
                    charging-group "0_rated" create
                        export-id 1
                    exit
                    charging-group "default_charge_group" create
                        export-id 255
                    exit
                    default-charging-group "default_charge_group"
                    app-group "Other" create
                        export-id 8
                    exit
                    app-group "Peer to Peer" create
                        export-id 3
                    exit
                    app-group "Remote Connectivity" create
                        export-id 4
                    exit
                    app-group "Unknown" 
                        charging-group "0_rated"
                        export-id 1
                    exit
                    app-group "Web" create
                        export-id 10
                    exit
                    application "DNS" create
                        description "default-description for application DNS"
                        app-group "Other"
                        export-id 12
                    exit
                    application "BitTorrent" create
                        app-group "Peer to Peer"
                        export-id 3
                    exit
                    application "HTTP" create
                        description "default-description for application HTTP"
                        app-group "Web"
                        export-id 26
                    exit
                    application "RDP" create
                        description "default-description for application RDP"
                        app-group "Remote Connectivity"
                        export-id 61
                    exit
                    application "Unknown" 
                        charging-group "0_rated"
                        export-id 1
                    exit
                exit
                commit
            exit
        exit
    exit
    

    Example app-filter definitions defining HTTP, DNS, Bittorrent and RDP applications are as follows.

    configure
        application-assurance
            group 129:34883
                policy
                    begin
                    app-filter
                        entry 6 create
                            description "default-description for AppFilter entry 6"
                            protocol eq "rdp"
                            ip-protocol-num eq tcp
                            application "RDP"
                            no shutdown
                        exit
                        entry 9 create
                            description "default-description for AppFilter entry 9"
                            protocol eq "dns"
                            ip-protocol-num eq udp
                            server-port eq range 53 55  
                            application "DNS"
                            no shutdown
                        exit
                        entry 20 create
                            description "default-description for AppFilter entry 20"
                            protocol eq "bittorrent"
                            ip-protocol-num eq tcp
                            application "BitTorrent"
                            no shutdown
                        exit
                        entry 38 create
                            description "default-description for AppFilter entry 38"
                            protocol eq "http"
                            ip-protocol-num eq tcp
                            server-port gt 8738  
                            application "HTTP"
                            no shutdown
                        exit
                    exit
                    commit
                exit
            exit
        exit
    
    Note:

    The focus of this example is on the definition of app-filters and/or AQPs. These are listed above (and below) for illustration purposes. The ‟sample” AQP configurations and app-filters shown here should not be used in a real-life configuration. Their configuration should follow the information in Application Assurance — Application Identification and User-Defined Applications.

    Example AQP configurations for blocking DNS, RDP and HTTP traffic are as follows.

    configure
        application-assurance
            group 129:34883
                policy
                    begin
                    app-qos-policy
                        entry 2 create
                            match
                                application eq "DNS"
                                characteristic "permitDNS" eq "no"
                            exit
                            action
                                drop
                            exit
                            no shutdown
                        exit
                        entry 3 create
                            match
                                application eq "HTTP"
                                characteristic "permitHTTP" eq "no"
                                ip-protocol-num neq 0
                            exit
                            action
                                drop
                            exit
                            no shutdown
                        exit
                        entry 4 create
                            match
                                application eq "RDP"
                                app-group eq "Remote Connectivity"
                                characteristic "permitRDP" eq "no"
                                ip-protocol-num neq udp
                            exit
                            action
                                drop
                            exit
                            no shutdown
                        exit
                    exit
                    commit
                exit
            exit
        exit
    

    When an ESM subscriber is created, it is associated with the default AA app-profile, as seen using the show command below.

    *A:BNG-1>show>app-assure>group# aa-sub esm "sub_172.16.0.2" summary
    ===============================================================================
    Application-Assurance Subscriber Summary (realtime)
    ===============================================================================
    AA-Subscriber           : sub_172.16.0.2 (esm)
    ISA assigned            : 3/2
    App-Profile             : app_prof_1
    App-Profile divert      : Yes
    Capacity cost           : 1
    Aarp Instance Id        : N/A
    HTTP URL Parameters     : (Not Specified)
    Last HTTP Notified Time : N/A
    -------------------------------------------------------------------------------
    Traffic                        Octets              Packets                Flows
    -------------------------------------------------------------------------------
    From subscriber:
      Admitted                          0                    0                    0
      Denied                            0                    0                    0
      Active flows                                                                0
    To subscriber:
      Admitted                          0                    0                    0
      Denied                            0                    0                    0
      Active flows                                                                0
    Flow counts:
      Terminated                                                                  0
      Short duration                                                              0
      Med duration                                                                0
      Long duration                                                               0
    Total flow duration :  0 seconds
    -------------------------------------------------------------------------------
    Top App-Groups                              Octets        Packets        Flows
    -------------------------------------------------------------------------------
    None
    -------------------------------------------------------------------------------
    Application Service Options (ASO)
    -------------------------------------------------------------------------------
    Characteristic                   Value                            Derived from
    -------------------------------------------------------------------------------
    permitDNS                        yes                              default
    permitRDP                        yes                              default
    permitHTTP                       yes                              default
    ===============================================================================
    *A:BNG-1>show>app-assure>group#
    

    After the PCRF sends out AppProfile and ASO override AVPs, using either PCC or ADC rules, in RAR messages (as shown below) it can be seen that the new parameters (new profile and new values for permitDNS and permitHTTP ASOs) are updated for that ESM subscriber.

    Figure 12. PCRF AVPs override call flow diagram
    Figure 13. RAR containing ASOs and AppProfile override AVPs example
     
    *A:BNG-1>show>app-assure>group# aa-sub esm "sub_172.16.0.2" summary
    ===============================================================================
    Application-Assurance Subscriber Summary (realtime)
    ===============================================================================
    AA-Subscriber           : sub_172.16.0.2 (esm)
    ISA assigned            : 3/2
    App-Profile             : app_prof_2
    App-Profile divert      : Yes
    Capacity cost           : 1
    Aarp Instance Id        : N/A
    HTTP URL Parameters     : (Not Specified)
    Last HTTP Notified Time : N/A
    -------------------------------------------------------------------------------
    Traffic                        Octets              Packets                Flows
    -------------------------------------------------------------------------------
    From subscriber:
      Admitted                          0                    0                    0
      Denied                            0                    0                    0
      Active flows                                                                0
    To subscriber:
      Admitted                          0                    0                    0
      Denied                            0                    0                    0
      Active flows                                                                0
    Flow counts:
      Terminated                                                                  0
      Short duration                                                              0
      Med duration                                                                0
      Long duration                                                               0
    Total flow duration :  0 seconds
    
    -------------------------------------------------------------------------------
    Top App-Groups                              Octets        Packets        Flows
    -------------------------------------------------------------------------------
    None
    
    -------------------------------------------------------------------------------
    Application Service Options (ASO)
    -------------------------------------------------------------------------------
    Characteristic                   Value                            Derived from
    -------------------------------------------------------------------------------
    permitDNS                        no                               dyn-override
    permitRDP                        yes                              default
    permitHTTP                       no                               dyn-override
    ===============================================================================
    
  4. Configuring AA usage monitoring

Once the applications, application groups and/or charging groups are defined and configured (see previous steps), the operator needs:

  • to enable the collection of per-subscriber statistics so they can be used for Gx based usage-monitoring. This step is not needed for any app/appgrp or charging group that is already enabled for per-subscriber statistics. In other words, if XML or RADIUS accounting is enabled for a given app/appgrp or charging group, then Gx usage-monitoring is also automatically enabled.

  • to enable usage-monitoring for the given AA group:partition.

    configure
        application-assurance
            group 129:34883
                statistics
                    aa-sub
                        usage-monitoring
                        app-group "Unknown" export-using accounting-policy
                                                       radius-accounting-policy
                        charging-group "0_rated" export-using accounting-policy 
                                                       radius-accounting-policy
                        charging-group "default_charge_group" export-using 
                                                              accounting-policy
                        radius-accounting-policy
                        application "BitTorrent" no-export
                    exit
    

In the preceding example:

  • The usage-monitoring command is used to enable Gx usage monitoring for the specified AA partition.

  • The aa-group and charging-group commands specify which charging groups and AA groups are selected for export. In this case 0-rated, Unknown, and default_charge_group are selected for RADIUS accounting and they automatically qualify for Gx-usage monitoring.

  • The BitTorrent application however needs to be explicitly configured as ‟no-export” as it needs to be enabled for Gx-usage monitoring.

The operator can display the number of usage monitoring rules for a given subscriber. This is shown below after the ESM subscriber is created, but before any ADC rules are installed for usage-monitoring by PCRF, so AA reports that no rules apply (‟0”).

*A:BNG-1>show>app-assure>group# aa-sub esm "alcatel_A_1" usage-monitor status
===============================================================================
Application-Assurance Subscriber "alcatel_A_1" (esm)
Usage Monitor Status
===============================================================================
Type             Name                             Oper Status
-------------------------------------------------------------------------------
-------------------------------------------------------------------------------
No. of rules: 0
===============================================================================
*A:BNG-1>show>app-assure>group#

The PCRF then sends a RAR message with a usage monitoring ADC or PCC rule for the BitTorrent application to set the usage thresholds for BitTorrent for the ESM subscriber ‟alcatel_A_1” to (in bytes):

Input (from sub) 1378168

Output (to sub) 1381148

Total traffic (up and down) 18446744073709551614

Figure 14. RAR containing usage monitoring ADC rules example

This is then reflected on the AA-ISA:

*A:BNG-1>show>app-assure>group# aa-sub esm "alcatel_A_1" usage-monitor status
===============================================================================
Application-Assurance Subscriber "alcatel_A_1" (esm)
Usage Monitor Status
===============================================================================
Type             Name                             Oper Status
-------------------------------------------------------------------------------
application      BitTorrent                       active
-------------------------------------------------------------------------------
No. of rules: 1
===============================================================================
*A:BNG-1>show>app-assure>group#

Note the ‟active” oper status is set since there is at least one usage monitoring threshold associated with this application.

Given that there is no traffic flowing yet to or from the subscriber the counters currently are ‟0”:


*A:BNG-1>show>app-assure>group# aa-sub esm "alcatel_A_1" usage-monitor count
===============================================================================
Application-Assurance Subscriber "alcatel_A_1" (esm)
Usage Monitor Credit Statistics
===============================================================================
Application: "BitTorrent"
Direction     Status                    Granted                 Used     % Used
-------------------------------------------------------------------------------
to sub        valid                     1378168                    0         0%
from sub      valid                     1381148                    0         0%
both          valid        18446744073709551614                    0         0%
===============================================================================
*A:BNG-1>show>app-assure>group#

The status is set to ‟valid” since a threshold (or Grant) is received.

When, at a later stage, traffic starts flowing again usage-monitor subscriber statistics are updated as shown below.

*A:BNG-1>show>app-assure>group# aa-sub esm "alcatel_A_1" usage-monitor count
===============================================================================
Application-Assurance Subscriber "alcatel_A_1" (esm)
Usage Monitor Credit Statistics
===============================================================================
Application: "BitTorrent"
Direction     Status                    Granted                 Used     % Used
-------------------------------------------------------------------------------
to sub        valid                     1378168               137816        10%     
from sub      valid                     1381148                13781         1%
both          valid        18446744073709551614               151597         5%
===============================================================================
*A:BNG-1>show>app-assure>group#

The PCRF can also at the same time set ADC or PCC rules for other applications (such as the 0_rated and the default_charging_group charging groups).

In the following case, the PCRF installs an ADC usage monitoring rule for:

  • Charging group: ‟0-rated”, but without usage thresholds

  • Charging group: ‟default_charge_group”, and sets only a threshold for ‟to sub” traffic.

This results in having a usage policy for the ‟0-rated” charging group installed but this is not active since there are no grants associated with it:

*A:BNG-1>show>app-assure>group# aa-sub esm "alcatel_A_1" usage-monitor status
===============================================================================
Application-Assurance Subscriber "alcatel_A_1" (esm)
Usage Monitor Status
===============================================================================
Type             Name                             Oper Status
-------------------------------------------------------------------------------
application      BitTorrent                       active
charging-group   0_rated                          inactive
charging-group   default_charge_group             active
-------------------------------------------------------------------------------
No. of rules: 3
===============================================================================
*A:BNG-1>show>app-assure>group#

Note that the ‟inactive” status for the ‟0-rated” charging group is due to no grants being received.

Moreover, detailed counters show:

*A:BNG-1>show>app-assure>group# aa-sub esm "alcatel_A_1" usage-monitor count
===============================================================================
Application-Assurance Subscriber "alcatel_A_1" (esm)
Usage Monitor Credit Statistics
===============================================================================
Application: "BitTorrent"
Direction     Status                    Granted                 Used     % Used
-------------------------------------------------------------------------------
to sub        valid                     1378168               137816        10%     
from sub      valid                     1381148                13781         1%
both          valid        18446744073709551614               151597         5%
-------------------------------------------------------------------------------
Charging-Group: "0_rated"
Direction     Status                    Granted                 Used     % Used
-------------------------------------------------------------------------------
to sub        invalid                       n/a                    0        n/a
from sub      invalid                       n/a                    0        n/a
both          invalid                       n/a                    0        n/a
-------------------------------------------------------------------------------
Charging-Group: "default_charge_group"
Direction     Status                    Granted                 Used     % Used
-------------------------------------------------------------------------------
to sub        valid                     1000000              1378084       100%
from sub      invalid                       n/a                 1574        n/a
both          invalid                       n/a              1379658        n/a
===============================================================================
*A:BNG-1>show>app-assure>group#

Again, the ‟invalid” status above reflects the fact that no grants have been received.

Conclusion

The introduction of the diameter (/Gx) control feature on the SR-series BNG enables operators to consolidate policy management systems used in wire-line and wireless environments into a single system. This provides an increase in operational efficiency as mobile and fixed networks convergence gains more traction.

This example illustrates how policy control and usage monitoring of the SR-series BNG Application Assurance services can be achieved over standard 3GPP Diameter Gx protocol.