Wi-Fi aggregation and offload

Wi-Fi aggregation and offload overview

This solution set adds support for managing subscribers gaining network access over WLAN. The WLAN access enables a service provider to offer a mobile broadband service to its subscribers or to offload traffic on its or a partner’s macro cellular (3G/4G) network. The WLAN access can be from public hot-spots (indoor or outdoor APs), venues, enterprises, or home-spots (with public SSID).

The 7750 SR serves as a WLAN Gateway (WLAN-GW) providing Layer 3 termination and ESM for these subscribers. The connectivity from WLAN AP or AC can be over any existing access technology (DSL, PON, Fiber, DOCSIS, and so on), with Ethernet based connectivity from the access node (DSLAM, OLT, Eth MTU, Layer 2 CMTS) to the WLAN-GW. WLAN-GW functions could be on a standalone 7750 as shown in Standalone WLAN-GW or could be an add-on functionality on existing 7750 based BNG as shown in WLAN-GW functions on existing BNG. WLAN connectivity to the WLAN-GW could be over a Layer 2 aggregation or an Layer 3 aggregation network (typical when WLAN-GW is upstream of an existing BNG or CMTS). In case of Layer 2 aggregation the connectivity to the WLAN-GW could be tagged or untagged Ethernet. In case of Layer 3 aggregation, supported connectivity option is Ethernet over GRE (or Eth-over-MPLS over GRE) tunnel originating from the AP/AC, and terminating on the WLAN-GW. The WLAN AP acts as a bridge, switching Ethernet frames into a GRE tunnel terminating on an MS-ISA in the WLAN-GW.

Figure 1. Standalone WLAN-GW
Figure 2. WLAN-GW functions on existing BNG

AP Connectivity to the WLAN-GW could be direct Ethernet (tagged or untagged) or could be Ethernet over GRE. With the bridged AP using GRE tunnels, the WLAN-GW solution elements are discussed in the following sections.

WLAN-GW group

To operate a Nokia Wi-Fi Gateway, a WLAN-GW group must be provisioned. This group contains a list of either Integrated Services Adapters (ISAs) or Extended Services Appliances (ESAs). A mix of both is not supported. The WLAN-GW functionality described in this chapter is executed on these ISAs or ESAs. WLAN-GW tunnels and sessions are automatically load-balanced over ESAs or ISAs to maximize resource usage.

ISAs and ESAs in a WLAN-GW group can be configured for NAT functions also. A WLAN-GW group can be used in any place where a NAT group is expected, but a NAT group cannot be used as a WLAN-GW group.

For resiliency, standby ESAs and ISAs can be provisioned. ISAs can be provisioned in either an IOM resiliency mode or MDA redundancy mode, where one MDA equals one ISA. ESAs can only be configured in MDA redundancy mode, but MDA refers to the ESA VM itself, not the MDA on which the ESA VM is connected.

All descriptions in the remainder of this chapter apply to both ISA and ESA, even when only the terms ISA and MS-ISA are used. Consult the SR OS Release Notes for an overview of which functionality is supported on each platform.

For more information about ISA and ESA, see the 7450 ESS, 7750 SR, and VSR Multiservice ISA and ESA Guide.

IOM-based resiliency

The WLAN-GW supports N:M warm standby redundancy on an IOM level. One WLAN-GW group can be configured with a set of WLAN-GW IOMs, and a limit of active IOMs. Each WLAN-GW IOM can only contain ISA hardware with the ISA BB image loaded. Any combination with other hardware or ISAs with another image is not supported and MDA-based redundancy must be used instead.

In IOM resiliency mode, all ISAs on an IOM are either active or standby and the maximum number of active resources is also configured at the IOM level using the active-iom-limit command. IOMs beyond the active limit act as warm standby and take over the tunnel termination and session management functions from a failed IOM. It is not possible to change the active-iom-limit while a system is running.

MDA-based redundancy

The WLAN-GW supports N:M warm standby redundancy on an MDA level. With this feature, it is possible to configure separate MDAs in the WLAN-GW group without the restriction that all MDAs in an IOM be BB modules. Up to 14 BB modules can be configured and active at one time.

MDA-based redundancy makes hardware provisioning more flexible but does not guarantee that all ESM session states is recovered after an MDA failure. Because BB MDAs share IOM resources with another MDA in the same IOM, there is no guarantee that the same set of resources is available on the IOM of the new MDA after a failure. This restriction does not apply to DSM.

There are several ways to ensure that the system has adequate IOM resources following a failure.

  • Use symmetric provisioning over all IOMs with BB modules. For example, do not create a 2:3 active:standby group by putting two BB MDAs on one IOM (IOM A) and one BB MDA on another IOM (IOM B). When the active ISAs are spread over IOM A and IOM B, the WLAN-GW has the full resources of two IOMs. However, after a failure, it is possible that both active ISAs is on IOM A and limited to the resources of a single IOM.

  • Combine BB MDAs with MDAs and services using predictable and fixed resources. For example, combining BB functionality with AA modules provides enhanced traffic services because AA modules typically have a fixed resource usage that allows you to predict resources following a failure.

  • Create a safety buffer by leaving some resources unallocated. By not maximizing resource usage on a single IOM, it is more likely those resources are also available on a backup location.

For more details, contact a Nokia representative.

ESM over soft-GRE for facility management devices

ESM over soft-GRE for facility management devices allows BNG to be used at the edge of a data center (DC) to provide subscriber management for facility management devices in the DC. Traffic related to discovery and communication between devices includes device-to-device IPv4/IPv6 unicast, IPv4 subnet-directed broadcasts, IPv4 network broadcasts, IPv4/IPv6 link-local multicast, and IPv6 solicited-node multicast traffic.

By default, the traffic originating from these devices is destined for other devices on the same network in the DC, not to the BNG. However, this traffic is not locally switched by access switches and instead forwarded to the BNG over L2oMPLSoGRE soft tunnels (see Encapsulation for more information.)

Figure 3. L2oMPLSoGRE soft tunnels

The BNG provides ESM over soft-GRE tunnels, including RADIUS authentication, IPv4/IPv6 filters, statistics, and LI.

Devices may have static IPv4/IPv6 addresses or get an initial address using DHCPv4/v6. Because all device-to-device traffic goes through the BNG, proxy-ARP must be enabled on the group interface. IPv6 proxy-ND is not supported. Therefore, IPv6 prefixes advertised in router advertisements are sent with the “on-link” bit reset.

The TOR switches aggregating upstream Ethernet traffic from the facility devices insert a Dot1q tag corresponding to an access port on the TOR. The TOR switch uses the Dot1q tag to identify the access port for forwarding downstream traffic to its connected devices. The spine switches insert a static VC-label and tunnel the L2 frame over a GRE tunnel terminating on the BNG. On an SR OS-based spine switch, this is done by configuring a GRE spoke SDP for each connected TOR, where the GRE SDP far-end IP address terminates on the BNG and corresponds to a configured soft-GRE tunnel endpoint on the BNG.

The BNG reflects the VC-label and .1q tag in the downstream-tunneled traffic toward the spine switch.

To process and perform ESM on any traffic received on the BNG that is not destined for the MAC or vMAC of the group interface, use one of the following commands.

configure service ies subscriber-interface group-interface wlan-gw promiscuous-mode
configure service vprn subscriber-interface group-interface wlan-gw promiscuous-mode

For devices that have static addresses, this feature relies on IPv4/IPv6 data-triggered, ARP-triggered, and NS-triggered ESM hosts over soft-GRE. The data-trigger host creation also includes traffic that is destined for multicast and broadcast addresses. For IPv6 traffic, the source address needs to be a global unicast address (GUA) for ESM host creation. The forwarding behavior of packets destined for multicast or broadcast addresses is as follows:

  • Packets received from an ESM host that are destined for an IPv4 subnet-broadcast address or an IPv4 link-local multicast or an IPv6 link-local multicast or IPv6 solicited-node multicast address are replicated to all hosts that have an address from the same subnet as the sender, as configured on a subscriber interface.

  • Traffic destined for IPv4 or IPv6 link-local multicast addresses corresponding to protocols that are relevant for local processing on the BNG as the first L3 hop (for example, RS, DHCPv6, OSPFv3, or PIM) are also forwarded to the CPM.

  • Traffic from an ESM host destined for an IPv4 network broadcast address is forwarded to all hosts that are in the same service as the sender.

A RADIUS VSA (Alc-Bcast-LL-Mcast-Replication) in the Access-Accept message enables the host to act as either a sender or a receiver of the multicast and broadcast traffic replicated on the BNG. The VSA is defined in the 7450 ESS, 7750 SR, and VSR RADIUS Attributes Reference Guide. COA for this VSA is not supported.

Because each host is reachable over an L2oMPLSoGRE tunnel, BNG performs per-host replication. A copy of the packet destined for the receiving host is encapsulated over the corresponding L2oMPLSoGRE tunnel. The destination MAC of the replicated packet is the host unicast MAC address. The .1q tag and VC-label (as received in upstream traffic from the host) are reflected in the downstream forwarded packet.

ESM over soft-GRE supports 1:1 stateful gateway redundancy based on stateful synchronization of ESM hosts over L2oGRE/L2oMPLSoGRE soft tunnels between pairs of BNGs. Host state and tunnel encapsulation (including tunnel IP endpoints, VC-label, and .1q tag) are synchronized between CPMs of the active and backup BNG using the multichassis synchronization (MCS) protocol. An MCS peer must be configured using the following command.

configure service vprn subscriber-interface group-interface wlan-gw mcs-peer

Ensure the WLAN-GW node is administratively disabled before changing the peer address.

ESM over soft-GRE supports IPv4 and IPv6 L2oGRE tunnels. The two BNGs must have same number of tunnel ESAs in the WLAN-GW group. The backup BNG populates the host MAC and corresponding tunnel encapsulation to the correct ESAs, where the packet from the host MAC is processed. The active and backup BNG determination and switchover uses existing WLAN-GW redundancy based on supported monitor and export route concepts as described in WLAN-GW 1:1 active-backup redundancy.

Layer 2 over soft-GRE tunnels

Soft-GRE refers to stateless GRE tunneling, whereby the AP forwards GRE encapsulated traffic to the WLAN-GW, and the gateway (GW) reflects the encapsulation in the downstream traffic toward the AP. WLAN-GW does not require any per-AP end-point IP address configuration. The WLAN-GW learns the encapsulation as part of creating the subscriber state on processing the encapsulated control and data traffic. Following are some of the advantages of soft-GRE:

  • Resources are only consumed on the WLAN-GW if there is one or more active subscriber on the AP. Merely broadcasting an SSID from an AP does not result in any state on the WLAN-GW.

  • No per-AP tunnel end-point configuration on WLAN-GW. This is important as the AP can get renumbered.

  • No control protocol to setup and maintain tunnel state on WLAN-GW.

Soft-GRE tunnel termination is performed on dedicated MS-ISAs. MS-ISA provides tunnel encapsulation/decapsulation, bandwidth shaping per tunnel (or per-tunnel per SSID), and anchor point for inter-AP mobility. The ESM function such as per-subscriber anti-spoofing (IP and MAC), filters, hierarchical policing, and lawful intercept are provided on the carrier IOM corresponding to the ISA where the subscriber is anchored.

By default WLAN-GW uses IOM level resiliency which requires dedicated IOMs with only BB ISAs, these are also referred to as WLAN-GW IOMs. In this mode a single ISA failure causes a full backup IOM to take over, independent of the state of other ISAs. This mode is recommended in combination with ESM as it provides guaranteed resource recovery in failure cases. The WLAN-GW also supports MDA level resiliency as indicated in MDA-based redundancy.

Encapsulation

The GRE encapsulation is based on RFC 1701/2784, Generic Routing Encapsulation (GRE), WLAN-GW encapsulates according to RFC 1701 with all the flag fields set to 0, and no optional fields present. WLAN-GW can receive both encapsulations specified in RFC 1701 and RFC 2784, with all flag fields set to 0, and no optional fields present in the header.

Figure 4. Encapsulation example

The encapsulation is built as follows:

  • Outer Ethernet header: (14 bytes)

    • Source MAC: MAC address of the Wi-Fi AP/RG/HGW HW address

    • Destination MAC: MAC address of the first IP NH the Wi-Fi AP/RG/HGW is connected to (for example, CMTS, IP aggregation router, BNG, and so on)

  • Outer VLAN: (4 bytes): optional, typically used for service delineation in the access or aggregation network.

  • Outer IPv4 Header: (20 bytes)

    • Source IP — IP address used for WAN addressing which is retrieved by the AP/RG from the ISP through DHCP, PPPoX, and so on

    • Destination IP — Soft-GRE server address which can be retrieved by a DHCP Option, PPPoX option or configured by TR69 or configured statically in a boot file (in cable environment).

    • DSCP — Reflects QoS used in the access/aggregation network.

    • TTL — Should be set to 255 or should reflect the amount of IP hops in the access/aggregation network

  • GRE: (4 bytes)

    • All flags are set to 0, such as checksum, sequence number and keys are not present.

    • The Ether-Type is set to 0x6558 for native Ethernet is used, and 0x8847 when MPLS encapsulation is used.

  • MPLS Pseudowire Label (4 bytes)

    • Label Value, statically assigned in the Wi-Fi AP/Controller and reflected from the soft-GRE server to the Wi-Fi AP/Controller. The Label is unique within the context of the source IP address of the tunnel.

    • EXP: 0 (not used)

    • TTL: 255 (not used)

  • Inner Ethernet header: (14 bytes)

    • Source MAC: MAC address of the UE

    • Destination MAC: MAC address of the soft-GRE server/WLAN-GW.

  • Inner VLAN: (4 bytes): optional, inserted by AP/RG per unique SSID (typically, when the AP is providing SSID per retailer). WLAN-GW allows mapping the VLAN to a service context per retailer, in the data plane.

  • Inner IPv4 Header: (20 bytes)

    • Source IP: Client’s IP address obtained via DHCP (tunneled).

    • Destination IP: IP address of the destination client trying to reach.

    • DSCP: set by the client/application

    • TTL: set by the client/application

Soft-GRE tunnel termination is performed on dedicated IOMs with MS-ISAs (referred to as WLAN-GW IOM). Each WLAN-GW IOM requires both MS-ISAs to be plugged in for soft-GRE tunnel termination. MS-ISA provides tunnel encapsulation/decapsulation and anchor point for inter-AP mobility. The carrier IOMs of the ISA where the tunnel is terminated performs bandwidth shaping per tunnel (or per-tunnel per SSID). ESM function such as per-subscriber anti-spoofing (IP and MAC), filters, hierarchical policing, and lawful intercept are provided on the carrier IOM corresponding to the ISA where the subscriber is anchored.

An ESM and soft-gre configuration is required for wlan-gw functions. Subscriber and group interfaces are configured as part of normal ESM configuration. The group interface is enabled for wlan-gw by configuration. L2oGRE is the currently supported soft tunnel types. The wlan-gw related configuration includes the following:

  • Tunnel end-point IP address.

  • Service context for tunnel termination.

  • TCP MSS segment size. This is set in TCP SYN and SYN-ACKs by WLAN-GW to adjust to the MTU on access/aggregation network to prevent fragmentation of upstream and downstream TCP packets.

  • Mobility related configuration, including mobility trigger packet types (normal data or special Ethernet IAPP fame), and hold-down time between successive mobility triggers.

  • VLAN to retailer mapping. The AP typically inserts a unique dot1Q tag per retail service provider in the Ethernet payload. The mapping of dot1Q tag to retail service context is configured under wlan-gw tunnel. The subscriber is then created in the configured retail service context. The retail service context can also be provided by AAA server in authentication-accept message based on subscriber credentials or SSID information contained in DHCP Option82.

  • Egress QoS configuration for downstream traffic entering the wlan-gw module for tunnel encapsulation. This includes type of aggregate bandwidth shaping (per-tunnel or per-retailer), aggregate-rate-limit, egress QoS policy and scheduler policy. The tunnel shaping can be configured to be applied only when there is more than one subscriber on the tunnel. By default the shaping if configured is applied when first subscriber on the tunnel logs in.

*B:Dut-C>config>service>vprn>sub-if>grp-if>wlan-gw# info detail 
----------------------------------------------
                        authentication
                            no authentication-policy
                            hold-time sec 5 
                        exit
                        no data-triggered-ue-creation
                        dhcp
                            shutdown
                            active-lease-time min 10 
                            initial-lease-time min 10 
                            no l2-aware-ip-address
                            no primary-dns
                            no primary-nbns
                            no secondary-dns
                            no secondary-nbns
                        exit
                        egress
                            no agg-rate-limit
                            no hold-time
                            qos 1
                            no scheduler-policy
                            no shape-multi-client-only
                            no shaping
                        exit
                        gw-addresses
                            address 10.1.1.4
                        exit
                        no http-redirect-policy
                        no nat-policy
                        mobility
                            hold-time 5
                            no trigger
                        exit
                        router 70
                        no tcp-mss-adjust
                        track-mobility
                            mac-format "aa:"
                            no radius-proxy-cache
                        exit
                        wlan-gw-group 3
                        vlan-tag-ranges
                            range start 0 end 100
                                authentication
                                    no authentication-policy
                                    hold-time sec 5 
                                exit
                                no data-triggered-ue-creation
                                dhcp
                                    shutdown
                                    active-lease-time min 10 
                                    initial-lease-time min 10 
                                    no l2-aware-ip-address
                                    no primary-dns
                                    no primary-nbns
                                    no secondary-dns
                                    no secondary-nbns
                                exit
                                no http-redirect-policy
                                no nat-policy
                                retail-svc-id 35
                                track-mobility
                                    mac-format "aa:"
                                    no radius-proxy-cache
                                exit
                            exit
                        exit
                        no shutdown

Data path

In the upstream direction, the ingress IOM receiving the GRE tunneled packets from the Wi-Fi AP or AC, load-balances tunnel processing amongst the set of MS-ISAs on the active WLAN-GW IOMs in the WLAN-GW group. The load-balancing is based on a hash of source IP address in the outer IP header. The MS-ISA receiving the GRE encapsulated packets removes the tunnel encapsulation, and internally tunnels (MAC-in-MAC, using BVPLS) the packet to an anchor MS-ISA on the WLAN-GW IOM. All traffic from a specific UE is always forwarded to the same anchor MS-ISA based on hashing on UE’s MAC address. The MS-ISA provides a mobility anchor point for the UE. The UE MAC’s association to the GRE tunnel identifier is created or updated. The corresponding IOM provides ESM functions including ESM lookup, ingress ACLs and QoS. DHCP packets are forwarded to the CPM from the anchor IOM.

In the downstream direction, the IP packets are forwarded as normal from the network IOM (based on route lookup yielding subscriber subnet) to the IOM where the ESM host is anchored. ESM processing including per UE hierarchical policing and LI is performed on the anchor IOM. Configured MTU on the group-interface is enforced on the IOM, and if required packets are fragmented. The packets are then forwarded to the appropriate anchor MS-ISA housed by this IOM. Lookup based on UE’s MAC address is performed to get the tunnel identification, and the packets are MAC-in-MAC tunneled to the MS-ISA terminating the GRE tunnel. Aggregate shaping on the tunneled traffic (per tunnel or per retailer) is performed on the carrier IOM housing the tunnel termination MS-ISA. The tunnel termination MS-ISA removes MAC-in-MAC encapsulation, and GRE encapsulates the Layer 2 packet, which exits on the Layer 3 SAP to the carrier IOM. The GRE tunneled packet is forwarded to the right access IOM toward the Wi-Fi AP-based on a routing lookup on IP DA in the outer header.

Wi-Fi SSIDs and VLAN ranges

A commonly supported feature of WLAN access points is to map a single SSID to an Ethernet VLAN tag. If the access point supports multiple simultaneous bands for the same SSID (for example, 2.4Ghz and 5Ghz) it can map these onto distinct VLANs. The Nokia WLAN-GW supports provisioning of distinct per-SSID parameters on the VLAN tag ranges. It may be desirable for example, to have different address pools or retail service IDs for different SSIDs.

In some cases, VLANs assigned to a single SSID may not be continuous and configuring them in one large range it would cause overlap with another SSID. For example, this can happen if a deployment starts with only one band for each SSID and later adds another band, creating a mapping as follows:

  • SSID premium, 2.4Ghz Channel 6 to VLAN 10

  • SSID basic, 2.4Ghz Channel 8 to VLAN 11

  • SSID Premium, 5Ghz Channel 38 to VLAN 20

  • SSID basic, 5Ghz Channel 48 to VLAN 21

To support this case, the WLAN-GW supports configuration of VLAN range extensions under each VLAN range. Functionally, these extensions are part of the same VLAN range and share configuration. However, each extension counts as a full VLAN range for system VLAN range scale limits.

Wi-Fi mobility anchor

7750 WLAN-GW supports seamless handling for UE mobility, when a UE moves from one AP to another, where the new AP is broadcasting the same SSID, and is anchored on the same WLAN-GW. In case of open SSID, when the UE re-associates with the same SSID on the new AP and already has an IP@ from association with previous AP, the UE can continue to send and receive data. The WLAN-GW learns the association of the UE’s MAC address to the GRE tunnel corresponding to the new AP and updates its state on the MS-ISA as well as on the CPM. The UE continues to be anchored on the same anchor MS-ISA, thereby avoiding any disruption in ESM functions (SLA enforcement and accounting). State update based on data learning results in fast convergence after mobility and minimal packet loss. The data-triggered mobility can be turned on via configuration. Mobility trigger can be configured to be restricted to special Ethernet IAPP frame (originated by the AP with the source MAC of UE).

For 802.1x/EAP based SSIDs, by default the AP requires re-authentication to learn the new session keys (PMK). 7750 SR as WLAN-GW RADIUS proxy infers mobility from the re-authentication, and updates the ESM host to point to the new AP. The new AP’s IP address is derived from the RADIUS attribute NAS-IP-address. The re-authentication also provides the new session keys to the AP in access-accept RADIUS response. In case the Wi-Fi AP or ACs are capable of PMK key caching or standard 802.11r (or OKC, the opportunistic key caching pre-802.11r), the re-authentication on re-association can be avoided. In this case the UE can continue to send data, and the WLAN-GW can provide fast data-triggered mobility as defined in context of open SSIDs.

The following output provides a mobility anchor configuration example.

config>service>ies>
config>service>vprn>
subscriber-interface <ip-int-name> 
group-interface <ip-int-name> wlangw
wlan-gw
     [no] router (base | <vprn-id>) # tunnel service context
     [no] wlan-gw-group <group-id>
      ....snip
       mobility
         [no] trigger {data | iapp}
         [no] hold-time <seconds> // [0..255 secs]
       exit
     exit
exit

WLAN location enhancements

This feature adds configurable support for learning and reporting the AP’s MAC address (which represents WLAN location of the UE), to the AAA server. Support is also added for triggered interim accounting-updates to report the AP’s MAC@ to the AAA server.

Triggered interim accounting-updates

Using location based policy for Wi-Fi subscribers is important. The business logic in AAA could use the location of the subscriber. Therefore, it is important to notify location change of the subscriber to AAA. Standard way to do this is by generating an interim accounting update when the WLAN-GW learns of the location change for a subscriber. The location for a Wi-Fi subscriber can be inferred from MAC@ (preferred) or WAN IP@ of the AP.

For open-SSID, learning about mobility could be data-triggered or IAPP packet triggered. If triggered, interim accounting-update is configured via CLI, then on detecting a location change for the UE, an interim accounting-update is sent immediately to the AAA server with the new AP’s MAC@ (if already known to WLAN-GW). The accounting-update contains NASP-port-id (which contains the AP’s IP@), and circuit-id (from DHCP option-82) which contains AP’s MAC@ and SSID. In case of data-triggered mobility, if the new AP’s MAC@ is not already known to WLAN-GW, a GRE encapsulated ARP packet is generated toward the AP to learn the MAC@ of the AP. The AP is expected to reply with a GRE encapsulated ARP response containing its MAC@. The generation of ARP to learn the AP’s MAC@ is controlled via CLI. The GRE encapsulated ARP packet is shown in GRE encapsulated ARP request.

Figure 5. GRE encapsulated ARP request

The standard ARP request must be formatted as follows:

  • Hardware Type = Ethernet (1)

  • Protocol Type = 0x0800 (IPv4)

  • H/W Addr Len = 6

  • Proto Addr Len = 4

  • Operational code (1 = request)

  • Source hardware address = WLAN-GW MAC@

  • Source protocol address = Tunnel endpoint IP@ on WLAN-GW

  • Target hardware address = Unknown

  • Target protocol address = WAN IP@ of the AP (source IP in GRE packet)

The AP must generate a GRE encapsulated ARP response when it receives the GRE encapsulated ARP request for its WAN IP@ (that is used to source tunneled packets). The standard ARP response should be formatted as follows:

  • Hardware Type = Ethernet (1)

  • Protocol Type = 0x0800 (IPv4)

  • H/W Addr Len = 6

  • Proto Addr Len = 4

  • Operational code (2 = response)

  • Source hardware address = AP MAC@

  • Source protocol address = WAN IP@ of AP (used for sourcing tunneled packets)

  • Target hardware address = source hardware address from the request

  • Target protocol address = source protocol address from ARP request

For 802.1x/EAP SSID, the location change (mobility) is learned from an interim-accounting update from the AP. The called-station-Id (containing the AP MAC@) is compared against the current stored called-station-Id that the subscriber is associated with. If the called-station-id is different than the received interim accounting update is immediately forwarded to the accounting server, if triggered interim accounting-update is configured via CLI. In previous releases, the interim-update received from the AP is not immediately forwarded by the accounting proxy. Only a regularly scheduled interim-update is sent.

Mobility triggered interim updates with counters

This feature supports configurable inclusion of counters for an ESM host (UE) in triggered interim updates, because of mobility, generated from WLAN-GW. Triggered interim updates provide a way for RADIUS to learn of the current location of the UE (such as AP MAC).

The feature also supports a configurable hold down time to protect against very frequent mobility events. The CPM must communicate with the IOM for each mobility event to obtain the counters. By default, when inclusion of counters is enabled, no hold-down time is imposed on mobility triggered interim updates. If a hold down time is configured, the first mobility event triggers an interim update with counters included and start the hold down timer. If the hold down timer has not expired, interim updates because of a mobility event are not sent.

The inclusion of counters and hold down time are applicable to all access-types (soft-GRE, soft-L2TPv3, L2-AP, SAP, PW-SAP, and so on), and for DHCP, data-triggered, and EAP authentication or re-authentication triggered mobility.

The configuration for counter inclusion subject to optional hold down time is only applicable to ESM. For counters to be included in the mobility-triggered interim updates, the general std-acct-attributes or detailed-acct-attributes in the include-attribute in the radius-accounting-policy must also be enabled. With DSM, counters are always included in mobility-triggered interim updates if the isa-radius-policy has inclusion for either or both frame-counters or octet-counters enabled. Unlike ESM, no new WLAN-GW-specific configuration is required for the counter inclusion.

The feature is supported at the maximum ESM host scale.

config>router>wlan-gw>mobility-triggered-acct> 
     interim-update
     interim-update include-counters [hold-down <seconds>]
     no interim-update
<include-counters>   : keyword
<seconds>            : [60..86400]

Operational support

Following command shows if GRE encapsulated ARP request is enabled.

*A:Dut-C# show router 4 interface "grp-vprn_ue-2/1/2:50" detail
=====================================================================
Interface Table (Service: 4)
=====================================================================
--------------------------------------------------------------------
Interface
--------------------------------------------------------------------
If Name          : grp-vprn_ue-2/1/2:50
Sub If Name      : ies-4-20.0.0.1
Red If Name      :
Admin State      : Up                   Oper (v4/v6)      : Up/Up
Protocols        : None

WLAN Gateway details
Administrative state        : in-service
Router                      : 50
IP address                  : 10.1.1.3
IPv6 address                : 2001:db8::0
ISA group ID                : 1
Egr shaping                 : none
Egr shape multi UE only     : false
Egr qos policy ID           : (Not Specified)
Egr scheduler policy        : (Not Specified)
Egr agg rate limit (kbps)   : (Not Specified)
Egr qos resrc hold time (s) : 0
Mobility trigger            : data iapp
Mobility ARP AP             : enabled
Mobility hold time (s)      : 0
Default retailer service    : (Not Specified)
TCP MSS adjust              : (Not Specified)
Number of tunnels           : 0
Last management change      : 02/19/2014 17:48:52

Migrant user support

Note: See "WiFi Aggregation and Offload — Migrant User Support" in the 7450 ESS, 7750 SR, and VSR Triple Play Service Delivery Architecture Advanced Configuration Guide for Classic CLI for information about advanced configurations.

Migrant users are UEs that connect to an SSID but move out of the range of the access-point before initiating or completing authentication. For open-SSIDs, a migrant user may stay in the range of the access-point just enough to get a DHCP lease from the WLAN-GW. In real Wi-Fi deployments with portal authentication, it has been observed that a large percentage of users are migrant, such as get a DHCP lease but do not initiate or complete authentication. Before this feature, an ESM host is created when DHCP completes. This results in consumption of resources on both CPM and IOM, limiting the ESM scale and performance for fully authenticated active users. This feature adds support to only create an ESM host after a user has been fully authenticated, either via web portal or with a AAA server based on completing EAP exchange. In addition, with this feature L2-aware NAPT is enabled on the ISA, such that each UE gets the same shared configured inside IP@ from the ISA via DHCP. Until a user is authenticated, forwarding of user traffic is constrained (via policy) to only access DNS and portal servers. Each user is allocated a small number of configured NAT outside ports to minimize public IP address consumption for unauthenticated users. After the user is successfully authenticated, as indicated via a RADIUS COA on successful portal authentication, an ESM host is created, and the Layer 2–aware NAT is applied via a normal per-subscriber NAT policy. The inside IP address of the user does not change. The outside IP pool used is as per the NAT policy, and the L2-aware NAT could be 1:1 or NAPT with larger number of outside ports than in the un-authenticated phase. If a user is already pre-authenticated (for example, if RADIUS server remembers the MAC@ of the UE from previous successful portal authentication), then the initial access-accept from RADIUS triggers the creation of the ESM host.

Migrant user support is only applicable to EAP based closed SSIDs when RADIUS-proxy is not enabled on WLAN-GW. This is described in Migrant user support with EAP authentication.

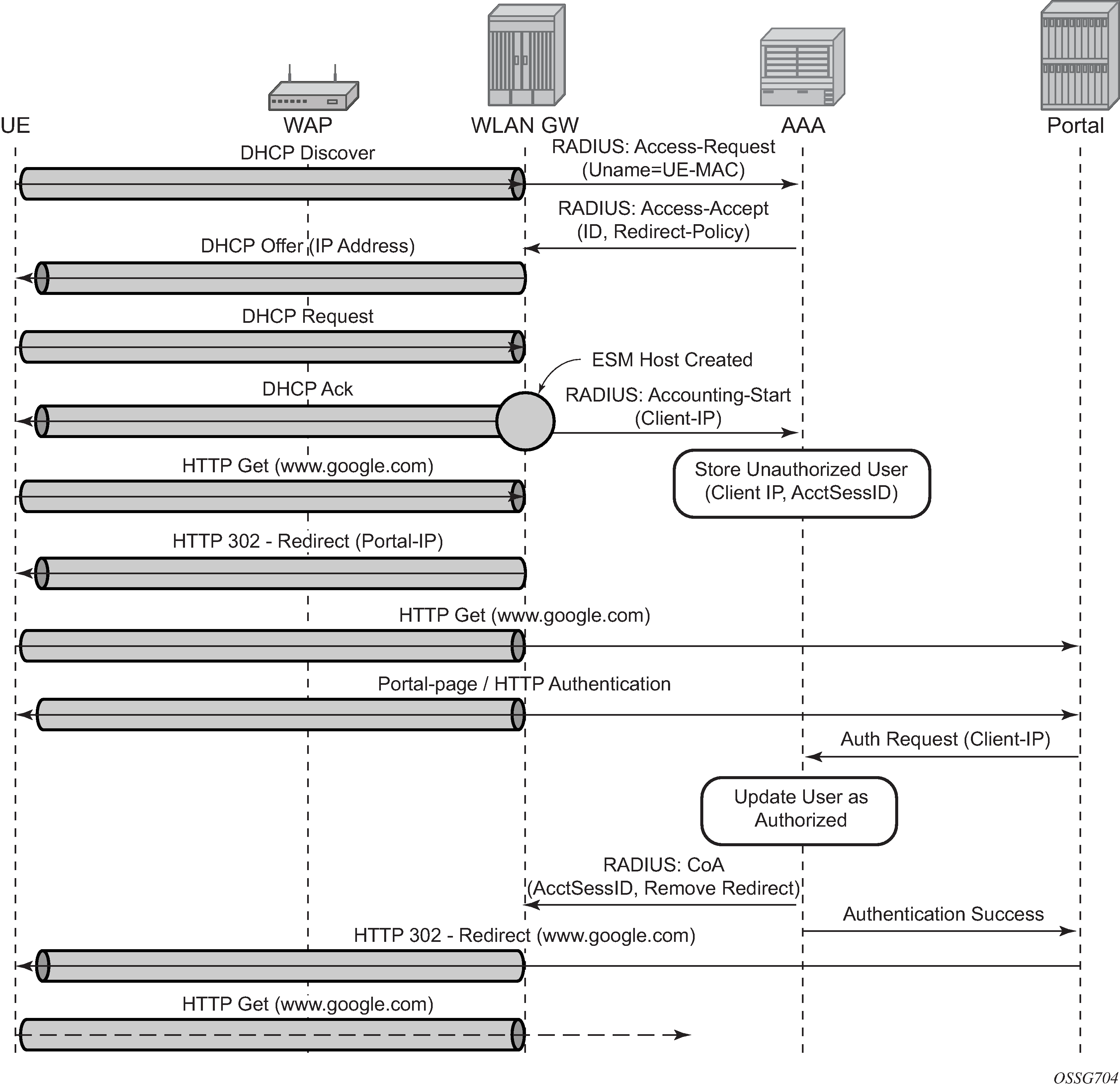
Portal authentication

DHCP

Based on DHCP and L2 NAT configuration on the ISA, IP address is assigned to the user via DHCP. A different DHCP lease-time can be configured for an unauthenticated user and an authenticated user for which an ESM host has been created. DHCP return options, for example, DNS and NBNS server addresses can be configured. This configuration can be per wlan-gw group interface or per VLAN range (where a VLAN tag corresponds to an SSID). After the DHCP ACK is sent back to the UE from the ISA, the UE is created on the ISA in ‟migrant (or unauthenticated) state”. ARP requests coming from the UE in migrant state is responded to from the ISA. The authentication to RADIUS is triggered on receiving first L3 data-packet as opposed to on DHCP DISCOVER.

Authentication and forwarding

The authentication is initiated from the RADIUS client on the ISA anchoring the user, based on an ISA RADIUS policy (configured under AAA) and specified on the WLAN-GW group interface. The initial Access-Accept from RADIUS can indicate if a user needs to be portal authenticated or is a pre-authenticated user. The indication is based on inclusion of a ‟redirect policy” applicable to the user, in a VSA (Alc-Wlan-Portal-Redirect, type = string). The Access-Accept can also include a redirect URL VSA (Alc-Wlan-Portal-Url, type = string) for the user. An empty Alc-Wlan-Portal_redirect VSA forces the use of locally configured redirect policy. If neither of the two VSAs are included, this indicates a pre-authenticated user, and an ESM host is created for the subscriber with a subscriber profile and other subscriber configuration from the Access-Accept, and normal ESM-based forwarding occurs for the subscriber.

It is also possible to bypass RADIUS authentication directly using the following command:

  • MD-CLI
    configure service ies subscriber-interface group-interface wlan-gw vlan-range authentication local
    configure service vprn subscriber-interface group-interface wlan-gw vlan-range authentication local
  • classic CLI
    configure service ies subscriber-interface group-interface wlan-gw vlan-tag-ranges authentication local
    configure service vprn subscriber-interface group-interface wlan-gw vlan-tag-ranges authentication local

When you configure this option, the system immediately creates the UE in the DSM or portal state, using the DSM or portal parameters configured under the VLAN range.

However, if a user requires portal authentication (indicated in the Access-Accept), while the authentication is pending, forwarding is restricted to DNS and portal servers via the redirect policy. The redirect policy is an IP ACL that restricts forwarding based on IP destination, destination port, and protocol, and specifies HTTP redirect for HTTP traffic that does not match any of the forwarding rules. The URL for redirect is configured in the redirect policy or provided in the Authentication-Accept. A maximum of 16 redirect policies can be created in the system, with a maximum of 64 forwarding rules across all redirect policies. During the ‟authentication pending” phase, all forwarded traffic is subjected to Layer 2–aware NAT on the ISA. The NAT policy to use for these users is configured on the WLAN-GW interface or per VLAN range under the WLAN-GW interface. After an Access-Accept has been received from RADIUS for such a user, the next HTTP packet triggers a redirect function from the ISA, and an HTTP 302 is sent to the client. The client presents its credentials to the portal and after successful authentication, a CoA is generated from the RADIUS server (triggered by the portal). The CoA message triggers creation of an ESM host with the subscriber configuration contained in the CoA, such as the subscriber profile, SLA profile, NAT profile and application profile. From this point, normal ESM- based forwarding occurs for the subscriber.

You can configure the redirect URL with the following macro attributes, which are automatically replaced with values relevant to that UE:

  • $MAC

    This is the MAC address of the UE in the format XX:XX:XX:XX:XX:XX.

  • $IP

    This is the IPv4 or IPv6 IP address the UE uses to generate the original HTTP request.

  • $URL

    This is the originally requested URL, which is included as specified without special encoding (for example, using base64). Nokia recommends to only append this URL to the end of the redirect URL, to avoid URL parameter conflicts.

    Example

    If you include the following URL:

    example.com?a=1&b=2

    In the following redirect URL:

    portal.omlogin?url=$URL&mac= &MAC

    This results in a new redirect URL such as the following:

    portal.com/login?url=example.com?a=1&b=2&mac=00:00:5e:00:53:1

    For the portal server, it is not clear whether the parameters ‟b” and ‟mac” are part of the original URL or their own URL, which could lead to parsing errors.

  • $NASIP

    This is the RADIUS IPv4 address assigned to the ISA/ESA-VM, either from the authentication policy or the CoA policy. It can be used as the destination address of a CoA.

  • $URLPRM

    This attribute is replaced by the contents of the Alc-AA-Sub-Http-Url-Param RADIUS attribute, only when AA functionality is applied to the UE. The main reason for using this attribute is to include the redirect URL in DHCP, DHCPv6, and router advertisement (RA) messages.

The configured HTTP redirect URL is also signaled automatically in DHCP, DHCPv6, and ICMPv6 RA messages, as described in RFC 8910. In this case the $URL macro parameter is replaced by an empty string “” because there is no incoming URL. The $IP macro parameter is replaced with the following:

  • IPv4 address in DHCP
  • SLAAC prefix in RA
  • NA address in DHCPv6
Note: Nokia recommends not using the $IP macro replacement because it leads to different URLs being signaled in different messages, which is discouraged by RFC 8910.

See Migrant User NAT Configuration for configuration information related to migrant users.

The WLAN-GW portal authentication framework can be used to support the captive portal architecture as outlined in RFC 8952. The simplest configuration involves provisioning a portal URL that points to a captive portal API server as described in RFC 8908. It is also possible to explicitly provision a URL for the captive portal API server using one of the following commands:
  • MD-CLI
    configure service ies subscriber-interface group-interface wlan-gw vlan-range dsm captive-portal-api-url
    configure service vprn subscriber-interface group-interface wlan-gw vlan-range dsm captive-portal-api-url
  • classic CLI
    configure service ies subscriber-interface group-interface wlan-gw vlan-tag-ranges dsm captive-portal-api-url
    configure service vprn subscriber-interface group-interface wlan-gw vlan-tag-ranges dsm captive-portal-api-url

When this command is configured, the RFC 8910 URL signaled in DHCP, DHCPv6, and RA becomes the configured URL. This URL also supports the same macro substitution options as the HTTP redirect URL described in the preceding information, with the same restrictions. This API server URL can be configured simultaneously with an AA or BB redirect-based captive portal, which keeps using the regular redirect URL. However, in this case, the portal redirect URL is not signaled in DHCP, DHCPv6, or RA.

Migrant user support with EAP authentication

Migrant user support can only be used for closed SSIDs when there is no RADIUS-proxy configured on WLAN-GW. If no RADIUS proxy is configured, then initial RADIUS request carrying EAP from the AP is normally forwarded to a RADIUS server. The RADIUS exchange is between AP and the AAA server, and no information from EAP authentication is cached on the WLAN-GW. The subsequent DHCP DISCOVER after successful EAP authentication is received on the ISA. However, for subscriber that needs to be GTP tunneled to PGW/GGSN, the DHCP is forwarded to the CPM, where it triggers a RADIUS authorization. RADIUS correlates the MAC address with calling-station-id from EAP authentication for the user. GTP tunnel initiation, and ESM host creation then follows after receiving an Access-Accept. However, for a ‟local-breakout” subscriber DHCP and Layer 2–aware NAT is handled on the ISA (as in the case for migrant users with portal based authentication). Shared inside IP address can be handed out to each subscriber. The first L3 packet triggers MAC address based RADIUS authorization from the ISA. RADIUS server can correlate the EAP authentication with the MAC address of the user and send an access-accept. This triggers ESM host creation as normal.

For closed SSIDs with EAP authentication, if a RADIUS proxy function is configured on WLAN-GW, then the initial EAP authentication from the AP is processed by the RADIUS-proxy on the CPM and is forwarded to the RADIUS server based on configured authentication policy. Based on authentication response, ESM host creation with local DHCP address assignment or GTP tunnel initiation proceeds as usual.

Data-triggered subscriber creation

With data-triggered-ue-creation configured under wlan-gw group interface or per VLAN range (such as, per one or more SSIDs), the first UDP or TCP packet received on WLAN-GW ISA from an unknown subscriber (with no prior state, such as an unknown MAC address) triggers RADIUS authentication from the ISA. The authentication is based on configured isa-radius-policy (under the aaa context). If RADIUS authentication succeeds, then ESM host is created from the CPM. The ESM host can get deleted based on idle-timeout. Data-triggered authentication and subscriber creation enables stateless inter WLAN-GW redundancy, as shown in N:1 WLAN-GW redundancy based on data-triggered authentication and subscriber creation. If the AP is configured with a backup WLAN-GW address (or FQDN), it can tunnel subscriber traffic to the backup WLAN-GW, when it detects failure of the primary WLAN-GW (based on periodic liveness detection). With ‟data-triggered-ue-creation” configured, the first data packet results in authentication and ESM host creation on the backup WLAN-GW. If the subscriber had obtained an IP address via DHCP with Layer 2–aware NAT on the primary WLAN-GW, it can retain it with Layer 2–aware NAT on the backup WLAN-GW. The NAT outside pool for the subscriber changes on the backup WLAN-GW based on local configuration. For a subscriber that needs to be anchored on GGSN/PGW (as indicated via RADIUS access-accept), RADIUS server returns the IP address of PGW/GGSN where the UE was anchored before the switch-over. GTP tunnel is then signaled with ‟handover indication” set. The PGW/GGSN must return the requested IP address of the UE, which is the address with which the UE originated data packet that triggered authentication.

The same data-triggered authentication and subscriber creation is also used to support inter WLAN-GW mobility, such as when a UE moves form one AP to another AP such that the new AP is anchored on a different WLAN-GW. This is shown in N:1 WLAN-GW redundancy based on data-triggered authentication and subscriber creation.

Figure 6. N:1 WLAN-GW redundancy based on data-triggered authentication and subscriber creation
Figure 7. Inter WLAN-GW mobility based on data-triggered authentication and subscriber creation

The following output displays the configuration for migrant user support and ‟data-triggered” subscriber creation.

Migrant user NAT configuration

#------------------------------------------------------
 NAT configuration for migrant and authenticated users
#------------------------------------------------------
service

  vprn 300 customer 1 create

     nat
       inside
          l2-aware
               address 10.20.12/16
          exit
       exit
       outside
           pool "migrant_outside_pool" nat-group 1 type wlan-gw-anchor create 
                address-range 10.22.0.0 10.22.0.255 create
                exit
                no shutdown
           exit
           pool "wifi_outside_pool" nat-group 1 type l2-aware create 
                address-range 10.0.0.0 10.0.0.255 create
                exit
                no shutdown
           exit
       exit
     exit
  exit

  nat
   nat-policy "migrant_nat_300" create
        pool "migrant_outside_pool" router 300
        timeouts
             tcp-established min 1 
        exit
   exit

   nat-policy "wifi_nat_300" create
        pool "wifi_outside_pool" router 300
   exit

 exit

#--------------------------------------------------------------------------------
echo "AAA Configuration" - ISA-RADIUS-Policy for authentication from WLAN-GW ISA
#--------------------------------------------------------------------------------
    aaa
        isa-radius-policy "wifi_isa_radius" create
            description "Default authentication policy for migrant users"
            password "i2KzVe9XPxgy4KN2UEIf6jKeMT3X4mT6JcUmnnPZIrw" hash2
            servers
                router "Base"
                source-address-range 10.100.100.4
                server 1 create
                    authentication
                    coa
                    ip-address 10.100.100.2
                    secret "ABIQRobhHXzq13ycwqS74FSrj.OdTwh5IdjhRB.yAF." hash2
                    no shutdown
                exit
            exit
        exit
        radius-server-policy "radius_server_policy" create
            servers
                router "Base"
                server 1 name "radius_server"
            exit
        exit
    exit

#--------------------------------------------------
echo "Subscriber-mgmt Configuration" - Redirect Policy
#--------------------------------------------------
    subscriber-mgmt             
        http-redirect-policy "migrant_redirect" create
            url "portal.ipdtest.nokia.com:8081/start/?mac=$MAC&url=$URL&ip=$IP"
            portal-hold-time 10
            forward-entries
                dst-ip 10.8.8.1 protocol tcp dst-port 8081
                dst-ip 10.8.8.7 protocol tcp dst-port 8007
                dst-ip 10.8.8.8 protocol udp dst-port 53
            exit
        exit
     exit
service

#----------------------------------------------------------------
echo "migrant user configuration under wlan-gw group interface”
#---------------------------------------------------------------

  vprn 300 customer 1 create

    subscriber-interface "ies-4-20.10.1.1" create
        address 10.20.12/16
                
        group-interface "grp-vprn_ue-2/1/2:51" wlangw create
            sap-parameters
                sub-sla-mgmt
                    def-sla-profile "slaprof_1"
                    def-sub-profile "subprof_1"
                    sub-ident-policy "identprof"
                 exit
             exit
             dhcp
                 proxy-server
                     emulated-server 10.20.12.12
                     no shutdown
                 exit
                 trusted
                 lease-populate 32767
                 user-db "radius_ludb"
                 no shutdown
              exit
              host-connectivity-verify interval 1000
              wlan-gw
                  gw-addresses
                     address 10.1.1.4
                  exit
                  mobility
                      hold-time 0
                      trigger data iapp 
                  exit
                  router 50
                  wlan-gw-group 1
                  vlan-tag-ranges
                       range start 100 end 100
                            authentication
                                 authentication-policy "wifi_isa_radius"
                            exit
                            data-triggered-ue-creation
                            dhcp
                               l2-aware-ip-address 10.1.1.2
                               primary-dns 10.1.1.1
                               secondary-dns 10.1.1.1
                               no shutdown
                            exit
                            nat-policy "migrant_nat_4"
                        exit                                                
    exit
                   no shutdown
                exit
          exit
     exit
exit

Distributed Subscriber Management

With Distributed Subscriber Management (DSM), after the UE is successfully authenticated (portal, auto-signed-in, or EAP), the corresponding subscriber can be created on the anchor ISA, and both control plane and forwarding plane for the subscriber are handled on the ISA. This mode of subscriber management is therefore referred to as Distributed Subscriber Management (DSM).

Before this feature, only ESM is supported for WLAN UEs, where the ESM host state is created on the IOM/IMMs from the CPM (triggered by the ISA on successful authentication). With ESM, the initial DHCP process and authentication could be triggered from the ISA (based on a per VLAN-range configuration for DHCP) under the group-interface with of type wlangw. However, control plane operations after the ESM host creation (such as accounting and DHCP renews) are handled on the CPM.

With DSM, in addition to initial DHCP and authentication, after the subscriber state exists on the anchor ISA, accounting and DHCP renews are also handled from the anchor ISA for the UE. This allows a higher UE scale and better control plane performance (including DHCP transactions per second, rate of authentications, and web redirects) because of load-balancing amongst set of ISAs in the WLAN-GW group. With DSM, the UE data-plane functions (such as per UE IP filtering, ingress/egress policing, legal intercept, per UE counters, and web-redirect) are performed on the ISA.

The decision to create an authenticated UE as an ESM or DSM UE can be controlled from RADIUS via inclusion of Alc-Wlan-Ue-Creation-Type VSA. The VSA can be included in access-accept for a UE that is auto-signed-in (for example, it does not need web redirect to portal), or in a COA message triggered to remove web redirect for a UE after successful portal authentication. The VSA is described in the 7450 ESS, 7750 SR, and VSR RADIUS Attributes Reference Guide. If Alc-Wlan-Ue-Creation-Type is not present in access-accept (for auto-signed UE) or in the COA message (for UE creation of portal authenticated UE), then the UE is created as an ESM host. DSM is not supported for UEs which require a GTP host. If Alc-Wlan-Ue-Creation-Type indicates a DSM UE then any GTP related parameters in access-accept or COA is ignored, and the UE is created as a DSM host. Alc-Wlan-Ue-Creation-Type cannot be changed mid-session via COA. A COA containing Alc-Wlan-Ue-Creation-Type for an existing UE does not result in any change of state and is NACK’ed.

DHCP

Based on DHCP and L2 NAT configuration on the ISA, the configured IP address (l2-aware-ip-address configured under vlan-tag-ranges range start vlan-id end vlan-id or vlan-tag-ranges range default) is assigned to the user via DHCP. A different DHCP lease-time can be configured for an un-authenticated and an authenticated user for which an ESM or DSM host has been created. DHCP return options, for example, DNS and NBNS server addresses can be configured. This configuration can be per soft-wlan-gw group interface (by explicitly configuring it under vlan-tag-ranges range default), or per VLAN range (where a VLAN tag corresponds to an SSID). By default, for open SSIDs, DHCP DORA is completed, and authentication request is sent to AAA server only on reception of the first Layer 3 packet. However, with an authenticate-on-dhcp command configured under vlan-tag-ranges range default (default or specific range), authentication can be triggered on received DHCP DISCOVER or REQUEST when no UE state is present. If UE anchoring on GGSN/PGW is required, then authenticate-on-dhcp must be enabled, because the decision to setup GTP tunnel (in which case the IP@ for the UE comes from the GGSN/PGW) is based on RADIUS response.

To support unique inside IP addresses, the ISA Pool Manager can be used. Pools are allocated to each ISA in large blocks, requiring an IPv4 subnet with prefix-length 16. From this prefix, the subnet address (x.x.0.0), broadcast address (x.x.255.255), and gateway address (x.x.0.1) are reserved and not allocated to UEs, reducing the total number of available addresses by three. NAT pools are only available in non-retailer subscriber interfaces. Any retail service ID derived from configuration or AAA is only used for IPv6 pool selection and is ignored for IPv4 NAT pools. Forwarding in a different VRF can be achieved by selecting a different NAT policy and outside VRF.

Authentication and accounting

The authentication is initiated from RADIUS client on the ISA anchoring the user, based on an isa-radius-policy (configured under aaa) and specified on the wlan-gw group-interface. This support exists in prior releases and is described in Authentication and forwarding. The auth-policy can contain up to ten servers, five of which can be for authentication and all ten can be COA servers.

To generate accounting updates for DSM UEs, an accounting policy (type isa-radius-policy) must be configured under the aaa node and specified under vlan-range (default or specific range) on the wlan-gw interface. Accounting for DSM UEs includes accounting-start, accounting-stop, and interim-updates. Interim-update interval is configurable under vlan-range on wlan-gw interface. The username format to be included in RADIUS messages is configurable in the auth-policy and accounting-policy via the user-name-format command. By default, the username contains the UE MAC address, but can be configured to include the UEs MAC address and IP address, or circuit-id or DHCP vendor options. If authenticate-on-dhcp is enabled, then the IP address for the UE is not known before authentication, and, if the username is configured to contain both MAC and IP address, then only the MAC address is included.

The accounting-policy can be configured with attributes to be included in the accounting messages. The details of the attributes are covered in the 7450 ESS, 7750 SR, and VSR RADIUS Attributes Reference Guide. The attributes are included here for reference.

*A:Dut-1>config>aaa# info 
----------------------------------------------
  isa-radius-policy "isaRadiusPol1" create 
      user-name-format mac mac-format alu
     acct-include-attributes
           acct-delay-time
           acct-trigger-reason
           called-station-id
           calling-station-id
           circuit-id
           dhcp-options
           dhcp-vendor-class-id
           frame-counters
           framed-ip-addr
           framed-ip-netmask
           hardware-timestamp
           inside-service-id
           mac-address
           multi-session-id
           nas-identifier
           nas-port-id
           nas-port-type
           octet-counters        
           outside-ip
           outside-service-id
           port-range-block
           release-reason
           remote-id
           session-time
           subscriber-id
           ue-creation-type
           user-name
           wifi-rssi
           wifi-ssid-vlan 
        exit

The isa-radius-policy for auth/COA and accounting specifies the server selection method for the servers specified in the policy with respect to load-balancing and failure of one or more servers. The three methods implemented include:

  • direct

    Specifies that the first server is used as primary for all RADIUS messages, the second server is used as secondary (that is, used for all RADIUS messages if primary server fails), and so on.

  • round-robin

    RADIUS messages across accounting-sessions are distributed in a round-robin manner amongst the list of configured servers. All accounting messages for a given session are sent to the selected server for that session, until that server fails. If a server fails, then the sessions targeted to that server are distributed in a round-robin manner amongst the remaining servers. If the failed server comes back up, the sessions that were originally assigned to the failed server revert to the original server.

  • hash

    Server is picked via hash on UE MAC. The hash list consists of all configured servers that are up. If a server fails, then the UEs hashed to that server are re-hashed over the remaining servers that are up.

If a response is not received for a RADIUS message from a particular server for a configurable timeout value (per server), and the time elapsed because the last packet received from this RADIUS server is longer than this configured timeout value, then the server is deemed to be down. Periodically an accounting-on message is sent to a server that is marked as down, to probe if it has become responsive. If a response is received then the server is marked as up.

*A:Dut-1>config>aaa# info
isa-radius-policy "isaRadiusPol1" create
            nas-ip-address-origin system-ip
            password "6mNsKxvTe.0.nNCTIpGFcu.rr/qtdijazQ3ED8WAFfk" hash2
            user-name-format mac mac-format alu release-reason
            servers
                access-algorithm hash-based
                retry 3
                router "Base"
                source-address-range 81.1.0.1
                timeout sec 5 
                server 1 create
                    accounting port 1813
                    authentication port 1812
                    coa port 3799
                    ip-address 10.13.0.2
                    secret "3BmWbBfDO38hPY8DtLFn8bYDBaduy6w.ogeSUsouoHc" hash2
                    no shutdown
                exit
            exit
        exit 
----------------------------------------------
*A:Dut-1>config>aaa#

DSM data-plane

NAT on the anchor ISA is required for forwarding of traffic to/from a DSM UE. There is no UE state in the IOM/IMM for a DSM UE. The downstream forwarding is based on FDB lookup that should match a route corresponding to the NAT outside pool and get the downstream traffic to the right anchor ISA, where NAT is performed for the UE. The inside IP address assigned to the UE is the configured l2-aware-ip-address on the vlan-range (default or specific range) under wlan-gw interface. Therefore every UE corresponding to the default or specific vlan-range gets the same inside IP@. The NAT is L2-aware and uses UE MAC to de-multiplex.

IP filtering

Filtering based on protocol, destination IP, destination port or any combination is supported for traffic to and from the UE. The match entries and corresponding actions can be specified within the isa-filter which can be created in the config>subscr-mgmt context. The filter can be associated with a vlan-range (default or specific vlan-range) on wlan-gw interface, in which case all subscribers associated with the vlan-range is associated with an instance of this filter.

The supported filter actions include drop and forward. The first match causes corresponding action to be executed and no further match entries is executed. If there is no match, or no action configured for a match, configurable default action for the filter is executed. The filter can be overridden on a per UE basis via RADIUS access-accept or COA. The new VSA Alc-Wlan-Dsm-Ip-Filter is defined for specifying the per UE filter from RADIUS. The VSA is defined in the RADIUS guide.

A:system>config>subscr-mgmt# info
----------------------------------------------
                isa-filter  ‟foo” type dsm create
                    default-action forward
                    entry 1 create
                        action drop
                        match protocol udp
                            dst-ip 239.0.113.0/32
                            dst-port  eq  53
                        exit
                    exit
                    ipv6
                        default-action forward
                        entry 1 create
                            action drop
                            match protocol tcp
                                dst-ip 2001:db8::/120
                                dst-port  eq  80
                            exit
                        exit
                    exit
----------------------------------------------


*A:vsim>config>service>vprn# info
----------------------------------------------
 subscriber-interface "s1" create
      group-interface "g1" wlangw create
             wlan-gw
                   vlan-tag-ranges
                          range default
                               distributed-sub-mgmt                        
                                    dsm-ip-filter ‟foo”

                               exit
                          exit
                   exit
              exit
----------------------------------------------

HTTP redirect

DSM ISA filters allow for the specification of an HTTP Redirect action. Valid HTTP Request flows matching the entry are redirected using the specified URL. All other packets are dropped. The URL can be overridden by AAA authentication on a per UE basis, but this override applies to all redirect entries. The URL supports the $MAC, $IP, and $URL substitution variables.

The basic filter-based HTTP Redirect action can be combined with one-time redirect, where filter behavior has precedence. Traffic matching an entry with an http-redirect action is redirected using the specified URL. Traffic matching an entry with a forward action is redirected using the one-time URL and resets the one-time redirect override. One-time redirect is mutually exclusive to a dynamic URL override for filter-based redirection.

----------------------------------------------
isa-filter "redirect-example" type dsm create
    default-action forward
    entry 10 create
        match protocol tcp
            dst-port  eq  80
        exit
        action http-redirect www.example.org?mac=$MAC
    exit
    entry 20 create
        match protocol tcp
            dst-port  eq  8080
        exit
        action http-redirect www.example.org/alternate_port/?ip=$IP
    exit
exit
----------------------------------------------

Policing

Per UE policing for both ingress and egress direction is supported. Policers can be created in the config>subscr-mgmt>isa-policer context. The policers can be of type single-bucket (PIR) bandwidth limiting or dual-bucket (PIR and CIR) bandwidth limiting. Only policer action supported as permit-deny, non-conforming traffic is dropped, as opposed to marked out-of-profile. The administrative peak and committed rates and peak and committed burst sizes are configurable. For single-bucket bandwidth policers, CIR and CBS are not applicable, and only PIR and MBS are configurable.

*A:vsim>config>subscr-mgmt>isa-policer# info detail
----------------------------------------------
                    no description
                    action permit-deny
                    cbs 100
                    mbs 200
                    rate 1000 cir 500

The policers can be associated with a vlan-range (default or specific vlan-range) on wlan-gw interface, in which case all subscribers associated with the vlan-range is associated with an instance of these policers. These ingress and egress policers can be overridden on per UE basis via RADIUS access-accept or COA. The new VSAs Alc-Wlan-Dsm-Ingress-Policer and Alc-Wlan-Dsm-Egress-Policer are defined for specifying the per UE policers from RADIUS. The VSAs are defined in the 7750 SR-OS RADIUS Attributes Reference Guide. If the policers specified in access-accept are not found the message is dropped. If the policers specified in COA are not found, a NACK is sent back.

*A:vsim>config>service>vprn# info
----------------------------------------------
 subscriber-interface "s1" create
      group-interface "g1" wlangw create
             wlan-gw
                   vlan-tag-ranges
                          range default
                               distributed-sub-mgmt                        
                                    egress-policer "silver-egress"
                                    ingress-policer "silver-ingress"
                               exit
                          exit
                   exit
              exit
----------------------------------------------

Lawful Intercept (LI)

LI can be triggered for a DSM UE LI via CLI or RADIUS, and is performed post-NAT. Only routable encaps (IP/UDP/LI-shim) and IP-only mirror-dest are supported. A maximum of 2K DSM UEs per-chassis can be under LI simultaneously. LI mirror dest (service in which mirrored packets are injected) along with other required mirror information (mirror-dest type, encapsulation-type, ip-udp-shim, and encapsulation information, IP and UDP header information) is configurable. A DSM UE identified by its MAC address can be associated with the mirror destination (service in which mirrored packets for the host are injected) via the li-source command. For routable encapsulation (IP/UDP/LI-Shim), the session-id and transaction-id to be inserted in the LI-Shim are configured under li-source.

A:Dut-1>config>mirror# info 
----------------------------------------------
        mirror-dest 60000 type ip-only create
            encap
                layer-3-encap ip-udp-shim create
                    gateway create
                        ip src 1.1.1.1 dest 2.2.2.2
                        udp src 2048 dest 2049
                    exit
                exit
            exit
            no shutdown
        exit
 
----------------------------------------------
A:Dut-1>config>li# info 
----------------------------------------------
        li-source 60000
            wlan-gw
                dsm-subscriber mac 00:00:00:07:02:03
                    intercept-id 10000
                    session-id 20000
                exit
            exit
            no shutdown
        exit

LI can be enabled or disabled from RADIUS via inclusion of the Alc-LI-Action VSA in access-accept or COA. The Alc-LI-Destination VSA is required to indicate the mirror-dest service that the DSM UE under LI is associated with. The Intercept-Id and Session-Id for a DSM UE can be provided from RADIUS access-accept or COA via inclusion of Alc-LI-Intercept-Id and Alc-LI-Session-Id VSAs. These LI related VSAs are described in the 7450 ESS, 7750 SR, and VSR RADIUS Attributes Reference Guide.

Information for a specific li-source and its associated mirror-dest can be shown via CLI.

Data-triggered UE creation

Like data-triggered UE creation with ESM, a DSM UE can also be created based on data-triggered authentication discussed in Data-triggered subscriber creation. The decision to create ESM versus DSM UE is based on the value of RADIUS VSA Alc-Wlan-Ue-Creation-Type present in the access-accept message. The data-triggered authentication and UE creation if configured provides for WLAN-GW IOM redundancy. The DSM UE is created on the standby ISA based on successful data-triggered authentication. Also, inter-chassis redundancy is supported for DSM UE based on data-triggered authentication and is identical to ESM (as described in Data-triggered subscriber creation).

If an IPv6 data trigger is received for which the source IP address matches a SLAAC prefix that is already reassigned to another UE, the WLAN-GW takes the following actions:

  • allocates a new SLAAC prefix
  • immediately sends a Router Advertisement (RA) message including the following two prefixes:
    • A new SLAAC prefix is included with a regular preferred and valid lifetime, as provisioned for the session.
    • A SLAAC prefix is derived from the data trigger source IP address with the preferred and valid lifetime set to zero. This deprecates the prefix and expedites the UE to stop using it, as per RFC 4862.

Idle-timeout and session-timeout management

The per UE idle-timeout value can be provided in RADIUS access-accept or COA for a DSM UE in standard Idle-Timeout attribute. The minimum idle-timeout allowed is 150 seconds. The idle-timeout is enforced on the ISA for a DSM UE. If there is no data to/from a UE for up to idle-timeout value, the UE is removed and accounting-stop is sent. Subsequently, if a UE re-associates and connects to an open SSID on an AP, and has an IP address with a valid lease, then the first data packet from the UE triggers authentication. Successful authentication results in creation of DSM UE.

To improve idle-timeout behavior an optional SHCV check can be performed after the idle-timeout expires. This check verifies connectivity to all DHCP, DHCPv6 and /128 SLAAC addresses using ARP or NDP. While the check is performed for every address, the result is applied to the whole UE. The UE is only deleted when verification of all addresses fails. When at least one connectivity verification succeeds the UE and all of the allocated addresses are kept and the idle-timeout process is restarted.

The per UE session timeout value can be provided in RADIUS access-accept or COA in standard Session-Timeout attribute. The value is interpreted as an absolute value, and the UE is unconditionally deleted regardless of activity. The minimum allowed value for session-timeout is 300 seconds.

Operational commands

The following shows the command usage to dump information about UE under LI (only allowed to users with LI privilege).

A:Dut-1# tools dump li wlan-gw ue 
No sessions on Slot #2 MDA #1 match the query
======================================================================
Matched 2 sessions on Slot #2 MDA #2
=====================================================================
UE-Mac          : 00:00:00:07:02:03     Mirror Service  : 60000                
LI Intercept-Id : 10000                 LI Session-Id   : 20000                
---------------------------------------------------------------------
UE-Mac          : 00:00:00:07:02:08     Mirror Service  : 60000                
LI Intercept-Id : 42                    LI Session-Id   : 2013                 
--------------------------------------------------------------------
=====================================================================


A:Dut-1>show>li# li-source 60000
===============================================================================
Mirror Service
===============================================================================
Service Id       : 60000                Type          : ipOnly
-------------------------------------------------------------------------------
L3 encap type    : ip-udp-shim          Router        : Router: Base
                                        Direction bit : No
Primary gateway
Source IP        : 1.1.1.1              Dest IP       : 2.2.2.2
Source UDP port  : 2048                 Dest UDP port : 2049
===============================================================================
Local Sources
-------------------------------------------------------------------------------
Admin State      : Up                   
-------------------------------------------------------------------------------
WLAN Gateway LI sources
-------------------------------------------------------------------------------
MAC-Address                                            Intercept-Id Session-Id
-------------------------------------------------------------------------------
00:00:00:07:02:03                                      10000        20000
===============================================================================

Pool manager

To support allocations of unique IP addresses each ISA is assigned pools from a centralized pool manager on the CPM. The ISA can subsequently assign addresses from these pools to UEs, but this state is not synchronized back to the CPM. Different applications have different pools, for example, SLAAC and DHCPv6 IA_NA cannot share a single pool. To support Wholesale/Retail scenarios a pool-manager can be configured per subscriber interface.

The allocation of additional pools and freeing up unused pools is based on configurable high and low watermarks. When the usage level of all pools combined on an ISA reaches the high watermark, a new pool is allocated. When the usage level of a single pool reaches zero and the usage level of the other pools combined is below the low watermark, this pool is freed.

With redundancy, the pool manager signals the pools that were allocated to the failed ISA back to the new active ISA. These pools can no longer be used to allocate new addresses because allocations are lost. However, these can still be used to forward traffic based on data-triggered UE creation. This is supported both for IOM redundancy and Active/Standby WLAN-GW redundancy. The new active ISA also receives new pools that it can use for new allocations.

The pool manager uses DHCPv6 Prefix Delegation to allocate pools to the ISAs. Each ISA is represented by a separate DHCPv6 Client ID. These clients request fixed prefix sizes to accommodate up to 64K UEs. With Active/Standby redundancy the Pool Manager uses a DHCPv6 Lease Query Message to retrieve the prefixes that were allocated to the failed WLAN-GW. To identify the correct PD leases in the DHCPv6 server, a configurable virtual-chassis-name is added to the DHCPv6 client-id, this value should be identical on both WLAN-GWs and unique otherwise. The Pool Manager always sends out a DHCPv6 Relay message and supports up to eight DHCPv6 servers.

IPv4 pools are supported by encoding an IPv4 subnet into an IPv6 prefix. The least significant 32 bits of the prefix are treated as an IPv4 address and the allocated prefix-length is subtracted with 96 to obtain an IPv4 prefix length. It is recommended to use the special IPv6 prefix ‟::ffff:/96” to provision these pools.

A:system>config>subscr-mgmt>wlan-gw# info
----------------------------------------------
            virtual-chassis-identifier "wlan_gw_pair"
----------------------------------------------
A:system>config>service>vprn>sub-if>wlan-gw# info
----------------------------------------------
                pool-manager
                    watermarks high 85 low 66
                    wlan-gw-group 1
                    dhcpv6-client
                        server 2001:db8::1
                        lease-query max-retry 2
                        slaac
                            pool-name "pool_ue_pd_v6_slaac"
                            no shutdown
                        exit
                        ia-na
                            pool-name "pool_ue_pd_v6_dhcp6"
                            no shutdown
                        exit
                        dhcpv4-nat
                            pool-name "pool_ue_pd_v6_dhcp4_nat"
                            no shutdown
                        exit
                    exit
                exit
----------------------------------------------

DHCPv6 and SLAAC

DHCPv6 and SLAAC support can be configured per VLAN range. Authentication can be triggered by a Router Solicit, DHCPv6, or DHCP packet but is only triggered only one time per UE. Each UE can be assigned a unique DHCPv6 IA_NA address (/128) or SLAAC prefix (/64) from the ISA pools. The IPv6 pools are installed by the centralized pool manager. SLAAC privacy extensions are supported and up to three /128 SLAAC addresses can be learned via either Duplicate Address Detection or upstream data. Wholesale/retail is supported (IPv6 only) both by RADIUS and per vlan-range CLI, the applicable pool is selected from the retailer service. ESM and DSM IPv6 are not supported in the same vlan-range context.

A:system>config>service>vprn>sub-if>grp-if>wlan-gw>ranges>range# info
----------------------------------------------
                                ...
                                authenticate-on-dhcp
                                ...
                                dhcp6
                                    active-preferred-lifetime hrs 1
                                    active-valid-lifetime hrs 1
                                    no shutdown
                                exit
                                slaac
                                    active-preferred-lifetime hrs 1
                                    active-valid-lifetime hrs 1
                                    no shutdown
                                exit
                                ...
----------------------------------------------

Configuration of other DHCPv6/SLAAC parameters, such as server DUID and RA flags is taken from the wlan-gw group-interface configuration. For DSM only the configuration of the wlan-gw group-interface applies, the retailer interface cannot override this configuration.

A:system>config>service>vprn>sub-if>grp-if>ipv6# info
----------------------------------------------
                        router-advertisements
                            other-stateful-configuration
                            prefix-options
                                autonomous
                            exit
                        exit
                        dhcp6
                            proxy-server
                                server-id duid-en string "example_duid"
                            exit
                        exit

A subset of DHCPv6 options retrieved by the pool-manager in the PD process is reflected in DHCPv6 toward the client. For IA_NA leases these are included in the associated DHCPv6 messages. For SLAAC allocations, the DNS option can be reflected in the Router Advertisement and all options can also be reflected in a stateless DHCPv6 Information Reply message.

When using a captive portal, different valid/preferred lifetimes can be configured for authenticated and un-authenticated UEs. The DHCPv6 lease time is equal to the applied valid-lifetime and can be extended via the regular renew process. SLAAC lifetime is equal to the applied valid-lifetime and is extended when sending an RA including the SLAAC prefix. To avoid infinite SLAAC allocations, when sending an unsolicited RA, SHCV is performed for all learned /128 addresses. If SHCV fails for all addresses, the unsolicited RA is not contained the SLAAC prefix and the SLAAC lifetime is not extended.

In redundancy scenarios the new active ISA migrates the leases in the old pools as soon as possible to a lease in the new pools. For SLAAC this is done by sending an unsolicited RA to deprecate the old prefix (lifetimes 0) and include a new prefix. For DHCPv6 this is done during the first Renew, that again deprecates the old address (lifetimes 0) and include a new address in the same IA.

AA support

To support Application Assurance (AA) with DSM, an AA group must be linked to a WLAN-GW group. If AA is only required for a subset of UEs, you can configure an oversubscription factor. With an oversubscription factor of N, each AA ISA or ESA‑VM can serve up to N WLAN-GW ISAs or ESA‑VMs respectively.

When using oversubscription, the maximum number of AA-enabled UEs per the WLAN-GW ISA or ESA-VM is calculated as the maximum number of UEs for that ISA or ESA-VM divided by the oversubscription factor.

You can enable AA per UE by provisioning an application profile to the UE. You can provision a default profile under a VLAN range, or a specific profile can be signaled using RADIUS.

When an AA ISA or ESA‑VM fails, another AA ISA or ESA‑VM respectively takes over, if one is available with enough AA resources left to cover the linked BB ISA or ESA‑VM. If no AA ISA or ESA‑VM is available, the system forwards traffic without applying the AA functionality. This mechanism only requires configuration of the primary AA ISA or ESA‑VM; it does not require backup AA ISAs or ESA‑VMs.

See the 7450 ESS, 7750 SR, and VSR Multiservice ISA and ESA Guide for more information about how to configure AA.

Volume quota enforcement

Volume quota can be provided per UE using the RADIUS attribute Alc-Credit-Control-Quota. For DSM, the time quota of the attribute is not supported and must be zero. The quota categories are non-configurable and must be either soft or hard. Upon exhaustion of hard quota the UE is immediately disconnected.

The following non-configurable quota categories are supported:

  • hard quota

    When a hard quota is exhausted, the UE is immediately disconnected.

  • soft quota

    When a soft quota is exhausted, the WLAN-GW can apply several actions:

    • Send a triggered RADIUS Accounting Interim Update with the reason WLAN-Quota-Exhausted, if enabled under the configure aaa isa-radius-policy name acct-update-triggers soft-quota-exhausted context.

    • Apply a filter configured under the vlan-tag-ranges range range distribute-sub-mgmt soft-quota-exhausted-filter context. The filter replaces any previous filter applied to the UE. If the soft quota is extended by a CoA message, the filter is reverted to the previously applied filter for that UE.

Both soft and hard quotas can be independently extended by means of CoA messages, using the same attribute. Quotas received in a CoA message are only enforced from that moment onward and none of the UE traffic before the CoA message counts toward the new quota. This supports flexible combinations of hard and soft quotas, for example:

  • Apply soft quota close to hard quota to offer some grace period before the session is terminated. During this grace period, the UE is notified when nearing quota exhaustion using an HTTP redirect installed by the soft-quota-exhausted-filter command and can buy new credit. After the UE buys new credit, a CoA message updates both hard and soft quota.

  • Apply hard quota as the real limit but use soft quota to automatically trigger accounting updates instead of rely on periodic interim updates; for example, for each 5% of volume consumed. Upon each interim update, a CoA message is sent that resets only the soft quota and generates a new report.

  • Apply hard quota as the real limit but use the soft-quota-exhausted-filter command (configure service ies/vprn subscriber-interface group-interface wlan-gw vlan-tag-ranges range distributed-sub-mgmt) to redirect to an advertisement page, for each amount of volume consumed. After the advertisement has been shown, a CoA message extends the soft volume to remove the filter again.

By default, quota is enforced on the combination of upstream and downstream traffic. This can be changed to only upstream or only downstream using the volume-quota-direction command in the vlan-tag-ranges range range distribute-sub-mgmt volume-quota-direction context.

Enhanced Subscriber Management

Authentication

The solution supports multiple authentication mechanisms. Type of authentication support depends on the Wi-Fi AP, UE capabilities and customer preference. In case of 802.1x/EAP capable Wi-Fi APs, supporting secure SSIDs via 802.11i/WPA2, various EAP based authentication such as SIM/uSIM based (SIM/AKA/AKA’), TTLS, PEAP, certs, and so on, are supported. The solution also supports web-portal based authentication with or without WISPr client on the UE. EAP and portal authentication works independent of the type of connectivity from the AP (tunneled or native IP).

The SR OS WLAN-GW uses the IPoE session concept to authenticate and manage UEs in ESM. Every WLAN-GW group interface uses a pre-defined default ipoe-session-policy that cannot be changed or disabled. The contents of the default policy also cannot be changed and always uses sap and mac as session-key. The ipoe-session session-timeout can optionally be ignored in a wlan-gw context. This is to support closed SSID authentication where the session-timeout is relative to the last re-authentication while for ipoe-session the timeout is absolute to the start of the session.

It can be useful to identify the AP and the SSID to which a UE is connected. Therefore, the AP MAC and SSID name can be learned as follows:

  • From the called-station-id as defined in RFC 3580, Secure/Multipurpose Internet Mail Extensions (S/MIME) Version 3.1 Certificate Handling

  • From DHCP circuit-Id or DHCPv6 interface-ID, if those options use the format specified below

  • From ARP or ND over GRE as specified in section 11.10. This only identifies the AP MAC, not the SSID

  • From the L2TPv3 cookie as specified in section 11.22. This only identifies the AP MAC, not the SSID

The format used for DHCP(v6) is AP-MAC;SSID-STRING;SSID-Type, where the AP-MAC should contain the AP MAC address in colon separated format (xx:xx:xx:xx:xx:xx), the SSID string should not contain the ‟;” delimiter and the SSID type is a single character ‟s” (secure) or ‟o” (open).

For example, if AP-MAC is ‟00:10:A4:23:19:C0”, SSID is ‟SP1-Wi-Fi”, and SSID-type is secure, then the value of circuit-id or interface-id would be the string ‟00:10:A4:23:19:C0;SP1-wifi;s”.

EAP-based authentication

In this model the Wi-Fi AP supports a RADIUS client and originates RADIUS messages based on 802.1x/EAP exchange with the UE. It sends EAP payload in RADIUS messages toward the RADIUS server or RADIUS proxy. 7750 WLAN-GW can be configured as a RADIUS proxy for the Wi-Fi APs. The Wi-Fi AP should be configured with the IP address of the RADIUS proxy, and should send authentication and accounting messages non-tunneled, natively routed to the RADIUS proxy. See EAP authentication call flow with WLAN-GW RADIUS proxy.

The RADIUS proxy function allows 7750 SR to look at the RADIUS authentication and accounting messages and create or update corresponding subscriber state. RADIUS proxy transparently forwards RADIUS messages between AP (authenticator) and the AAA server. The access-request message contains standard RADIUS attributes (including username), and the EAP payload. Standard authentication algorithms negotiated with EAP involve multiple round-trips (challenge/response) between AP (and UE) and the AAA server.

After authentication is complete, AAA server passes back subscriber related configuration parameters as well as the computed session keys (Pairwise Master Key (PMK)) for 802.11i to the AP. These keys are encrypted using shared secret between AP (authenticator) and the AAA server. 7750 SR WLAN-GW can optionally cache authentication information of the subscriber from access-request and access-accept messages. The cached information allows local authorization of subsequent DHCP messages from the UEs behind the AP against the cached state on the 7750 SR RADIUS proxy and avoids another trip to the RADIUS server.

Figure 8. EAP authentication call flow with WLAN-GW RADIUS proxy
RADIUS proxy
Note: See "WiFi Aggregation and Offload — Basic Secure SSID with Distributed RADIUS Proxy" in the 7450 ESS, 7750 SR, and VSR Triple Play Service Delivery Architecture Advanced Configuration Guide for Classic CLI for information about advanced configurations.

RADIUS proxy can be configured per service router (base or VPRN). The proxy acts as a server toward the Wi-Fi AP RADIUS clients, and as a client toward RADIUS servers. Therefore, both client and server parts of the RADIUS proxy need to be configured. The attribute from access-request or response message that serves as the key for the cache is configurable. The key configuration is mandatory for enabling the cache. Commonly the key is the MAC address of the UE, which is available in subsequent DHCP request, and used to locate the cache entry. The UE’s MAC address is typically available in the Calling-station-Id attribute (31) in the RADIUS access-request message from the AP. The proxy can be configured for both authentication and accounting. The RADIUS server policies referred by RADIUS proxy are configured under ‟aaa” context. If caching is enabled in the RADIUS proxy, the subscriber attributes returned in access-accept are cached. These can include 802.1x credentials/keys, IP address or pool, DNS information, default gateway information, retail-service-id, SLA-profile, filter parameters, charging information, session keys (MS-MPPE-RECV-KEY, MS-MPPE-SEND-KEY) and so on. If subsequent DHCP DISCOVER is not received within the configured timeout, the cache entry is removed.

The following output displays a RADIUS proxy configuration.

config>service>ies>
config>service>vprn>
     description "Default Description For VPRN ID 50"
        interface "listening_radius_server" create
          address 10.9.9.9/32
          loopback
        exit

     radius-proxy
         server "radius_proxy" purpose accounting authentication create
             cache
                 key packet-type request attribute-type 31
                 timeout min 5
                 track-accounting stop interim-update accounting-on accounting-off
                 no shutdown
             exit
             default-accounting-server-policy "radius_acct_server_policy"
             default-authentication-server-policy "radius_Auth_server_policy"
             interface "listening_radius_server"
             load-balance-key attribute-type 102 vendor 5
             secret "AQepKzndDzjRI5g38L3LbbN3E8qualtn" hash2
             send-accounting-response
             no shutdown
         exit

RADIUS proxy — server load-balancing

RADIUS proxy can be configured for load-balancing to multiple authentication and accounting servers. Load-balancing can be round-robin or hash-based and is configured via access-algorithm under RADIUS policy. With round-robin the first RADIUS request is sent to the first server, the second request to the second server and so on. With hash, it is possible to load-balance subscribers across a set of servers. Based on the configured hash key, configured in the RADIUS proxy, it can be ensured that all RADIUS messages for a single subscriber are sent to the same server. The hash key can include any specified standard or vendor-specific RADIUS attribute. An example is calling-station-id which contains subscriber’s MAC address).

If the hash lookup causes the request to be sent to a server that is currently known to be unresponsive, a second hash lookup is performed that only takes the servers into account that are not known to be unresponsive. This is done to maximize the likelihood that all requests end on the same server. If all configured servers are known to be unresponsive, the RADIUS proxy falls back to the round-robin algorithm with the starting point determined by the first hash lookup to maximize the chance of getting any response to the request.

The following output displays a RADIUS server and policy configuration for servers referred from the RADIUS proxy.


config>service>vprn
   radius-server
      server "radius_server" address 10.100.100.2 secret "9OkclHYDDbo9eHrzFmuxiaO/LAft3Pw" 
                             hash2 port 1812 create
      exit
   exit

config>aaa
   radius-server-policy "radius_server_policy" create
      servers
         router 50
         access-algorithm hash-based
         source-address 10.1.1.1
         timeout min 1
         hold-down-time 2
         server 1 name "radius_server"
      exit
RADIUS proxy — cache lookup

Local-user-database can be programmed to associate a host match with the RADIUS proxy cache instance. The host-match criterion is configurable, based on a subscriber attribute from the DHCP request.

The following output displays a RADIUS proxy cache lookup configuration.

config>subscriber-mgmt
   local-user-db "radius_ludb" create
       ipoe
           match-list service-id 
           host "default" create
           auth-policy "auth_policy_1"
           match-radius-proxy-cache
              fail-action continue
              match mac
              server router 50 name "radius_proxy"
           exit
              no shutdown
        exit
        no shutdown
    exit     
exit

If caching is enabled in the RADIUS proxy, then the actions on receiving DHCP message for the authenticated client includes the following:

  • A host lookup is done in the local-user-database to find the RADIUS proxy cache for the subscriber.

  • The field used to lookup the cache is configurable. It can include circuit-id or remote-id (present in sub-option in DHCP option-82), MAC@ or one of the other options in the DHCP packet. If a match is not found, the configured fail-action is executed. The default match field is MAC@. If the configured fail-action is ‟drop”, the DHCP DISCOVER is dropped. If the configured fail-action is ‟continue”, then the ESM host creation proceeds based on the authentication policy configured under the group-interface on which the DHCP packet is received.

  • If a match is found, the parameters from original authentication accept in the cache are used to create the ESM host. If the group-interface is wlan-gw, then the ESM host is associated with the wlan-gw tunnel the (AP’s WAN IP@) and corresponding AP (MAC@ from the called-station-id in the authentication state).

RADIUS proxy — accounting

An ESM accounting-start is generated after the ESM host is created on successful authorization of DHCP against cached authentication state, and IP@ allocation is complete. The accounting-start contains information from locally cached 802.1x/EAP authentication such as calling-station-id, called-station-id, NAS-port-id, Subscriber-profile, SLA-profile, NAT port range for subscriber-aware NAT and so on.

If RADIUS proxy is configured as an accounting proxy in addition to authentication proxy, then the RADIUS proxy transparently forwards the accounting messages to the authentication servers referred from the RADIUS proxy and can also load-balance. If caching is enabled, then the proxy can be configured to also track and locally act on the accounting messages, while still transparently forwarding these messages. The possible actions if accounting messages are tracked include the following:

  • Accounting-start

    The Wi-Fi AP RADIUS client generates an accounting-start when a UE has successfully authenticated and associated with the AP. In cases where after mobility, the new AP does not re-authenticate because of key caching. accounting-start can be used as a mobility trigger on the WLAN-GW. Also, in cases where a UE associates with a single AP but pre-authenticates with multiple APs in range, tracking mobility based on authentication can falsely associate a UE with incorrect AP. Mobility tracking based on authentication can be disabled via CLI (no track-authentication under radius-proxy cache), and instead be performed based on accounting-start. On receiving accounting-start, the RADIUS proxy on WLAN-GW finds the corresponding ESM host based on the calling-station-id attribute (typically the MAC@) of the subscriber) in accounting-start and associates the UE with the RADIUS client (for example, Wi-Fi AP).

  • Accounting-stop

    The Wi-Fi AP RADIUS client generates an accounting stop if it detects the UE has disassociated or is deleted because of inactivity or session timeout. The RADIUS proxy finds the corresponding ESM host based on the calling-station-id (typically the MAC@) of the subscriber. Note that if the called-station-id is filled out this must also match with what is currently stored as a security measure. When a UE moves the called-station-id should get updated and therefore an accounting-stop from a previous AP cannot delete this UE anymore.

  • The ESM host is deleted, an ESM accounting-sop message is sent, and the accounting-stop message from the AP is forwarded to the accounting-server.

  • Accounting-ON or Accounting-OFF

    This would be received from the AP if the AP has restarted. The RADIUS proxy finds all the impacted subscribers for the AP based on the called-station-id attribute (the AP’s MAC@) in the accounting message and delete all the corresponding ESM hosts.

  • Interim Accounting Updates

    If the client moves and re-associates with a new AP, the RADIUS client in the new AP generates interim-update. The RADIUS proxy locates the impacted ESM host and update its state to point to the new AP’s MAC@ (as available in called-station-id in the accounting message). The ESM interim-updates to accounting servers are sent on scheduled interval configured in accounting-policy, but with the updated information from the interim updates received from the AP.

Portal authentication

For SSIDs without 802.11i/WPA2-based key exchange and encryption, it is common to authenticate the user by directing user’s HTTP traffic to a portal, where the user is prompted for its credentials, which are verified against a subscriber database. The backend can optionally remember the MAC@ and subscriber credentials for a set time period such that subsequent logins of the user do not require portal redirection. Some UEs support a client application (aka WISPr client), which automatically posts subscriber credentials on redirect, and parse HTTP success or failure response from the portal server.

7750 WLAN-GW uses existing http-redirect action in IP filter to trigger redirect port-80 traffic. In case of open SSID, on receiving DHCP DISCOVER, MAC based authentication is performed with the RADIUS server as per configured authentication policy. The SLA-profile returned from RADIUS server in authentication-accept (or the default SLA-profile) contains the filter with http-redirect. Redirect via HTTP 302 message to the UE is triggered from the CPM. After the user posts its credentials, RADIUS server generates a CoA-request message removing the http-redirect by specifying an SLA-profile without redirect action. If the portal authentication fails, the RADIUS server generates a disconnect-request message to remove the ESM host. In case of wlan-gw tunnel from the AP, the DHCP messages and data are both tunneled to the WLAN-GW. See Portal authentication for open SSIDs.

Figure 9. Portal authentication for open SSIDs

The following output displays a portal authentication for open SSIDs configuration example.

config>subscriber-mgmt
      sla-profile "portal-redirect" create
          ingress
             ip-filter 10
          exit
      exit
   exit

system>config>filter   
   ip-filter 10 create
       entry 1 create
            match protocol udp
                dst-port range 67 68 
            exit 
            action forward
       exit
       entry 2 create
           match protocol tcp
               dst-port eq 80 
           exit 
           action http-redirect "http://www.google.ca"
       exit
   exit
exit
                    

It is possible to view the subscriber HTTP redirect statistics by using the show service id id subscriber-hosts statistics command. The statistics are captured per host and supports both IPv4 and IPv6. This command is only supported from CPM5 and up and SR-e platforms.

AA-based portal redirection

An application profile can be provided using RADIUS to be used during portal authentication. The WLAN-GW ISA redirects all traffic to a linked AA ISA, where all AA functionalities can be used to enable a more extensive portal redirect. The WLAN-GW redirect and filter are completely bypassed, but the UE is kept in a portal authentication state. The UE can subsequently be promoted to DSM or ESM with a CoA as with regular portal functionality. When promoting to DSM, AA is disabled unless a DSM application profile is provisioned using configuration or RADIUS.

See AA support for more information about enabling AA functionality for a WLAN-GW.

Address assignment

The address to the UEs can be assigned via local DHCP server from locally defined pools, or from RADIUS server via local DHCP proxy, or from an external DHCP server. Subscriber-interface and group-interface are configured as part of normal ESM configuration. In the case of wlan-gw, the group interface is wlan-gw enabled. Subnets on the subscriber interface are used for the pools from which the DHCP local server assigns addresses to UEs.

The following output displays an address assignment configuration example.

config>service>vprn       
    dhcp  
       local-dhcp-server "dhcp" create    #### create local DHCP server
           pool ‟1” create                #### define Pool
               options
                   dns-server 10.8.8.8 8.8.4.4
                   lease-time min 5
               exit
               subnet 203.0.113.255/30 create   
                  options
                     subnet-mask 239.255.0.0
                     default-router 10.203.254.181
                  exit
                  address-range 128.203.254.182 128.203.254.183 
               exit
             exit
         exit
     exit
             
    interface "DHCP-lb" create          #### loopback interface with DHCP server
        address 10.1.1.1/32
        local-dhcp-server "dhcp"
        loopback
    exit 
               
    subscriber-interface "sub-int" create          #### subscriber interface
         address 172.31.235.235/30                #### Subnets out of which UE  
         address 172.31.245.245/16                ######  addresses are allocated.
         group-interface "group-int" wlangw create
             sap-parameters
                 sub-sla-mgmt
                   def-sla-profile "sla_def"
                   def-sub-profile "sub_def"
                   sub-ident-policy "sub_ident"
                 exit
              exit
         exit
         dhcp
             proxy-server
                 emulated-server 10.10.0.1   #### proxy to get IP address from AAA
                 lease-time min 5           #### or from DHCP server. Can provide   
                 no shutdown        #### split lease (shorter lease towards client, 
              exit                 #### and longer lease towards AAA or DHCP server.
              no option                       
              server 10.1.1.1                #### DHCP local server           
                  trusted
                  lease-populate 32000
                  gi-address 172.31.245.245
                  user-db "radius_ludb"      #### LUDB for proxy cache co-relation
                  no shutdown
               exit
          exit

Wholesale

With EAP the AAA server can look at the realm from the user credential (IMSI) in authentication request and appropriately provide the service context in retail-service-id, for the ESM host corresponding to the UE.

For open SSID, the decision can be made by the AAA server based on the SSID, as learned by any of the methods described in Authentication.

The SSID is passed to the AAA server in initial MAC based authentication on DHCP DISCOVER. The retail-service-id can be returned in access-accept. This assumes the AP broadcasts unique SSID per retail provider and inserts it in Option82 as a DHCP relay-agent. As an alternative to SSID in option-82, the AP can insert a unique dot1Q tag per retail provider, before tunneling the Ethernet frame, using single GRE tunnel per AP to the WLAN-GW. 7750 supports configuring a map of dot1Q tags to retail-service-id. Therefore, the determination of the retail provider for the subscriber can be made in the data plane when DHCP is received, and the subscriber state can be created and processed in the right service context.

The following output displays a wholesale configuration example.

config>service>ies>
config>service>vprn>
subscriber-interface <ip-int-name> 
group-interface <ip-int-name> wlangw
wlan-gw
[no] router (base | <vprn-id>) # tunnel service context
[no] wlan-gw-group <group-id>
....snip
vlan-tag-ranges # Precedence for retail-service-id: 
# RADIUS, vlan-retail-service-map, default-retail-svc 
  [no] vlan start <start-tag> end <end-tag> retail-svc-id <svc-id>
  [no] default-retail-svc-id
exit
exit
exit

3G/4G interworking

The WLAN-GW supports 3G/4G interworking based on a per-UE GTP tunnel from WLAN-GW to the mobile packet core (GGSN or P-GW). For more details on the GTP uplink setup, see the GTP section. The bridged Wi-Fi AP connectivity with the WLAN-GW can be WLAN-GW-based (soft-tunnel/l2-ap), or it can be a native Layer 2 (regular group-interface).

Signaling call flow

The decision to setup a GTP tunnel for a subscriber or locally breakout subscriber’s traffic is AAA based and received in authentication response. If the traffic is to be tunneled to the PGW or GGSN, the signaling interface or PGW/GGSN interface would be provided via AAA. Absence of these attributes in the authentication response implicitly signifies local-breakout.

GTP setup with EAP authentication

After the EAP authentication completes as described in the section on authentication, the RADIUS proxy caches the authentication response, including any attributes related to GTP signaling. Subsequently DHCP is initiated from the UE. On receiving DHCP DISCOVER, the RADIUS proxy cache is matched to get the AAA parameters related to the UE from the original authentication response. If PGW/GGSN (mobile gateway) IP address is not present in cached authentication, DNS resolution as described in section 1.2 is initiated for the WLAN APN obtained from AAA (in the cache) or for locally configured APN in the service associated with the UE. The DNS resolution provides a set of IP addresses for the mobile gateways. The GTP tunnel setup is attempted to the selected mobile gateway. The IP address provided by PGW/GGSN in the GTP response is returned in DHCP offer to the UE. The WLAN-GW acts as a DHCP to GTP proxy. The WLAN-GW is the default-GW for the UE. Any packets from the UE are then GTP tunneled to the mobile gateway. If the UE requests an IP address (for which it may have an existing lease on one of its interface) via DHCP option 50 in the DHCP request, then WLAN-GW sets the ‟handover bit” in the GTP session create message, and indicates the requested address in the PDN Address Allocation (PAA) field. This allows the PGW to look for existing session corresponding to the signaled IMSI and APN (with potentially different RAT-Type) and return its existing IP address in session create response. The old session and bearer is deleted by the PGW. The signaling of ‟handover bit” is supported with S2a and S2b (Release 10.0 and beyond). The IP address cannot be preserved over the Gn interface. The call flow in Inter WLAN-GW mobility based on data-triggered authentication and subscriber creation shows basic GTP setup (with S2a), the output provided on Inter WLAN-GW mobility based on data-triggered authentication and subscriber creation shows IP address preservation across inter-access (WIFI <-> 4G) moves.

DHCP release or lease timeout on WLAN-GW results in deletion of the GTP tunnel corresponding to the UE. The session or PDP context deactivation from PGW/GGSN also results in removal of the GTP state for the UE and the corresponding ESM host on WLAN-GW. Only the default bearer (or primary PDP context) for single default APN is handled over Wi-Fi. GTP path-management messages (echo request and reply) are supported. Mandatory IEs are supported in GTP signaling. Hard coded default values are signaled for QoS and charging related IEs. For GTPv2, the bearer is signaled as non-GBR bearer with QCI value of 8, and MBR/GBR values of 0. APN-AMBR default values signaled are 20 Mb/s / 10 Mb/s downstream/upstream. For GTPv1, reliability and priority classes default to ‟best-effort”, allocation/retention priority defaults to 1, and the default peak-rate corresponds to class 9 (bit-wise 1001) which is slightly over 2 Mb/s. Charging characteristics IE which contains a 16 bit flag defaults to 0. In the future, RADIUS returned values or locally configurable values is signaled in QoS and charging IEs.

The IP address is returned in the create PDP context response or Create session response. The DNS server addresses for the UE are returned in IP control protocol (IPCP) option in a PCO IE in the response. The default gateway address provided to the UE in DHCP is auto-generated algorithmically on the WLAN-GW from the IP address returned by the PGW/GGSN for the UE. The Wi-Fi AP is required to provide a split-horizon function, where there is no local switching on the AP, and all communication to/from any AP is via WLAN-GW. The WLAN-GW implements proxy-ARP and forwards all received traffic from the UE into the GTP tunnel. In the future, the default-GW address to be returned to the UE could be obtained in a PCO from the PGW/GGSN. The GTP-U processing of data packets is done in the IOM.

Location notification in S2a

This feature adds support on WLAN-GW for reporting UE’s WLAN location (TWAN Identifier IE) and cellular location (ULI IE) over S2a interface to PGW and UE’s cellular location (ULI IE) to GGSN (over Gn interface). Location information is useful for charging on PGW/GGSN.

WLAN location over S2a

The WLAN location information consists of the TWAN Identifier IE as described in 29 274 V11.6.0 (2013-04) and is sent in GTPv2 ‟create session request” message. If present, this IE carries BSSID (MAC address of the AP) and the SSID. WLAN-GW learns the AP’s MAC@ from calling-station-id attribute in the RADIUS messages from the AP (both authentication and accounting messages) or from circuit-id in DHCP DISCOVER or REQUEST messages. The IE is only sent at session creation time. Therefore, it reports location on initial attach, on handover from LTE to Wi-Fi, and on AP mobility across WLAN-GWs. Mobility across APs anchored on the same WLAN-GW does not result in location update. 3GPP Release 11 does not define location update mechanism for S2a.

By default, location is not reported. It can be enabled with CLI.

config>subscr-mgmt>gtp
   peer-profile "pgw-west-mn01"
      [no] report-wlan-location
Cellular location over S2a

The ‟User Location Info” IE is included in ‟Create Session Request and is described in 3GPP TS 29.274 version 8.1.1 Release 8. The encoding for individual location identifiers (CGI, SAI, RAI, TAI, and ECGI) is also defined in the same reference (as shown in User location information).

Figure 10. User location information

The AP’s MAC@ and IP@ are provided to AAA server in RADIUS messages during EAP authentication and accounting. If AAA provides the cellular location (corresponding to this AP) in 3GPP attribute 3GPP-User-Location-Info in access-accept, and location reporting is enabled via CLI. The ULI IE is included in GTPv2 ‟create session request”. The 3GPP-User-Location-Info attribute is described in 3GPP TS 29.061 v9.3.0.

Cellular location over Gn interface

The ‟User Location Info” IE (as shown in User location information IE) can be included in create-pdp-context message as described in 3GPP TS 29.060 V10.1.0. The geographic location type field describes the type of location included in the ‟Geographic Location” field that follows. The location can be CGI (cell global identification), SAI (service area identity), or RAI (routing area identity). The formats for these location identifiers are defined in the same reference 3GPP TS 29.060 V10.1.0.

Figure 11. User location information IE

AP MAC address and SSID is reported to AAA (including changes on mobility). AAA can then specify the ULI IE contents based on static mapping of AP’s MAC address to one of the cellular location types (CGI, SAI or RAI). AAA should provide the cellular location in 3GPP attribute 3GPP-User-Location-Info (below) in access-accept. The attribute is described in 3GPP TS 29.061 v9.3.0.

In case a UE moves to a different WLAN-GW, UE is authenticated based on data-trigger. In this case, the AAA server can provide the WLAN location (AP’s MAC@ and SSID) in called-station-ID attribute and cellular location in 3GPP-User-Location-Info attribute. The WLAN location is then encoded in TWAN identifier in ‟create session request” message, and the cellular location is encoded in the ULI IE.

Operational support

The following command shows state of location reporting (enabled/disabled).

*A:Dut-C>config>subscr-mgmt>gtp>peer-profile$ /show subscriber-mgmt gtp 
peer-profile "test"

====================================================================
GTP peer profile "test"
====================================================================
Description                 : (Not Specified)
Retransmit timeout (s)      : 5
Retransmit retries          : 3
Keepalive interval (s)      : 60
Keepalive retries           : 4
Keepalive retry timeout (s) : 5
Time to live                : 255
Interface type              : s2a
Charging char home UE       : (None)
Charging char roaming UE    : (None)
Session hold time (s)       : 30
Report WLAN location        : enabled
Last management change      : 02/21/2014 16:31:12
GGSN uplink GBR (Kbps)      : 5000
GGSN uplink MBR (Kbps)      : 5000
GGSN downlink GBR (Kbps)    : 2000
GGSN downlink MBR (Kbps)    : 2000
GGSN Alloc/Retention Prio   : 1
GGSN last management change : 02/19/2014 17:31:55
PGW uplink GBR (Kbps)       : 0
PGW uplink MBR (Kbps)       : 0
PGW downlink GBR (Kbps)     : 0
PGW downlink MBR (Kbps)     : 0
PGW Alloc/Retention Prio    : 1
PGW Qos Class ID            : 8
PGW last management change  : 02/19/2014 17:31:55
=====================================================================

CGN on WLAN-GW

Both LSN and Layer 2–aware NAT for Wi-Fi subscribers over wlan-gw tunnels is supported. NAT on WLAN-GW is only supported for locally terminated subscribers and not for GTP tunneled subscribers. NAT can be performed on the same set of ISAs that are used for WLAN-GW functions, by referring to the WLAN-GW ISA group from NAT configuration. Alternatively, dedicated set of ISAs can be used for NAT function by creating and referencing a separate NAT-group. Configuration related to LSN and Layer 2–aware NAT is provided in the 7450 ESS, 7750 SR, and VSR Multiservice ISA and ESA Guide.

Lawful Intercept on WLAN-GW

Mirroring traffic for Wi-Fi subscribers to a mediation device, when the subscriber is under legal intercept is supported. The mirroring function is performed on the anchor IOM where the subscriber is anchored. Both Ether and IP-only mirror is supported. With Ether mirror, VLAN tags which are part of internal SAP between ISA and IOM, are included in the mirrored Ethernet frame of the subscriber. IP-only mirror includes the IP header and the payload. Conventional IP-only mirror service can be used with direct p2p or MPLS (for remote mirroring) connection to the mediation device. Routable-encapsulation is also supported. Both IP/UDP encapsulation with optional shim-header for subscriber correlation on the mediation device, and IP/GRE encapsulation is supported with routable-encapsulation of mirrored data. LI can be triggered via CLI, SNMPv3 or RADIUS, as supported with ESM. RADIUS triggered LI can be via LI related VSAs in access-accept or in CoA. The CoA is keyed on accounting-session-id. LI is supported for both local and GTP tunneled subscribers.

Existing LI support with ESM is described in the 7450 ESS, 7750 SR, 7950 XRS, and VSR OAM and Diagnostics Guide.

Tunnel level egress QoS

Downstream traffic can be subjected to aggregate rate-limit per tunnel or per tunnel and per retailer combination (in case of wholesale). Typically a unique SSID is used per retailer for wholesale on the AP and is reflected via unique dot1Q tag. With a wlan-gw tunnel per AP, the tunnel encapsulation is performed on the tunnel ISA. The downstream traffic on the tunnel IOM is received over B-VPLS from the anchor IOM, and is MAC-in-MAC (802.1ah) encapsulated. I-SID in the packet represents the GRE tunnel or tunnel and retailer combination. SAP-egress QoS policy defining queues (with rates), and FC to queue mapping, can be specified under the wlan-gw interface. This policy is applicable to all tunnels (or tunnel and SSID combinations) associated with the wlan-gw interface and is attached to corresponding I-SIDs on the B-VPLS SAP. Traffic is shaped into these queues based on configured queue rates. An aggregate rate-limit applied across queues on an I-SID (representing tunnel or tunnel and retailer combination) can be configured under the wlan-gw interface (represented by the wlan-gw node under the group-interface configuration). The aggregate rate-limit works in conjunction with a port-scheduler. The port-scheduler corresponds to the internal port between tunnel ISA and its carrier IOM and is specified at the wlan-gw IOM group level. The rate-limit includes the B-VPLS encapsulation overhead. The configuration is shown in EAP authentication call flow with WLAN-GW RADIUS proxy. Queues per I-SID also work with virtual-scheduler (with or without a port scheduler). Virtual-scheduling and aggregate-rate enforcement are mutually exclusive. Configuration is shown in Portal authentication for open SSIDs. Egress SAP QoS policy, aggregate rate-limit, port-scheduler, and virtual-schedulers are described in the 7450 ESS, 7750 SR, 7950 XRS, and VSR Quality of Service Guide. The SAP egress QoS policy associated with a wlan-gw interface implicitly creates queues (and scheduler association) on ISIDs as corresponding wlan-gw tunnels are created. General ISID queuing and shaping is defined in the SR OS Services Guide.

A configuration node under wlan-gw interface (egress) controls where the egress shaping is applied and can specify either tunnel or retailer (tunnel and retailer combination in case of wholesale). Per I-SID shaping resources can be held after the last subscriber on the tunnel is deleted, for a configurable amount of time (hold-time) configured under the wlan-gw interface. During ISA or IOM failover the tunnel resources on the IOM kept because the hold-time are reclaimed. ISID shaping can be configured (via knob shape-multi-client) to be applied only when there is more than one UE on the corresponding tunnel (or tunnel and retailer combination). A total of 40,000 shaped tunnels (or shaped tunnel and retailer combinations) are supported per WLAN-GW IOM. Hardware resources for tunnel (ISID) shapers are shared with subscribers. With 3 WLAN-GW IOMs per chassis, a maximum of 98,000 (3 *64K / 2) shaped tunnels and subscribers can be supported per chassis.

The following output depicts per tunnel or per tunnel/SSID egress QoS (with aggregate-rate and port-scheduler).

// Port-scheduler

config>qos# 
      port-scheduler-policy ‟lo-gre-port-sched”
           max-rate 5000
           level 1 rate 1000 cir-rate 1000
           level 8 rate 500 cir-rate 500 
      exit
exit

// Egress queues (per ISID) parented by port-scheduler specified under associated wlan-gw interface

config>qos>
   sap-egress 3 create
       queue 1 create
          rate 300
          port-parent level 1 weight 10 cir-level 1 weight 10
       exit
       queue 2 create 
          rate 100
          port-parent level 8 weight 10 cir-level 8 weight 10
       fc af create
           dot1p 2
           de-markweight 
       exit
       fc be create
          queue 1
          dot1p 0
          de-mark
       exit
       fc ef create
           queue 2
           dot1p 5
           de-mark
       exit
   exit
exit

// The wlan-gw interface refers to SAP egress QoS policy and aggregate rate-limit for associated ISIDs

config>service>ies>sub-if>grp-if>wlan-gw>egress
      agg-rate-limit 2000
      hold-time 300
      qos 3
      shaping per-tunnel
      shape-multi-client
exit                 

// Port-scheduler parenting queues (per ISID)

Per Tunnel or Per Tunnel/SSID Egress QoS (with aggregate-rate and port-scheduler)

config>isa>wlan-gw-group# 
      active-iom-limit 1
      tunnel-port-policy "lo-gre-port-sched"
      iom 2
      iom 3
      no shutdown
exit

The following output depicts per tunnel or per tunnel/SSID egress QoS (with virtual-scheduler).

// hierarchical virtual scheduler 
config>qos# 
      scheduler-policy ‟virtual-sched-policy”
           tier1
               scheduler ‟all-traffic” create 
                    rate 10000 
               exit
           exit
           tier2 
               scheduler ‟non-voice” create
                   parent all-traffic cir-level 1
                   rate 9000
               exit
               scheduler ‟voice” create
                  parent all-traffic level 2 cir-level 2
                  rate 3000
               exit
           exit
           
       exit

// egress queues (per ISID) parented by virtual scheduler

config>qos>
   sap-egress 3 create
       queue 1 create
          parent ‟non-voice”
          rate 2000 cir 1000
       exit
       queue 2 create 
          parent ‟voice” 
          rate 500 cir-rate 500 
       fc be create
          queue 1
          dot1p 0
          de-mark
       exit
       fc ef create
           queue 2
           dot1p 5
           de-mark
       exit
   exit
exit

// A wlan-gw interface refers to SAP egress QoS policy and hierarchical scheduler for associated ISIDs

config>service>ies>sub-if>grp-if>wlan-gw>egress
      hold-time 300
      qos 3
      scheduler-policy ‟virt-sched-policy”
      shaping per-tunnel
      shape-multi-client
exit

QoS overrides

Per-tunnel QoS overrides can be provided to have more specific values for specific tunnels. This allows the WLAN gateway to accommodate a heterogeneous set of access points in one Wi-Fi network; for example, provisioning different bandwidth for homespots and hotspots. For a detailed list of allowed overrides and values, see the 7450 ESS, 7750 SR, and VSR RADIUS Attributes Reference Guide.

QoS overrides can be signaled via RADIUS in UE authentication and in UE CoA. The override is applied to the tunnel where the UE is currently active. Therefore, two scenarios should be considered:

  • If the first UE on a tunnel is also a new UE that is authenticated, any tunnel QoS override can be signaled in the Access-Accept message for that UE.

  • If the first UE on a tunnel is a previously authenticated UE that moved from another tunnel, a mobility triggered Interim Update can be sent and used as a trigger to send a CoA with the per-tunnel QoS overrides.

QoS override flows shows flows for both scenarios.

Figure 12. QoS override flows

To guarantee that the CoA is applied to the correct tunnel, use the CoA key consisting of the nas-port-id and the UE IP address; both can be derived from the interim update. In the WLAN gateway, the nas-port-id identifies the tunnel to which the UE is linked, and, if a mismatch is detected, the CoA is not applied. Other CoA keys are also supported but do not offer this guarantee.

Operational commands

Egress per tunnel (or per tunnel, per SSID) QoS with aggregate rate-limit and port-scheduler.

show router 50 wlan-gw soft-gre-tunnels detail
===============================================================================
Soft GRE tunnels
===============================================================================
Remote IP address           : 239.1.1.2
Local IP address            : 10.1.1.1
ISA group ID                : 1
ISA group member ID         : 1
Time established            : 2012/06/19 20:31:36
Number of UE                : 1

Tunnel QoS
----------
Operational state           : active
Number of UE                : 1
Remaining hold time (s)     : N/A
Service Access Points(SAP)
===============================================================================
Service Id         : 2147483650
SAP                : 2/1/lo-gre:1             Encap             : q-tag
Description        : Internal SAP
Admin State        : Up                       Oper State        : Up
Flags              : None
Multi Svc Site     : None
Last Status Change : 06/19/2012 07:13:31
Last Mgmt Change   : 06/19/2012 20:30:24
-------------------------------------------------------------------------------
Encap Group Specifics
-------------------------------------------------------------------------------
Encap Group Name   : _tmnx_SHAPER_GR000       Group Type        : ISID
Qos-per-member     : TRUE
Members            :1
-------------------------------------------------------------------------------
QOS
-------------------------------------------------------------------------------
E. qos-policy      : 3                        Q Frame-Based Acct: Disabled
E. Sched Policy    :                          E. Agg-limit      : 4000
-------------------------------------------------------------------------------
Encap Group Member 1 Base Statistics
-------------------------------------------------------------------------------
Last Cleared Time     : N/A

Forwarding Engine Stats
                        Packets                 Octets
For. InProf           : 0                       0
For. OutProf          : 0                       0
Dro. InProf           : 0                       0
Dro. OutProf          : 0                       0
-------------------------------------------------------------------------------
Encap Group Member 1 Queue Statistics
-------------------------------------------------------------------------------
                        Packets                 Octets
Egress Queue 1
For. InProf           : 0                       0
For. OutProf          : 0                       0
Dro. InProf           : 0                       0
Dro. OutProf          : 0                       0
===============================================================================
-------------------------------------------------------------------------------
No. of tunnels: 1
===============================================================================


show qos scheduler-hierarchy sap 2/1/lo-gre:1 encap-group "_tmnx_SHAPER_GR000" member 1 detail
===============================================================================
Scheduler Hierarchy - Sap 2/1/lo-gre:1
===============================================================================
Egress Scheduler Policy :
-------------------------------------------------------------------------------
Legend :
(*) real-time dynamic value
(w) Wire rates
B   Bytes
-------------------------------------------------------------------------------
Root (Egr)
| slot(2)
|--(Q) : -2147483646->2/1/lo-gre:1->EG(_tmnx_SHAPER_GR000):1->1  (Port 2/1/lo-gre Orphan)
|   |    AdminPIR:10000000   AdminCIR:0
|   |    AvgFrmOv:100.00
|   |    AdminPIR:10000000(w) AdminCIR:0(w)
|   |    CBS:0 B             MBS:12582912 B
|   |    Depth:0 B           HiPrio:1376256 B
|   |    MaxAggRate:4000(w)    CurAggRate:0(w)
|   |
|   |    [Within CIR Level 0 Weight 0]
|   |    Assigned:0(w)       Offered:0(w)
|   |    Consumed:0(w)
|   |
|   |    [Above CIR Level 1 Weight 0]
|   |    Assigned:4000(w)    Offered:0(w)
|   |    Consumed:0(w)
|   |
|   |    TotalConsumed:0
|   |    OperPIR:4000        OperCIR:0
|   |
|   |    PktByteOffset:add 0*
|   |    OnTheWireRates:false
|   |    ATMOnTheWireRates:false
|   |    LastMileOnTheWireRates:false

Egress per tunnel (or per tunnel, per SSID) QoS with hierarchical virtual scheduler.

show router 50 wlan-gw soft-gre-tunnels detail
===============================================================================
Soft GRE tunnels
===============================================================================
Remote IP address           : 239.1.1.2
Local IP address            : 10.1.1.1
ISA group ID                : 1
ISA group member ID         : 1
Time established            : 2012/06/19 20:43:03
Number of UE                : 1

Tunnel QoS
----------
Operational state           : active
Number of UE                : 1
Remaining hold time (s)     : N/A
Service Access Points(SAP)
===============================================================================
Service Id         : 2147483650
SAP                : 2/1/lo-gre:1             Encap             : q-tag
Description        : Internal SAP
Admin State        : Up                       Oper State        : Up
Flags              : None
Multi Svc Site     : None
Last Status Change : 06/19/2012 07:13:31
Last Mgmt Change   : 06/19/2012 20:30:24
-------------------------------------------------------------------------------
Encap Group Specifics
-------------------------------------------------------------------------------
Encap Group Name   : _tmnx_SHAPER_GR000       Group Type        : ISID
Qos-per-member     : TRUE
Members            :
1
-------------------------------------------------------------------------------
QOS
-------------------------------------------------------------------------------
E. qos-policy      : 3                        Q Frame-Based Acct: Disabled
E. Sched Policy    : virtual_scheduler_policy E. Agg-limit      : -1
-------------------------------------------------------------------------------
Encap Group Member 1 Base Statistics
-------------------------------------------------------------------------------
Last Cleared Time     : N/A

Forwarding Engine Stats
                        Packets                 Octets

For. InProf           : 2                       752
For. OutProf          : 0                       0
Dro. InProf           : 0                       0
Dro. OutProf          : 0                       0
-------------------------------------------------------------------------------
Encap Group Member 1 Queue Statistics
-------------------------------------------------------------------------------
                        Packets                 Octets

Egress Queue 1
For. InProf           : 2                       752
For. OutProf          : 0                       0
Dro. InProf           : 0                       0
Dro. OutProf          : 0                       0
===============================================================================
-------------------------------------------------------------------------------
No. of tunnels: 1
===============================================================================


show qos scheduler-hierarchy sap 2/1/lo-gre:1 encap-group "_tmnx_SHAPER_GR000" member 1 detail
===============================================================================
Scheduler Hierarchy - Sap 2/1/lo-gre:1
===============================================================================
Egress Scheduler Policy :
-------------------------------------------------------------------------------
Legend :
(*) real-time dynamic value
(w) Wire rates
B   Bytes
-------------------------------------------------------------------------------
Root (Egr)
| slot(2)
|--(S) : virtual_scheduler (Port 2/1/lo-gre)
|   |    AdminPIR:4000       AdminCIR:0(sum)
|   |
|   |    AvgFrmOv:105.31(*)
|   |    AdminPIR:4212(w)    AdminCIR:0(w)
|   |
|   |    [Within CIR Level 0 Weight 0]
|   |    Assigned:0(w)       Offered:0(w)
|   |    Consumed:0(w)
|   |
|   |    [Above CIR Level 1 Weight 1]
|   |    Assigned:4212(w)    Offered:0(w)
|   |    Consumed:0(w)
|   |
|   |
|   |    TotalConsumed:0(w)
|   |    OperPIR:3999
|   |
|   |    [As Parent]
|   |    Rate:3999
|   |    ConsumedByChildren:0
|   |
|   |
|   |--(Q) : -2147483646->2/1/lo-gre:1->EG(_tmnx_SHAPER_GR000):1->1
|   |   |    AdminPIR:10000000   AdminCIR:0
|   |   |    AvgFrmOv:105.31(*)
|   |   |    CBS:0 B             MBS:12582912 B
|   |   |    Depth:0 B           HiPrio:1376256 B
|   |   |
|   |   |    [Within CIR Level 0 Weight 1]
|   |   |    Assigned:0          Offered:0
|   |   |    Consumed:0
|   |   |
|   |   |    [Above CIR Level 1 Weight 1]
|   |   |    Assigned:3999       Offered:0
|   |   |    Consumed:0
|   |   |
|   |   |    TotalConsumed:0
|   |   |    OperPIR:4000        OperCIR:0
|   |   |
|   |   |    PktByteOffset:add 0*
|   |   |    OnTheWireRates:false
|   |   |    ATMOnTheWireRates:false
|   |   |    LastMileOnTheWireRates:false

Call trace

Call trace is supported for use on the ISA and the CPM. WLAN-GW-specific commands apply only to ISA tracing. To enable tracing on the CPM, IPoE session commands must be used without a SAP, circuit ID, or remote ID.

See Call Trace in the Triple Play Enhanced Subscriber Management chapter for more information.

Distributed RADIUS proxy

The distributed RADIUS proxy acts just like the regular RADIUS proxy but runs on an ISA and is designed for high scale and high performance. It can handle a high number of RADIUS transactions; therefore it is able to keep up with EAP authentications that consists of many RADIUS transactions (EAP-PEAP) and all the accounting messages sent by an Access Point for a specific UE. The distributed RADIUS proxy is designed to handle the scale and performance of Distributed Subscriber Management (DSM) but can also be used as a performance improvement for Enhanced Subscriber Management (ESM). All common server-selection mechanisms are supported (direct, round-robin, hash-based) and both IPv4 and IPv6 RADIUS clients can communicate with the proxy. Important difference with the CPM based proxy is no IPv6 support toward the RADIUS server.

The distributed proxy also supports caching an access-accept to aid authentication of Layer 3 setup (DHCP/SLAAC/DHCPv6). After UE creation the cache supports tracking of both accounting and authentication messages. Contrary to the CPM-based RADIUS proxy the key used in the cache is always the calling-station-id attribute and it is expected to contain the UE MAC address, as specified in RFC 3580, IEEE 802.1X Remote Authentication Dial In User Service (RADIUS) Usage Guidelines. Accounting-on and accounting-off messages are not supported. The RADIUS proxy cache works with both ESM and DSM UEs.

For caching to work, the distributed proxy makes sure that all packets are routed via the anchor ISA tied to the UE. An AP sends a RADIUS packet to the RADIUS proxy IP address shared by all ISAs, the WLAN-GW forwards the packet to a distributor ISA based on the source IP address of the radius packet. That ISA then looks for the calling-station-id and forwards the packet to the correct anchor-isa to handle proxy functionality and caching. If no calling-station-id is found (such as acct-on/acct-off), the packet is always forwarded to a fixed ISA that is chosen at startup. The chosen ISA forwards the packet with a per-ISA IP as source-ip, this source-ip is assigned at startup from the range configured under config>aaa>isa-radius-policy policy-name. From server to client the packet is sent back to that IP address and therefore immediately arrives at the correct anchor ISA, which subsequently forwards the packet straight to the AP without an additional ISA pass through.

Figure 13. Distributed RADIUS packet forwarding

The following is a distributed proxy configuration example.

#------------------------------------------------------
/configure service vprn 50 radius-proxy
----------------------------------------------
    server "distributed_radius_proxy" purpose accounting authentication wlan-gw-group 1 create
        cache
            key packet-type request attribute-type 31
            timeout min 5
            no track-accounting
            track-authentication accept
            track-delete-hold-time 0
            no shutdown
        exit
        default-accounting-server-policy "wlangw_isa_radius"
        default-authentication-server-policy "wlangw_isa_radius"
        no description
        no load-balance-key
        no python-policy
        secret "BLoAGDmsLt/Rs9LLU5/lESjjqZa/ssWnEIMJNvgBwmo" hash2
        send-accounting-response
        wlan-gw
            address 10.1.10.1
            ipv6-address 2001:db8::0
        exit
        no shutdown
    exit
----------------------------------------------
/configure aaa isa-radius-policy "wlangw_isa_radius"
----------------------------------------------
            password "rNPEv/V0j095N0Qy4rnekTVbF89OIlVj" hash2
            servers
                router "Base"
                source-address-range 10.100.100.4
                server 1 create 
                    authentication 
                    ip-address 10.100.100.2
                    secret "rNPEv/V0j095N0Qy4rnekPU0fmH2TwEl" hash2
                    no shutdown
                exit
            exit
----------------------------------------------

ESM

For ESM support authenticate-on-dhcp must be enabled under configure service ies | vprn service-id subscriber-interface ip-int-name group-interface ip-int-name wlan-gw vlan-tag-ranges range start start end end. When receiving DHCPv4 the ISA sends the DHCP message and the cached access-accept to the CPM which further processes the setup sequence. On the CPM a regular RADIUS authentication policy should be picked up for the UE either through configuration on the group interface or via the LUDB. Typically this policy reflects the ISA policy. This policy is used as a context to store the access-accept on the CPM for 10s.

IPv6 hosts are supported but can only be authenticated after DHCPv4 has triggered the promote from ISA to CPM. When IPoE linking is enabled a SLAAC host is created together with the DHCPv4 host as usual. If an additional IPv6 host would arrive after the 10s timeout, a regular RADIUS authentication is started from the CPM using the previously mentioned RADIUS policy.

When tracking is enabled, the radius messages are handled on the ISA and specific tracking actions (mobility, delete) are sent directly to the CPM.

Distributed subscriber management

For DSM support the radius-proxy cache is directly tied to the UE record on the anchor ISA and is automatically used during UE creation. Tracking immediately executes the associated actions (mobility, timed host-delete) on the UE record. If a cached accept would time out before DHCP is received, a regular RADIUS authentication is used using the configuration under configure service ies | vprn service-id subscriber-interface ip-int-name group-interface ip-int-name wlan-gw vlan-tag-ranges range start start end end authentication.

VLAN awareness

The distributed RADIUS proxy optionally allows inclusion of the Alc-WLAN-SSID-VLAN attribute in an Access-Accept message. When this attribute is received, any subsequent traffic, including control plane traffic, must match the VLAN or VLAN-range, otherwise it is dropped. When an Access-Accept message with this attribute is received for a UE, one of the following scenarios may occur.

  • The VLAN in authentication matches the current UE VLAN or VLAN-range. This is assumed to be a re-authentication within the same SSID, and no further action is taken.

  • The VLAN in authentication does not match the current VLAN or VLAN-range. It is assumed that the UE moved between SSIDs and that this is a new initial authentication. The UE is returned to an authenticated-only state from which the UE can be recreated with the correct new SSID parameters. If the UE was in the ESM or DSM state, it is gracefully removed. Any allocated IP addresses are released, and final accounting data is sent.

The DRP checks on the exact VLAN or VLAN range based on configuration of inter-VLAN mobility. When inter-VLAN mobility is enabled, it is assumed that an SSID maps to a VLAN range instead of a single VLAN, and all comparisons are adapted accordingly. Additionally, when receiving an Access-Accept message for a UE with a different VLAN in the same VLAN range, the UE starts using the new VLAN to send downstream traffic.

This is recommended for deployment models where there are multiple SSIDs. Without specifying the VLAN, every authentication for a UE would be considered as a re-authentication for the same SSID and would make no changes to the WLAN-GW state. After authentication, the UE would send control-plane messages on the new SSID with a different VLAN or VLAN-range. The WLAN-GW would see this as a non-seamless change and trigger SHCV to remove the UE. Only after the UE is removed would control-plane traffic on the new VLAN or VLAN-range succeed, and it would also require an additional authentication trigger.

Operational commands

The following commands display all statistics related to the radius-proxy, both for communication toward the client and for communication toward the server.

show router router-id radius-proxy-server server-name statistics

clear router router-id radius-proxy-server server-name statistics

Example output:

*A:Dut-C# show router 50 radius-proxy-server "radius_proxy_isa" statistics
...
Group 1 member 3
-------------------------------------------------------------
Rx packet                                                : 2
Rx Access-Request                                        : 2
Rx Accounting-Request                                    : 0
Rx dropped                                               : 0
  Retransmit                                             : 0
  Wrong purpose                                          : 0
  No UE MAC to cache                                     : 0
  Client context limit reached                           : 0
  No ISA RADIUS policy configured                        : 0
  Invalid attribute encoding                             : 0
  Invalid password                                       : 0
  Accounting-Request with invalid Acct-Status-Type       : 0
  Accounting-Request with no Acct-Status-Type            : 0
  Invalid accounting Authenticator                       : 0
  Invalid Message-Authenticator                          : 0
  Management core overload                               : 0

Tx Access-Accept                                         : 1
Tx Access-Reject                                         : 0
Tx Access-Challenge                                      : 1
Tx Accounting-Response                                   : 0
Tx dropped                                               : 0
  Server timeout                                         : 0
  Invalid response Authenticator                         : 0
  Invalid Message-Authenticator                          : 0
  Invalid attribute encoding                             : 0
  RADIUS server send failure                             : 0
...

The following RADIUS proxy messages sent to the server using this policy are also counted here.

show aaa isa-radius-policy policy-name

clear aaa isa-radius-policy policy-name statistics

Example output:

*A:Dut-C# show aaa isa-radius-policy "wifi_isa_radius"
...
Server 1, group 1, member 3
-----------------------------------------------------------------------------
Purposes Up                                     : accounting authentication
Source IP address                               : 10.100.100.6
Acct Tx Requests                                : 0
Acct Tx Retries                                 : 0
Acct Tx Timeouts                                : 0
Acct Rx Replies                                 : 0
Auth Tx Requests                                : 2
Auth Tx Retries                                 : 0
Auth Tx Timeouts                                : 0
Auth Rx Replies                                 : 2
CoA Rx Requests                                 : 0
...

Use the following commands to enable debug for distributed RADIUS proxy server packets:

classic CLI

debug
    wlan-gw
        group group-id
            ue mac-address packet radius
        exit
    exit
exit

MD-CLI

debug {
    wlan-gw {
        group group-id {
            ue {
                mac-address mac-address
                protocols {
                    radius true
                }
            }
        }
    }
}
Note: In the MD-CLI, it is possible to enable debug for a distributed RADIUS proxy server in the same way as for a CPM-based RADIUS proxy server.

The configuration in the following example is valid in the MD-CLI because of the loose reference to the radius proxy server: the radius proxy "DISTRIBUTED-RADIUS-PROXY" may or may not be present in the router configuration when the debug configuration is committed. For a distributed RADIUS proxy, this debug configuration does not yield any output.

Example: No debug output displayed for distributed RADIUS proxy servers (MD-CLI):

# This MD debug configuration should be used for CPM based RADIUS proxy servers only
# For distributed RADIUS proxy servers, no debug output is shown
# For distributed RADIUS proxy servers, use “debug wlan-gw group ue protocols radius” instead

debug
    router "RADIUS VPRN" {
        radius {
            proxy "DISTRIBUTED-RADIUS-PROXY" { 
                detail-level high
                direction both
                dropped-only false
                all-packet-types
            }
        }
    }
}

WLAN-GW 1:1 active-backup redundancy

This feature provides support for 1:1 inter WLAN-GW active-backup redundancy. The failure detection and switchover mechanism is contained in WLAN-GWs, and there is no dependency on the AP to detect failure of WLAN-GW and switch traffic to tunnel endpoint on a different WLAN-GW. There is also no dependency on NAT or a particular type of NAT on WLAN-GW. If local DHCP servers are used for address allocation, then DHCP leases in the server are synchronized to the backup WLAN-GW via MCS. However, ESM state for the UE is created on the backup WLAN-GW based on data-triggered authentication after switchover. The granularity of switchover is subscriber-interface. Both WLAN-GWs are required to be configured with the same tunnel endpoint address. Also, the subscriber interfaces on both WLAN-GW must be configured with the same subnets. Only the WLAN-GW that is deemed as active announces the tunnel endpoint address in routing toward the APs.

Active-backup decision is based on monitor and export route concept (same as what is used with NAT redundancy). Monitor and export routes are configured on the subscriber-interface on both WLAN-GWs. These should be complementary with respect to the ones on the other WLAN-GW. When WLAN-GW group goes up operationally, check is made in the FDB for presence of monitor route (which is the route exported by the other WLAN-GW). If it is not found, then the WLAN-GW assumes active state with respect to ownership of the tunnel end-point address, and the tunnel end-point address is announced in IGP toward the AP (subject to configured IGP and routing policy). The active WLAN-GW also announces the aggregate subscriber subnets upstream in routing. When WLAN-GW group comes up operationally, and detects the monitor route in the FDB, it assumes standby state with respect to the tunnel endpoint address. It does not announce the tunnel endpoint or the subscriber subnets in routing.

Each WLAN-GW needs to track the monitor route in the FDB. If the monitor route is no longer in the FDB, and the WLAN-GW is in standby state, it transitions to active, and announce the tunnel end-point toward APs, and subscriber subnets upstream. This draws the traffic from the AP to the backup WLAN-GW. Redundancy is non-revertive. The monitor and export routes are configured on the subscriber-interface.

config>service>ies>sub-if
wlan-gw
redundancy
        [no] export <ip-prefix/length>
        [no] monitor <ip-prefix/length>
   exit
exit

If the number of operationally up WLAN-GW IOMs in wlan-gw group drops below the number of active IOMs configured, the WLAN-GW group is brought down (based on the oper-down-on-group-degrade command under the WLAN-GW interface), and switchover procedures for the subscriber-interface are triggered (export route, tunnel endpoint address and subscriber subnets are withdrawn from routing).

config>service>vprn>sub-if>grp-if
config>service>ies>sub-if>grp-if
wlan-gw
[no] oper-down-on-group-degrade

The switchover can also be triggered administratively on per subscriber-interface basis using the tools perform command.

*A:vsim-07-cpm# tools perform wlan-gw redundancy force-switchover service <service-id> interface <ip-int-name>

DHCP server redundancy

1:1 redundancy provided with this feature only handles complete failure of WLAN-GW (either because of a chassis reboot or because of the number of operational WLAN-GW IOMs in WLAN-GW group falling below the number of active WLAN-GW IOMs, which operationally brings down the WLAN-GW group, and trigger switchover). For any partial failures (port, MDA or IOM failure), it is assumed there is network level redundancy, such that the soft-GRE tunnel is re-routed to the primary WLAN-GW. This ensures there is only one active WLAN-GW owning the subnets defined on the two WLAN-GWs (that is, allows local/local subnets). The DHCP servers state is synchronized between the two WLAN-GWs using MCS.

Supported access includes:

  • DHCPv4 relay to external server

  • DHCPv4 relay to local server

    • Pool name could be returned by AAA (framed-pool) in access-accept

    • Pool name could come from LUDB (as relay we would set use-pool-from-client). LUDB could be specified under group-interface or under DHCP server. LUDB or AAA returned pool allows support for per SSID pool selection. SSID is contained in circuit-id.

    • Local pool selection based on giaddr

  • DHCPv4 proxy (IP@ from AAA or IP@ from PGW/GGSN)

The unnumbered case works in relay and proxy scenarios. IPv6 is not supported (data-triggered auth and subscriber creation for IPv6 is not supported). Therefore, DHCPv6 server synchronization is not applicable. Also, IPv4 address from LUDB is not supported (as data-triggered authentication against LUDB is not supported).

Subscriber creation after switchover

When standby WLAN-GW transitions to an active state and receives data on the anchor ISA there is not a UE state on the anchor ISA. Data-triggered authentication Data-triggered subscriber creation is used to create the subscriber. To infer how the UE originally obtained the IP@ (DHCP relay versus proxy, such as AAA or GTP), the following holds:

  1. If any GTP related parameters are returned in access-accept, then it is assumed the IP@ comes from GGSN/PGW, and the origin for the IP@ is assumed to be GTP.

  2. If no GTP parameter is returned, and access-accept contains framed-IP, then proxy case is assumed (that is, the origin as AAA).

  3. If no GTP parameter or framed-IP is returned, then DHCP relay is assumed. The remaining lease time is set to initial lease-time (if it was originally provided from AAA on primary WLAN-GW, it could be provided in access-accept for data-triggered auth on backup WLAN-GW). If AAA does not provide it, then it is initialized to default value of 7 days.

If authentication indicates GTP for the subscriber, then create-session-request is signaled with Handover indication. However, for dual-sack subscriber over soft-GRE, if AAA returns the SLAAC prefix in access-accept (in response to IPv4 data-triggered auth), and linking is configured, RA message is sent (unicast to client’s MAC@), and a SLAAC host is created.

WLAN-GW triggered stateless redundancy (N:1)

Existing stateless redundancy, described in Data-triggered subscriber creation, is enhanced to support WLAN-GW based failure detection and switchover based on monitor and export route mechanism described above. The AP is not required to be configured with different tunnel endpoint addresses for active and standby WLAN-GWs. Single tunnel endpoint address is configured on the APs. The tunnel endpoint address is only announced in routing by the primary WLAN-GW as described in the section above. This form of redundancy as described in Data-triggered subscriber creation, required Layer 2–aware NAT. After failure, the subscriber on the standby WLAN-GW that transitions to primary is based on data-triggered authentication. This is supported for both ESM and DSM.

AP triggered stateless WLAN-GW redundancy (N:1)

Existing AP controlled redundancy, described in Data-triggered subscriber creation, is enhanced to trigger switchover on primary WLAN-GW if the number of WLAN-GW IOMs in the WLAN-GW group fall below number of active WLAN-GW IOMs. Based on a configuration using a configure service ies | vprn service-id subscriber-interface ip-int-name group-interface ip-int-name wlan-gw command, the WLAN-GW group is operationally brought down if a WLAN-GW IOM fails and the number of WLAN-GW IOMs fall below number of active WLAN-GW IOMs configured for the WLAN-GW group. This results in loss of route to the tunnel endpoint from the active WLAN-GW. The AP detects this as WLAN-GW failure, and start tunneling the data to a configured backup WLAN-GW, where the subscriber is created based on data-triggered authentication. This is supported for both ESM and DSM.

IPv6-only access

To accommodate IPv6 only AP/CPEs, IPv6 wlan-gw tunnel transport, and IPv6 client-side support for RADIUS-proxy have been added.

IPv6 GRE tunnels

Support for IPv6 GRE tunnels require configuration of local IPv6 tunnel end-point address under wlan-gw configuration on the group-interface. The transport for L2oGRE (or L2VPNoGRE) packet is IPv6 as shown below. The outer IPv6 header contains the value 0x2F (GRE) in its Next Header field. GRE header contains protocol Ethernet (0x6558) or Ethernet-over-MPLS (0x8847) as in the case IPv4 GRE.

IPv6 Transport for L2oGRE Packet:

    +-----------------------------------+
    |                                   |
    |           IPv6 Header             |
    |                                   |
    +-----------------------------------+
    |                                   |
    |           GRE Header              |
    |                                   |
    +-----------------------------------+
    |                                   |
    |       UE Ethernet Packet          |
    |                                   |
    +-----------------------------------+

A single wlan-gw endpoint instance on the group-interface can have both IPv4 and IPv6 address configured as shown below. Inter-AP mobility between IPv4 and IPv6 only APs is supported in this scenario.

IPv6 Endpoint Configuration for WLAN-GW:

service
    vprn 300 customer 1 create
        group-interface "grp-intf-1" wlangw create
            wlan-gw
                gw-addresses
                   address 10.1.1.4
                   address 2001:db8:
                exit
                gw-ipv6-address 2001:db8::0
                mobility
                   hold-time 0
                   trigger data iapp 
                exit
                egress
                   shaping per-tunnel
                exit
                tcp-mss-adjust 1000
                vlan-tag-ranges
                    range start 100 end 100
                        data-triggered-ue-creation
                        retail-svc-id 402
                    exit
                 exit
                 router 30
                 wlan-gw-group 1
                 no shutdown
              exit
           exit
      exit
exit

The datapath for IPv6 GRE tunneled packets, including load-balancing of tunneled packets amongst set of ISAs in the WLAN-GW group, and anchoring after tunnel decapsulation remains unchanged. Per tunnel traffic shaping is supported like IPv4 tunnels. All existing per tunnel configuration on the group-interface described in previous sections (including mobility, egress shaping, VLAN ranges, and so on) is supported identically for IPv6 tunnels. Tunnel reassembly for upstream tunneled traffic is not supported for IPv6 tunnels. TCP mss-adjust is supported for IPv6 tunnels and is configurable under wlan-gw mode on group-interface. APs must use globally routable addresses for GRE IPv6 transport. Packets with extension headers are dropped.

IPv6 client-side RADIUS proxy

RADIUS proxy is extended to listen for incoming IPv6 RADIUS messages from IPv6 RADIUS clients on AP/CPEs. The listening interface that the RADIUS proxy binds to must be configured with an IPv6 address as shown below. All RADIUS-proxy functions (including caching, correlation with sessions, and mobility tracking) are supported identically to IPv4 client-side RADIUS-proxy.

Configuration for IPv6 Client-Side RADIUS proxy:

service
    vprn 300 customer 1 create
        shutdown
        interface "listening_radius_server" create
             address 10.9.9.9/32
             ipv6
                 address 2001:db8::0
             exit
             loopback
         exit
     radius-proxy
         server "radius-proxy" purpose accounting authentication create
             shutdown
             cache
                 key packet-type request attribute-type 31
                 track-accounting stop interim-update accounting-on accounting-off
                 no shutdown
             exit 
             default-accounting-server-policy "radius_server_policy"
             default-authentication-server-policy "radius_server_policy"
             interface "listening_radius_server"
             load-balance-key attribute-type 102 vendor 5
             secret "AQepKzndDzjRI5g38L3LbbN3E8qualtn" hash2
             send-accounting-response
             no shutdown
         exit
     exit

Dual-stack UEs over WLAN-GW

This feature adds support for dual-stack UEs over wlan-gw. Each dual-stack UE appears to WLAN-GW as a bridged client. Dual-stack UE support includes both SLAAC and DHCPv6, with and without linking with DHCPv4. Handling of DHCPv6, RS/RA, and NS/NA messages over wlan-gw has been added. WLAN-GW can assign /128 GUA to the UE via DHCPv6 or assign a /64 prefix in SLAAC to each UE. Each UE can be handed via DHCPv6, a /128 IA_NA from a unique /64 prefix, with the ‟on-link” flag is off in the RA message. This is because the public Wi-Fi users are distinct subscribers, and the communication must always be via WLAN-GW. The CPE must prevent local-switching on the Wi-Fi link even if the /64 prefix is signaled as on-link or if the UEs are handed out /128 from the same /64 prefix.

Existing ESMv6 support on normal group-interface is applicable to wlan-gw group-interface and is already documented in the ESMv6 sections in this guide. There are a few exceptions that are mentioned in following sections.

SLAAC prefix assignment

SLAAC prefix assignment to the UE can be from local prefix pool, where pool name can come from RADIUS in Alc-SLAAC-IPv6-Pool VSA or from LUDB (see general section on ESMv6 SLAAC pool assignment). Alternatively, the SLAAC prefix can be provided from RADIUS (in standard Framed-IPv6-Prefix attribute) or from LUDB. SLAAC with stateless DHCPv6 (DHCPv6 information-request) is supported. DNS can be sent in RA messages (per RFC 6106). RS authentication (based on MAC address) can be configured (as described in general ESMv6 section on SLAAC only ESM hosts). SLAAC host is created on successful RS authentication. For successfully authenticated SLAAC host, an RA is sent in response to every received RS message (subject to a configured min-auth-interval). RA messages are sent to unicast MAC address of the UE.

SLAAC host creation can be linked to DHCPv4 by configuring ipoe-linking under group-interface. With ipoe-linking enabled, any received RS messages are dropped till DHCPv4 successfully authenticates and ESMv4 host is created. If gratuitous-rtr-adv is configured under ipoe-linking context then an RA is sent when ESMv4 host is created. If available, the SLAAC-prefix is included in the RA message. shared-circuit-id command under wlan-gw is not supported on wlan-gw interfaces. The O-Bit (other-stateful-configuration) is configurable on the group-interface.

DHCPv6 IA_NA assignment

If UE requests DHCPv6 IA_NA, a /128 address can be provided from a unique /64 prefix per UE from a local-pool. The pool name can be provided from LUDB or from RADIUS (in Framed-IPv6-Pool attribute). The address could also be provided via LUDB or RADIUS (in Alc-IPv6-Address VSA). DHCPv6 can also be linked with DHCPv4 by enabling ipoe-linking command. The M-bit in RA message is configurable. DHCPv6 IA_NA is allowed if it is received after a SLAAC host exists, if allow-multiple-wan-addresses is enabled under group-interface ipv6 configuration. In previous releases, this is precluded. This however consumes two hosts (one each for IA_NA and SLAAC) per UE. Based on a configuration command override-slaac, SLAAC host can be deleted if DHCPv6 IA_NA host is successfully created. Prefix-delegation is not supported with DHCPv6 on WLAN-GW interfaces.

Migrant user support

Migrant user support is only applicable to IPv4. However, if linking is configured for SLAAC or DHCPv6 with DHCPv4 then RS and DHCPv6 messages are dropped till IPv4 ESM host exists (that is, the UE is out of migrant state). After the IPv6 ESM host exists, that is, UE is out of migrant state, RA is sent to the UE (unicast MAC), and subsequent RS or DHCPv6 messages can result in creation of IPv6 ESM host. Therefore, with migrant UEs, linking should be enabled. SLA-profile instance accounting (with interim-updates), and per-host accounting (w/ interim-updates) are supported.

Accounting

Per SLA-profile instance accounting (with interim-updates) and per SLA-profile instance accounting (with interim-updates) with host accounting enabled is supported. The interim-updates are scheduled updates and carry IPv4 address and IPv6 address or prefix are assigned to the UE.

A sample sequence with per SLA-profile instance accounting (with interim-updates) is shown below:

0. IPv4oE host created based on DHCPv4.

1. Acct-start generated (contains framed-ip-address).

2. SLAAC host comes up.

3. Next scheduled interim-update (contains framed-ip-address and framed-IPv6-Prefix, that is, SLAAC-prefix).

4. DHCPv6 IA_NA gets assigned and corresponding host is created.

5. Next Scheduled interim-update (contains framed-ip-address, framed-IPv6-Prefix and Alc-Ipv6-Address).

6. SLAAC host times out.

7. Next Scheduled interim-update (contains only Alc-IPv6-Address and does not contain framed-IPv6-Prefix).

8. DHCPv6 IA_NA lease times out.

9. Next Scheduled interim-update (contains only framed-ip-address).

A sample sequence with per SLA-profile instance accounting (with interim-updates) with host accounting enabled is shown below:

0. IPv4oE host created based on DHCPv4.

1. Acct-start for sla-profile instance generated (contains framed-ip-address).

2. Acct-start for DHCPv4 host is generated (contains framed-ip-address).

3. SLAAC host comes up.

4. Acct-start for SLAAC host is generated (this should contain framed-IPv6-Prefix, that is, SLAAC-prefix)

5. Next scheduled interim-update for sla-profile instance accounting (contains framed-ip-address and framed-IPv6-Prefix, that is, SLAAC-prefix).

6. DHCPv6 IA_NA gets assigned and corresponding host is created.

7. Acct-start for DHCPv6 IA_NA host is generated (contains Alc-Ipv6-Address).

8. Next Scheduled interim-update (contains framed-ip-address, framed-IPv6-Prefix and Alc-Ipv6-Address).

9. SLAAC host times out.

10. Acct-stop (SLAAC-host-acct-session-id) is generated.

11. Next Scheduled interim-update for sla-profile instance accounting (contains only Alc-IPv6-Address).

12. DHCPv6 IA_NA lease times out.

13. Acct-stop (DHCPv6-IA_NA-host-acct-session-id) is generated.

14. Next Scheduled interim-update for sla-profile instance accounting (contains framed-ip-address).

15. DHCPv4 lease times out.

16. Acct-stop (DHCPv4-host-acct-session-id) is generated.

17. Acct-stop for sla-profile instance accounting is generated.

Layer 2 wholesale

This feature adds support for mapping a UE to a VPLS instance based on configuration. The mapping is explicitly created by assigning a VPLS instance to an SSID that the UE is connected to. The SSID is represented by the dot1q tag in the received Layer 2 frames from the UE. A VPLS instance is configured per vlan-range on wlan-gw group-interface (as shown in Standalone WLAN-GW ). This feature therefore enables Layer 2 wholesale, where traffic from all UEs on an SSID is transparently forwarded into the corresponding VPLS instance associated with the retail ISP. UE authentication, address assignment, Layer 3 classification and QOS are managed by the retail provider terminating the subscriber. There is no local-switching on the WLAN-GW providing the wholesale service. When a VPLS instance is configured under a VLAN-range, an internal SAP is implicitly created in the VPLS instance between each ISA and corresponding carrier IOM in the WLAN-GW group. The internal SAP is associated with an implicitly created SHG to constrain broadcast and multicast traffic received from UEs, such that it is not forwarded back on the SAP. Layer 2 wholesale and Layer 3 termination are possible simultaneously on same wlan-gw interface, because Layer 2 wholesale or Layer 3 termination is a per SSID decision. UE state on the ISA is removed when the UE MAC in the VPLS instance ages out based on local-age configured under VPLS service.

A vpls-sap-template command (described in the 7450 ESS, 7750 SR, 7950 XRS, and VSR Layer 2 Services and EVPN Guide) can be defined under config>service>template and associated with the VPLS service for Layer 2 wholesale via config>service>vpls>wlan-gw>sap-template command. Ingress and egress filter and QoS specified in the vpls-sap-template for the VPLS service is applied to the implicitly created internal SAP (between ISA and carrier IOM) in the VPLS service.

*A:vsim>config>service>vprn# info
----------------------------------------------
 subscriber-interface "s1" create
       group-interface "g1" wlangw create
              wlan-gw
                    vlan-tag-ranges
                           range start 100 end 100
                                l2-service 600                        
                                      no shutdown
                                exit
                           exit
                    exit
               exit
----------------------------------------------

*A:vsim>config>service>vpls# info
---------------------------------------------
 wlan-gw
     shutdown
     sap-template "foo"
 exit
----------------------------------------------

VLAN to WLAN-GW IOM/IMM steering via internal Epipe

This feature provides the steering of traffic received on an access VLAN or spoke SDP from a Wi-Fi AP/AC to a WLAN-GW IOM/IMM via an internal Epipe. The benefit of this internal steering is that all existing features available with native soft GRE tunnels on WLAN-GW IOM/IMM are now available to pure Layer 2 access via VLANs or spoke SDPs. The access SAP can be null, .q, or q-in-q. Access SAPs aggregating Wi-Fi APs or ACs can and be configured in the config>service>ies>sub-if>grp-if>wlan-gw>l2-access-points>l2-ap or config>service>vprn>sub-if>grp-if>wlan-gw>l2-access-points>l2-ap context.

The aggregation network can insert up to two AP identifying VLAN tags, and the AP can insert a .1q tag (typically for identifying the SSID). The number of AP identifying tags sent on the internal Epipe depends on the encapsulation on the access SAP. For example, if an aggregation network inserts two AP identifying tags, and an access SAP is configured with null encapsulations, then the traffic sent on the internal Epipe carries two AP identifying tags. The number of AP identifying tags in the frame forwarded over the internal Epipe must be configured via the l2-ap-encap-type command.

configure service (vprn|ies) <svc-id> subscriber-interface <ip-int-name> group-interface <ip-int-name> wlan-gw
    l2-access-points
        [no] l2-ap <sap-id> [create]
            [no] encap-type {default|null|dot1q|qinq}
            [no] epipe-sap-template <name> 
            [no] shutdown
        exit
    exit
    [no] l2-ap-encap-type {null|dot1q|qinq}
exit

The traffic on an internal Epipe is load-balanced among ISAs in the WLAN-GW group. The load balancing uses a hash based on AP identifying tags that remain on the frame after being received on the access SAP (based on the SAP encapsulation). This ensures all traffic from a particular AP is Epiped to the same ISA. Ingress and egress QoS and filters can be defined in an epipe-sap-template as displayed in the configuration shown below and associated with the access sap or spoke SDP. IP filters and DSCP remarking are not supported if more than two tags are present in the frame ingressing the SAP. Also, downstream filters and DSCP remarking is not applied if a retail tag is present. Both Layer 3 ESM and DSM as well as Layer 2 wholesale are supported for steered traffic.

configure service template epipe-sap-template <name> [create]
    egress
        [no] filter
            [no] ip <filter-id> 
            [no] ipv6 <filter-id>
            [no] mac <filter-id>
        exit
        [no] qos <policy-id>
    exit
    ingress
        [no] filter
            [no] ip <filter-id> 
            [no] ipv6 <filter-id>
            [no] mac <filter-id>
        exit
        [no] qos <policy-id> {shared-queuing|multipoint-shared}
    exit
exit

Mobility from an AP that is reached over a VLAN or spoke SDP to an AP that is reached over a soft GRE or soft L2TPv3 tunnels are not supported. Each internal Epipe takes away two SAPs on each WLAN-GW IOM (one per ISA) in WLAN-GW group. With 64K SAPs per IOM, the maximum number of internal Epipes supported per chassis is 32K.

Soft-L2TPv3 tunnels

This feature adds support for Layer 2 over soft-L2TPv3 tunnels. L2TPv3 is over UDP and both IPv4 and IPv6 transport is supported. The encapsulation with UDP allows NAT traversal. Soft-L2TPv3 tunnels are terminated on WLAN-GW IOM/IMM. All features supported with soft-GRE tunnels are supported identically with soft-L2TPv3 tunnels. L2TPv3 tunnels are stateless and there is no support for control channel, dynamic exchange of session-id and cookie, and L2-specific sublayer for sequencing. Received cookie in L2TPv3 is reflected. The AP can encode it’s MAC address in 8-byte cookie. Based on configuration, the cookie can be ignored and just reflected, or parsed to interpret AP-MAC from the least significant 6 bytes. Both L2TPv3 over IP and L2TPv3 over UDP encapsulation is supported. L2TPv3 tunnels are load-balanced from ingress IOMs to WLAN-GW IOMs based on source IP address. L2TPv3 over UDP (IPv6 transport) and L2TPv3 over IP (IPv6 transport) shows these encapsulations with IPv6.

Figure 14. L2TPv3 over UDP (IPv6 transport)
Figure 15. L2TPv3 over IP (IPv6 transport)

Enabling multi-tunnel-type on a wlan-gw group-interface allows multiple tunnel types (such as soft-GRE and L2TPv3) to the same gateway tunnel endpoint. Mobility between APs reachable with soft-L2TPv3 tunnels and APs reachable by soft-GRE tunnels is supported. There is feature and scale parity between soft-GRE and soft-L2TPv3 tunnels. The local tunnel gateway endpoint and other configurations parameters are shown below.

A:Dut-C>config>service>vprn>sub-if>grp-if>wlan-gw# info
----------------------------------------------
                        gw-addresses
                            address 10.1.1.3
                            address 2001:db8::
                        exit
                        gw-ipv6-address 2001:db8::0
                        learn-ap-mac                       
                        mobility
                            hold-time 0
                            multi-tunnel-type                  
                            trigger data iapp
                        exit
                        tunnel-encaps
                            learn-l2tp-cookie always
                        exit
                        wlan-gw-group 1
                        no shutdown
----------------------------------------------

WLAN-GW — Dynamic tunnel x-connect for seamless inter-WLAN-GW mobility

This feature adds support for seamless inter WLAN-GW mobility when a UE roams from an AP behind a WLAN-GW to an AP behind another WLAN-GW. Before this feature, inter-WLAN-GW mobility was supported by creating a UE state on the target WLAN-GW based on a data-trigger and carries over its Layer 2–aware NAT inside IP address to the target WLAN-GW. However, the outside NAT pool (and therefore the outside IP) changes, and any traffic for existing sessions is dropped. This feature introduces the concept of ‟home WLAN-GW” (H-GW) that provides an anchor point for a UE when it roams to an AP behind a different WLAN-GW, referred to as ‟visited WLAN-GW” (V-GW). With anchoring on the H-GW, the UE retails both its NAT inside and outside IP addresses. Existing NAT flows on the H-GW stay intact, and forwarding is seamless, as shown in Dynamic tunnel x-connect for seamless inter-WLAN-GW mobility. The V-GW tunnels the UE traffic to the H-GW that anchors the UE.

Figure 16. Dynamic tunnel x-connect for seamless inter-WLAN-GW mobility

Processing on the V-GW

A control or data packet is received on the V-GW when a UE moves to an AP behind the V-GW. The packet can be received on any supported access type (L2oGRE, L2TPv3 tunnel, or internal VLAN anchor). The packet, after tunnel decapsulation, is forwarded to the anchor ISA on the V-GW. Authentication is triggered from the anchor ISA based on the configured ISA authentication policy. The authenticate-on-dhcp command must be enabled on V-GW for DHCP-triggered UE state creation scenarios to work.

If the access-accept message contains any VSAs related to x-connect tunneling, then the UE is created in the x-connect mode, and any subsequent Layer 2 frames received in the V-GW from the UE are transparently tunneled to H-GW. By default, the x-connect tunnel used between the V-GW and the H-GW is of same type (LoGRE or L2TPv3) as an access tunnel (for example, the tunnel from the AP to the V-GW). If the access type is L2-AP (such as an internal VLAN anchor), then the x-connect tunnel used is L2oGRE. An x-connect tunnel type can be overridden from the AAA in an access-accept message by a VSA (Alc-Xconnect-Tunnel-Type). IPv6 transport is used for x-connect tunnels.

The tunnel destination for an IPv6 address on the H-GW is returned in a VSA in an access-accept message (Alc-Xconnect-Tunnel-Ipv6). The service in which the tunnel is routed is also returned in a VSA (Alc-Xconnect-Tunnel-Service). The anchor ISA on the V-GW allocates a unique IPv6 address per UE for the x-connect tunnel source. This address is allocated from a contiguous IPv6 address range assigned to the ISA (based on the configured /64 prefix for the WLAN-GW group supporting x-connect tunneling). If the UE moves from one AP to another on the V-GW, then the anchor ISA allocates a new IPv6 address to use as tunnel sources for the x-connect tunnel. This change in x-connect tunnel source services as a UE mobility indication on the H-GW.

Processing on H-GW

Normal UE processing for WLAN-GW is performed on the H-GW. After tunnel decapsulation, the UE is received on the anchor ISA. If the UE state already exists on the anchor ISA, then it is treated as a mobility event, and the tunnel information in the UE (to the tunnel toward the V-GW). A mobility-triggered interim-update, if configured, is generated. The AP’s MAC address must be reflected in called-station-ID attribute. The AP MAC is learned from the DHCP circuit-ID. However, if the mobility trigger is a data packet and the tunnel type is L2oGRE, then an ARPoGRE is generated (if configured) to learn the AP MAC. The V-GW forwards ARPoGRE is received on x-connect tunnel to the access tunnel toward the AP and reflects the received response back on x-connect tunnel. If the x-connect tunnel is type L2TPv3, then the AP MAC address can be carried in the cookie field. If the UE state does not exist, then normal UE processing leads to authentication and subsequent UE creation (as DSM or ESM UE).

IPv6 tunnel reassembly is not supported.

Idle timeout handling

An idle timeout (with optional SHCV) is independently enforced on the H-GW and V-GW. The idle timeout value can be provided by AAA. The UE state is deleted if the idle timeout triggers and there is no response to SHCV.

Distributed RADIUS proxy for closed SSID

An existing distributed RADIUS proxy (as described in Distributed RADIUS proxy) can be enabled on both the H-GW and V-GW. Authentication and accounting messages are proxied to configured AAA servers. When the UE state exists on the V-GW, any authentication and accounting messages are visible on the H-GW and are proxied directly to the configured AAA server from the V-GW. Data-triggered mobility must be enabled on the H-GW, as it cannot rely on authentication and accounting messages to infer UE mobility when the UE is on V-GW.

H-GW redundancy

Existing WLAN-GW controlled redundancy (active or backup decision based on monitor or export route tracking mechanism, as described in section WLAN-GW 1:1 active-backup redundancy) is supported. The backup H-GW advertises the tunnel endpoint IP in routing when it becomes the active to draw the traffic from the V-GW. The UE state is created on the new active based on data-triggered authentication.

ISA operational commands and key performance indicators

This section provides an overview of operational commands that can be used to monitor ISA behavior and performance. This focuses on WLAN-GW functionality. If NAT is also used on the same ISA, see the NAT guides for similar commands.

ISA resources

Resources on ISA BB are statically allocated at boot time and therefore strict have limits. These limits depend on both the provisioned ISA type used and on specific configuration flags. Use the command tools dump wlan-gw isa resources mda mda-id to generate a list of all resources, together with the currently in-use, free, maximum, and peak usage counters.

Most resources are directly related to configuration, and the corresponding configuration fails if no resources are available. However, specific resources, such as the number of UEs on an ISA, are allocated dynamically. To facilitate operational maintenance, configure watermarks on those resources using the command configure isa wlan-gw-group wlan-gw-group-id watermarks. When the corresponding high watermark is reached, a notification is generated, which can prompt a user to investigate the high resource consumption and take appropriate steps, such as optimizing load or adding additional resources.

ISA load

Use the command tools dump wlan-gw isa performance mda mda-id last time-span time-unit to generate a high-level overview of ISA processing load and total data processed in a specified time span with a polling granularity depending on that time span. The following time spans and granularity are supported:

  • last minute with second granularity

  • last hour with minute granularity

  • last day with hour granularity

  • last month with day granularity

Query-based UE and tunnel states

The query-based state is a mechanism to fetch the states of UEs and tunnels in large-scale environments using ISA-only features such as migrant users, l2-wholesale, or DSM. In all these cases, UE and corresponding tunnel states are only created on the ISA and can scale into the millions.

To retrieve specific data without going through all UEs and tunnels, configure a query under the config>subscriber-mgmt>wlan-gw>ue-query command or config>subscriber-mgmt>wlan-gw>tunnel-query command. This query specifies match criteria for the state output. After a query has been created, use it to retrieve the matching results through any state interface. The show>subscriber-mgmt>wlan-gw>ue>query-results and show>subscriber-mgmt>wlan-gw> tunnels>query-results commands display the results in CLI.

By retrieving only the number of records that match the specified criteria, a set of very specific custom counters can be created; for example, ‟count all DSM UEs with IPv6 addresses” or ‟count all tunnels with more than three UEs”. For UE queries, this count is always available. For tunnel queries this count must be explicitly enabled by using the command calculate-counts. Do not use tunnel counters when the expected number of tunnels is greater than 1000, because retrieving an exact count for such data sets may take too much time to complete.

            ue-query 1 name "by_mac" create
                mac-address 00:00:5e:00:53:11
            exit
            tunnel-query 1 name "min_3_dsm_ue" create
                min-num-ue 3
                ue-state
                    dsm
                exit
            exit

A UE can be assigned up to four custom user groups during RADIUS authentication using the Alc-Wlan-Custom-User-Group attribute. The UE and tunnel queries use this group to filter specific sets of UEs or tunnels with these UEs. The groups for a UE are updated using a RADIUS CoA message and the current applicable groups for a UE can be included in the RADIUS accounting messages.

Packet statistics

The ISA BB keeps extensive counters for each packet that is sent, terminated, or forwarded. These statistics are displayed using the command show isa wlan-gw-group wlan-gw-group-id member member-id statistics. Most statistics are straight-forward operational counters, such number of DHCP messages received or sent; however, there is also an extensive set of error counters available. When a WLAN-GW shows unexpected behavior, these counters can provide preliminary information about the issue. During debugging, it is recommended to first reset statistics to reset old and potentially unrelated error counters.

If a specified statistic displays an unexpected increase, it is not always easy to identify which UE or which behavior in a UE caused this increase. In this case, enable debugging of a specific statistic using the command debug wlan-gw group wlan-gw-group-id statistic. This command generates a hex dump of the first packet causing the statistic to increase in the debug logs. This packet can then be further investigated to determine the root cause and can be used to derive a UE MAC to start UE-based debugging.

Dynamic VPLS service

The dynamic VPLS service feature differs from the Layer 2 over soft-GRE tunnels feature described in Layer 2 over soft-GRE tunnels, in which VPLS service assignment is based on SSID information. With the dynamic VPLS service feature, the VPLS service assignment is based on the RADIUS access-accept attribute, Alc-L2-Service-Name. Use one of the following commands respectively to enable the dynamic VPLS service feature for a VPRN or IES service.

  • MD-CLI

    configure service vprn subscriber-interface group-interface wlan-gw vlan-range dynamic-service
    configure service ies subscriber-interface group-interface wlan-gw vlan-range dynamic-service
  • classic CLI

    configure service vprn subscriber-interface group-interface wlan-gw vlan-tag-ranges range dynamic-service
    configure service ies subscriber-interface group-interface wlan-gw vlan-tag-ranges range dynamic-service

The VPLS service, to which the WLAN-GW subscriber is assigned, must have a reference to the WLAN-GW group. Use the following command to configure an already-existing WLAN-GW group as the endpoint within the VPLS.

configure service vpls wlan-gw wlan-gw-group

The following packets from the UE can be used to trigger dynamic VPLS service creation:

  • ARP

  • DHCP

  • DHCPv6

  • RS (for SLAAC)

  • OSPFv2 and OSPFv3 packets

  • IP TCP or UDP data trigger packets

The WLAN-GW can reply to neighbor solicitation. However, you must use one the following commands respectively to enable neighbor solicitation for the VPRN or IES service.

configure service vprn subscriber-interface group-interface ipv6 auto-reply neighbor-solicitation
configure service ies subscriber-interface group-interface ipv6 auto-reply neighbor-solicitation

Enabling neighbor solicitation allows the UE to resolve IPv6 neighbor entries and forward traffic, which can be used as IP TCP or UDP data trigger packets.

A UE context is only created on the WLAN-GW ISA application on successful authentication. No ESM subscriber entry is created for the dynamic VPLS service. When the WLAN-GW endpoint is created on the VPLS, the UE context is only removed if the MAC address times out in the Layer 2 FDB.

Use the following command to remove a VPLS WLAN-GW endpoint.

tools perform wlan-gw clear-ue
Note: Clearing the VPLS FDB removes both the VPLS WLAN-GW endpoint and the UE context on the ISA application, as well as all other endpoints or SAPs and SDPs created by the WLAN-GW in the service.

RADIUS temporarily rejects the authentication of the UE to prevent the UE from being created on the VPLS service.