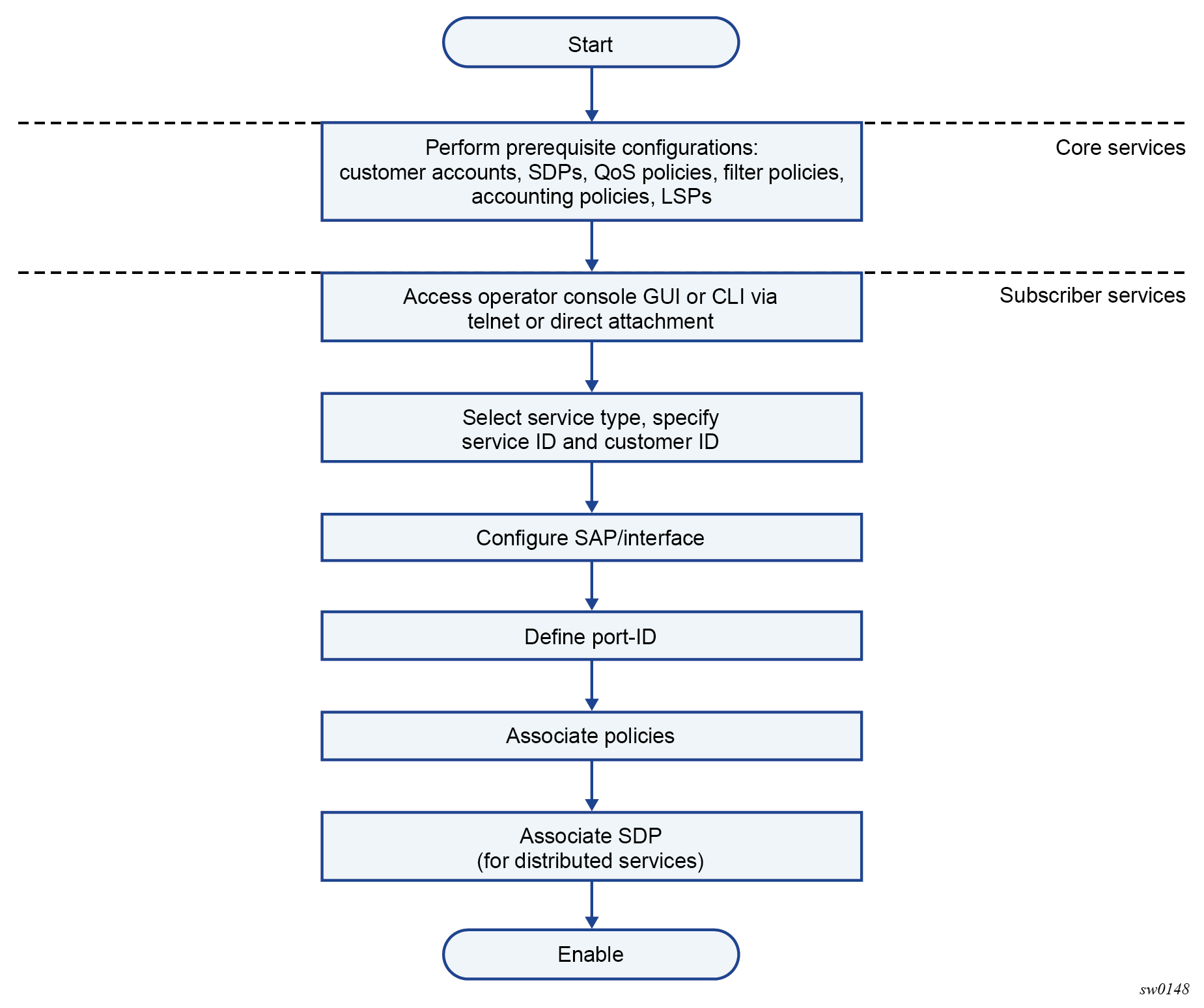
Service creation process overview The following figure shows the overall process to provision core and subscriber services. Figure 1. Service creation and implementation flow
Service creation process overview The following figure shows the overall process to provision core and subscriber services. Figure 1. Service creation and implementation flow